734x
000599
2023-12-04

验算详细信息

在“铝结构设计”类别的结果表中,您可以通过以下方式之一查看验算细节:

  • 表格工具栏中的按钮 验算细节
  • 双击结果行

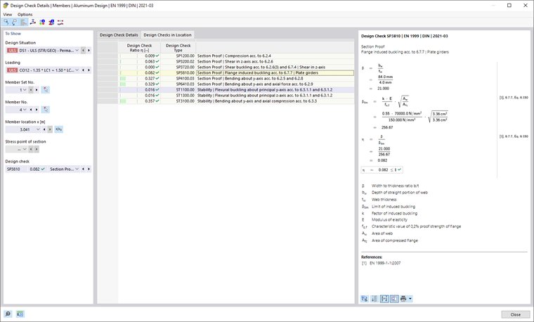
对话框“验算细节”将会显示。此处展示的是包含验算中间结果的验算公式,适用于表中所选的结果

在中心区域,您可以看到详细的结果,而在右侧列则是验算公式。

显示

在左侧部分设置的是表格行的参数,该参数是在调出对话框时选中的。您由此可以控制设计情况、关键对象和验证标准。

如果您想检查另一种情况的细节,可以随时调整选择列表中的参数——设计情况、荷载、对象、x-位置或网格节点、应力点或层、验算。针对所有计算的结果类型都有选择项。例如,如果仅设计了杆件,则不会显示杆件集合和面的选项。同样,在面的验算细节中无法切换到杆的验算。在这种情况下,请在程序中选择相应的结果表格,而不关闭“验算细节”对话框。

如果您想检查其他对象的结果,可以在工作窗口中使用按钮 选择单独 图形选择相应的杆或面。

对于杆集合的结果,杆列表中仅有属于该杆集合的杆编号供选择。同样,对于面集合的结果,列表中仅包含相关的面。如果您在杆集合中激活按钮 杆件组开始的绝对坐标 ,则“杆位置 x”指的是杆集合的开始。若未激活,则x-位置指的是所选杆的开始点。未指定杆集合的杆可在列表中找到,如果您为“杆集合编号”选择“--”。

对于应力点,只有与应力点相关的验算(如应力验算)可供选择。其他验算在您为应力点选择“--”时可供选择。

验算细节

在中心区域的“验算细节”选项卡内,以树状结构列出了主要输入参数、中间值和设计结果(参见图 铝结构设计的验算细节)。由此,您可以逐步跟踪执行的验算。

在右侧,您也可以检查验算公式中的中间值。如果您点击“验算值”类别中的某一行,相应的验算公式将在右侧被突出显示。

在“设计截面内力”类别中,列出了用于此处验算的内力。如果某个内力被标记为“可忽略”,则表明其低于某个限制值(参见承载能力配置的子章节)。在后续验算中将不予考虑。

特定位置的验算

在“特定位置的验算”选项卡中,列出了所有在杆位置x或网格节点处进行的验算。您可以快速查看各种验算类型的利用率。

点击某一行会在右侧显示相应的验算公式。双击某一行会切换到“验算细节”选项卡,您可以在其中检查此验算的中间值和结果。

有些验算——例如等效应力验算——在每个应力点都进行。其他验算,如稳定性验算,则不需要区分应力点。

验算公式

在右侧部分,列出了用于计算中间值的主要公式及最终验算标准计算(见图 铝结构设计的验算细节)。如果您点击某个公式,“验算细节”中的“验算值”类别中对应的行将被选择。您可以使用底部的按钮 切换公式视图 在符号和数值之间切换,用按钮 汇总公式视图 呈现包含验算公式的简化版本。

您也可以将验算公式用于文档。在按钮 立即打印 的列表中有多种打印选项可供选择(见图 打印验算细节)。

按钮 模型视图 允许您在公式和模型视图之间切换。这样您可以快速在模型中定位验算位置。

“视图”和“选项”菜单

在“验算细节”对话框中,您可以通过菜单功能打开其他对话框以进行结果评估或控制视图。或者使用相应的按钮。这些按钮具有以下功能:

按钮 功能
在图形中选择对象 同步验算细节与选定的表格对象
在表格中显示对象 同步结果表与验算细节的选择
关系刻度 显示或隐藏特定位置的验算选项卡中的彩色标尺
剖面图 打开窗口截面内的结果分布
面点的结果图 打开窗口面点内的结果分布
信息 打开显示铝材料特性的窗口
截面信息 打开显示截面特性的窗口
结果图 打开对话框结果分布

上级章节