736x
000599
2023-12-04

Detalhes de verificação

Nas tabelas de resultados da categoria 'Dimensionamento de Alumínio', você pode acessar os detalhes da verificação de uma das seguintes maneiras:

  • Botão Detalhes da verificação na barra de ferramentas da tabela
  • Clique duplo em uma linha de resultado

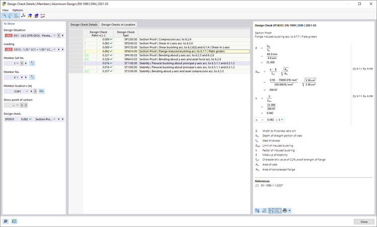
Aparece o diálogo 'Detalhes da Verificação'. Lá são exibidas as equações de verificação junto com os resultados intermediários da verificação, que se aplicam ao resultado selecionado na tabela.

Na área central, você vê os resultados detalhados, e na coluna da direita, as fórmulas de verificação.

Exibir

Na seção à esquerda, estão ajustados os parâmetros da linha da tabela, que está selecionada quando o diálogo é chamado. Isso oferece controle sobre a situação de dimensionamento, os objetos predominantes e o critério de verificação.

Se você deseja verificar os detalhes para outra situação, pode ajustar os parâmetros nas listas de seleção – situação de dimensionamento, carga, objeto, posição x ou nó de rede, ponto de tensão ou camada, verificação – a qualquer momento. Existem opções de seleção para todos os tipos de resultado calculados. Por exemplo, se somente barras foram dimensionadas, não serão exibidas opções para conjuntos de barras e superfícies. Da mesma forma, nos detalhes das verificações para superfícies, não é possível mudar para as verificações de barras. Nesse caso, selecione a tabela de resultados correspondente no programa, sem fechar o diálogo 'Detalhes da Verificação'.

Se você deseja verificar os resultados de outro objeto, pode selecionar graficamente a barra ou superfície com o botão Selecionar individualmente na janela de trabalho.

Nos resultados de um conjunto de barras, na lista de barras, apenas os números que pertencem a esse conjunto estão disponíveis para seleção. Nos resultados de um conjunto de superfícies, somente as superfícies associadas são incluídas na lista. Se você ativar o botão Coordenadas absolutas do início do conjunto de barras para um conjunto de barras, a 'posição x da barra' refere-se ao início do conjunto de barras. Se estiver inativo, a posição x refere-se ao início da barra selecionada. As barras dimensionadas sem conjunto de barras estão disponíveis na lista quando você seleciona o item '--' para o 'Número do Conjunto de Barras'.

Nos pontos de tensão, a seleção é possível apenas para verificações que se referem a um ponto de tensão (por exemplo, verificação de tensão). Todas as outras verificações estão disponíveis para seleção quando você define a opção '--' para o ponto de tensão.

Detalhes da Verificação

Na área central, na aba Detalhes da Verificação, os principais parâmetros de entrada, valores intermediários e resultados do dimensionamento estão listados em uma estrutura de árvore (veja a imagem Detalhes da Verificação do Dimensionamento de Alumínio). Assim, você pode acompanhar as verificações realizadas passo a passo.

Os valores intermediários também podem ser verificados nas Fórmulas de Verificação à direita. Ao clicar em uma linha da categoria 'Valores da Verificação', a fórmula correspondente é destacada com um contorno.

Na categoria 'Esforços de Dimensionamento', os momentos e forças de corte são listados, que são utilizados para a verificação nesse ponto. Se um esforço for marcado como 'Desprezível', significa que está abaixo de um limite (veja o subcapítulo da Configuração de Capacidade Portante). Na verificação adicional, ele não é considerado.

Verificações no Ponto

Na aba Verificações no Ponto, todas as verificações realizadas na posição x da barra ou no nó de rede são listadas. Aqui, você tem uma visão geral rápida das utilizações dos diferentes tipos de verificações.

Ao clicar em uma linha, a fórmula de verificação correspondente é exibida à direita. Com um clique duplo em uma linha, você muda para a aba 'Detalhes da Verificação', onde pode verificar os valores intermediários e os resultados dessa verificação.

Algumas verificações, como as de tensão de referência, são realizadas em cada ponto de tensão. Outras verificações, como as de estabilidade, não requerem distinção entre os pontos de tensão.

Fórmulas de Verificação

Na seção direita, são apresentadas as fórmulas principais para calcular os valores intermediários, bem como o cálculo final do critério de verificação (veja a imagem Detalhes da Verificação do Dimensionamento de Alumínio). Ao clicar em uma fórmula, a linha correspondente na categoria 'Valores da Verificação' nos detalhes da verificação é selecionada. O botão Alterar vista de fórmula na parte inferior permite alternar entre símbolos de fórmula e valores numéricos, enquanto o botão Vista de resumo da fórmula apresenta uma versão resumida com a equação de verificação.

As fórmulas de verificação também podem ser usadas para documentação. No botão de lista Imprimir imediatamente , diferentes possibilidades para impressão estão disponíveis (veja a imagem Impressão dos Detalhes da Verificação).

O botão Vista do modelo permite alternar entre as fórmulas e a visualização do modelo, para que você possa localizar rapidamente o ponto de verificação no modelo.

Menus 'Visualização' e 'Opções'

No diálogo 'Detalhes da Verificação', você tem a opção de abrir outros diálogos para análise de resultados ou controlar a visualização através das funções do menu. Alternativamente, use os botões correspondentes. Eles têm as seguintes funções:

Botão Função
Selecionar objeto no gráfico Sincroniza os detalhes da verificação com os objetos selecionados na tabela
Exibindo objetos em tabelas Sincroniza a tabela de resultados com a seleção dos detalhes de verificação
escala de relação Alterna a escala de referência colorida na aba Verificações no Ponto
Diagrama na secção Abre a janela Variações de Resultado na Seção
Diagramas de resultados no ponto de superfície Abre a janela Variações de Resultado no Ponto de Superfície
Informação Abre a janela com informações sobre as propriedades do material do alumínio
Informação sobre a secção Abre a janela com informações sobre as propriedades da seção transversal
Diagramas de resultados Abre o diálogo Variações de Resultado