734x
000599
04-12-2023

Detalles del criterio de evaluación

En las tablas de resultados de la categoría 'Dimensionamiento de aluminio', puede acceder a los detalles de verificación mediante una de las siguientes opciones:

  • Botón Detalles de verificación en la barra de herramientas de la tabla
  • Doble clic en una fila de resultado

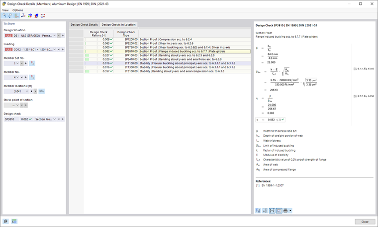
Aparece el diálogo 'Detalles de verificación'. Allí se muestran las ecuaciones de verificación junto con los resultados intermedios de la verificación correspondientes al resultado seleccionado en la tabla.

En la zona central se visualizan los resultados detallados, y en la columna derecha las fórmulas de verificación.

Visualización

En la sección izquierda están configurados los parámetros de la línea de la tabla que está seleccionada al llamar al diálogo. Así tiene un control sobre la situación de dimensionamiento, los objetos principales y el criterio de verificación.

Si desea revisar los detalles para otro caso, puede ajustar en las listas de selección los parámetros – situación de dimensionamiento, carga, objeto, punto x o nodo de la malla, punto de tensión o capa, verificación – en cualquier momento. Existen opciones para todos los tipos de resultados calculados. Por ejemplo, si solo se dimensionaron barras, no se mostrarán opciones para conjuntos de barras y superficies. Asimismo, en los detalles de verificación para superficies no puede cambiar a verificaciones de barras. En ese caso, seleccione la tabla de resultados correspondiente en el programa sin cerrar el diálogo 'Detalles de verificación'.

Si desea revisar los resultados de otro objeto, puede seleccionar gráficamente la barra o superficie con el botón Seleccionar individualmente en la ventana de trabajo.

En los resultados de un conjunto de barras, en la lista de barras solo están disponibles los números de barra que pertenecen a ese conjunto. También, en los resultados de un conjunto de superficies, solo se incluyen las superficies correspondientes en la lista. Si activa el botón Coordenadas absolutas desde el inicio del conjunto de barras en un conjunto de barras, la 'posicion x de la barra' se refiere al inicio del conjunto de barras. Si está inactivo, la posición x se refiere al inicio de la barra seleccionada. Las barras dimensionadas sin conjunto están disponibles en la lista si selecciona la entrada '--' para el 'Número de conjunto de barras'.

Para los puntos de tensión, está disponible una opción solo para verificaciones relacionadas con un punto de tensión (por ejemplo, verificación de tensiones). Todas las demás verificaciones están disponibles para selección si establece la opción '--' para el punto de tensión.

Detalles de verificación

En la zona central del registro Detalles de verificación, están listados los parámetros de entrada fundamentales, valores intermedios y resultados del dimensionamiento en una estructura de árbol (ver imagen Detalles de verificación de dimensionamiento de aluminio). Así puede seguir paso a paso las verificaciones realizadas.

También puede verificar los valores intermedios en las fórmulas de verificación a la derecha. Si hace clic en una línea de la categoría 'Valores de verificación', la fórmula de verificación correspondiente se resalta en un marco allí.

En la categoría 'Tamaños de corte de dimensionamiento' se indican los cortantes usados para la verificación en esa posición. Si un cortante está marcado como 'Despreciable', está por debajo de un límite (ver subcapítulo de Configuración de capacidad portante). No se considera en la verificación posterior.

Verificaciones en el lugar

En el registro Verificaciones en el lugar, se listan todas las verificaciones realizadas en la posición x de la barra o en el nodo de la malla. Aquí tiene un resumen rápido de las utilizaciones de los diferentes tipos de verificación.

Al hacer clic en una línea, a la derecha se muestra la fórmula de verificación correspondiente. Con un doble clic en una línea cambia al registro 'Detalles de verificación', donde puede revisar los valores intermedios y resultados de esa verificación.

Algunas verificaciones, como las comprobaciones de tensiones equivalentes, se realizan en cada punto de tensión. Sin embargo, otras verificaciones como las de estabilidad no requieren distinción entre los puntos de tensión.

Fórmulas de verificación

En la sección derecha se indican las fórmulas principales para determinar los valores intermedios, así como el cálculo final del criterio de verificación (ver imagen Detalles de verificación de dimensionamiento de aluminio). Si hace clic en una fórmula, la línea correspondiente en la categoría 'Valores de verificación' en los detalles de verificación se selecciona. Con el botón Cambiar vista de fórmula en la parte inferior puede cambiar entre símbolos de fórmula y valores numéricos, y con el botón Vista de resumen de la fórmula mostrar una versión resumida con la ecuación de verificación.

También puede usar las fórmulas de verificación para la documentación. En el botón de lista Imprimir inmediatamente hay varias opciones disponibles para la impresión (ver imagen Imprimir detalles de verificación).

El botón Vista del modelo permite alternar entre las fórmulas y la vista del modelo. De esta manera, puede localizar rápidamente el lugar de verificación en el modelo.

Menús 'Vista' y 'Opciones'

En el diálogo 'Detalles de verificación' tiene la posibilidad, mediante las funciones del menú, de abrir otros diálogos para la evaluación de resultados o controlar la vista. Alternativamente, use los botones correspondientes, que están asignados a las siguientes funciones:

Botón Función
Seleccionar objeto en el gráfico Sincroniza detalles de verificación con objetos seleccionados de la tabla
Visualización de objetos en tablas Sincroniza tabla de resultados con selección de detalles de verificación
escala de relación Activa o desactiva la escala de referencia colorida en el registro Verificaciones en el lugar
Diagrama en la sección Abre ventana Distribuciones de resultados en la sección
Diagramas de resultados en puntos de la superficie Abre ventana Distribuciones de resultados en el punto de superficie
Información Abre ventana con información sobre propiedades de materiales del aluminio
Información sobre la sección Abre ventana con información sobre propiedades de la sección
Diagrama de resultados Abre diálogo Distribuciones de resultados

Capítulo principal