744x
000599
2023-12-04

Подробности проверки

В таблицах результатов категории «Расчет алюминия» вы можете открыть подробности проверки одним из следующих способов:

  • Кнопка Подробности расчётной проверки на панели инструментов таблицы
  • Двойной щелчок по строке результата

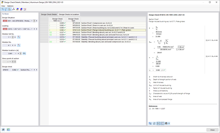
Появится диалог «Подробности проверки». Здесь отображаются уравнения проверки вместе с промежуточными результатами, относящимися к результату, выбранному в таблице.

В центральной области вы видите детализированные результаты, в правом столбце — формулы проверки.

Отображение

В левой части установлены параметры строки таблицы, которая была выбрана при вызове диалога. Таким образом, вы обладаете контролем над расчетной ситуацией, основными объектами и критерием проверки.

Если вы хотите проверить подробности для другой ситуации, вы можете в списках выбора изменить параметры — расчетная ситуация, нагрузка, объект, точка x или узел сети, напряжение или слой, проверка — в любое время. Существуют опции для всех вычисленных типов результатов. Если, например, были рассчитаны только стержни, то опции для комплектов стержней и площадей не будут отображаться. Также, в деталях проверки для площадей невозможно переключиться на проверку стержней. В этом случае выберите соответствующую таблицу результатов в программе, не закрывая диалог «Подробности проверки».

Если вы хотите проверить результаты другого объекта, вы можете выбрать стержень или площадь с помощью кнопки Выбрать поштучно в рабочем окне.

Для результатов комплектов стержней в списке стержней доступны только номера стержней, которые входят в этот комплект. Также для результатов комплектов площадей в списке отображаются только соответствующие площади. Если вы активируете кнопку Абсолютные координаты от начала группы стержней для комплекта стержней, «точка x стержня» относится к началу комплекта стержней. Если она неактивна, точка x относится к началу выбранного стержня. Стержни, рассчитанные без комплекта стержней, доступны в списке при выборе для «комплект стержней №» записи '--'.

Для точек напряжения доступность выбора существует только для проверок, связанных с точкой напряжения (например, проверка напряжения). Все остальные проверки доступны, если для точки напряжения задать опцию '--'.

Подробности проверки

В центральной части на вкладке Подробности проверки перечислены основные входные параметры, промежуточные значения и результаты расчета в виде древовидной структуры (см. изображение Подробности проверки алюминия). Таким образом, вы можете шаг за шагом проследить выполнение проверок.

Промежуточные значения вы также можете проверить в правой части в формулах проверки. Если вы щелкните на строку категории «Значения проверки», соответствующая формула будет выделена рамкой.

В категории «Размеры расчета» указаны расчетные усилия, используемые для проверки в этой точке. Если усилие отмечено как «незначительное», оно находится ниже определенного предела (см. подглавы Конфигурация несущей способности). В дальнейшем проверка это не учитывает.

Проверки на месте

На вкладке Проверки на месте перечислены все проверки, выполненные в точке x стержня или на сетевом узле. Здесь вы быстро получите обзор использования различных типов проверок.

Если вы щелкните на строку, справа будет отображена соответствующая формула проверки. Двойной щелчок по строке переведет вас на вкладку «Подробности проверки», где вы сможете проверить промежуточные значения и результаты этой проверки.

Некоторые проверки, такие как проверки эквивалентного напряжения, выполняются в каждой точке напряжения. Другие проверки, такие как проверки устойчивости, не требуют различения между точками напряжения.

Формулы проверки

В правой части указаны основные формулы для определения промежуточных значений, а также финальный расчет критерия проверки (см. изображение Подробности проверки алюминия). Если вы щелкните на формулу, соответствующая строка в категории «Значения проверки» в подробностях проверки будет выбрана. Кнопкой Переключить режим просмотра формулы внизу можно переключаться между символами и числовыми значениями формул, а кнопкой Обзор формулы — отображать сокращенную версию с уравнением проверки.

Формулы проверки вы также можете использовать для документации. В выпадающем списке Распечатать сразу доступны различные варианты для вывода на печать (см. изображение Печать подробностей проверки).

Кнопка Просмотр модели позволяет переключаться между формулами и видом модели, чтобы быстро локализовать место проверки в модели.

Меню «Вид» и «Опции»

В диалоге «Подробности проверки» у вас есть возможность через функции меню открывать дополнительные диалоги для анализа результатов или управлять видом. Также вы можете использовать соответствующие кнопки. Они выполняют следующие функции:

Кнопка Функция
Выбрать объект на графике Синхронизирует подробности проверки с выбранными объектами таблицы
Отображение объекта в таблицах Синхронизирует таблицу результатов с выделением в подробностях проверки
контрольная шкала Показывает или скрывает цветную шкалу ссылок на вкладке Проверки на месте
Эпюра в сечении Открывает окно Результаты через поперечное сечение
Поиск результатов в точке площади Открывает окно Результаты в точке плоскости
Инфо Открывает окно с информацией о свойствах материала алюминия
Информация о сечении Открывает окно с информацией о свойствах поперечного сечения
Эпюра результатов Открывает диалог Результаты