734x
000599
2023-12-04

Dettagli di verifica

Nelle tabelle dei risultati della categoria 'Progettazione dell'alluminio', è possibile accedere ai dettagli delle verifiche tramite uno dei seguenti modi:

  • Pulsante Dettagli verifica nella barra degli strumenti della tabella
  • Doppio clic su una riga dei risultati

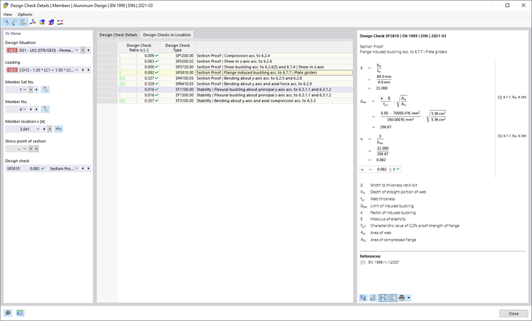
Appare il dialogo 'Dettagli della verifica'. Qui vengono visualizzate le equazioni di verifica insieme ai risultati intermedi della verifica che si applicano al risultato selezionato nella tabella.

Nell'area centrale si possono vedere i risultati dettagliati, nella colonna di destra le formule di verifica.

Visualizzazione

Nella sezione a sinistra sono impostati i parametri della riga della tabella che è selezionata al momento dell'apertura del dialogo. In questo modo si ha un controllo sulla situazione di progetto, sugli oggetti predominanti e sul criterio di verifica.

Se si desidera verificare i dettagli per una diversa configurazione di casi, è possibile modificare i parametri - situazione di progetto, carico, oggetto, posizione lungo x o nodo della rete, punto di tensione o strato, verifica - in qualsiasi momento nelle liste di selezione. Sono disponibili opzioni di selezione per tutti i tipi di risultato calcolato. Ad esempio, se sono stati dimensionati solo aste, non verranno mostrate opzioni per set di aste e superfici. Allo stesso modo, nei dettagli della verifica per superfici non è possibile passare alle verifiche delle aste. In tal caso, selezionare l'opportuna tabella dei risultati nel programma, senza chiudere il dialogo 'Dettagli della verifica'.

Se si desidera controllare i risultati di un altro oggetto, è possibile selezionare graficamente l'asta o la superficie con il pulsante Seleziona singolo nella finestra di lavoro.

Nei risultati di un set di aste, nell'elenco delle aste vengono visualizzati solo i numeri di asta che fanno parte di quel set. Anche nei risultati di un set di superfici, nell'elenco sono incluse solo le superfici pertinenti. Se si attiva il pulsante Coordinate assolute dall'inizio del set di aste per un set di aste, la 'posizione x dell'asta' si riferisce all'inizio del set di aste. Se è inattivo, la posizione x si riferisce all'inizio dell'asta selezionata. Le aste dimensionate senza set sono disponibili nell'elenco se si seleziona '--' per la 'Nr. del set di aste'.

Per i punti di tensione, è disponibile un'opzione di selezione solo per le verifiche che si riferiscono a un punto di tensione (ad esempio verifica della tensione). Tutte le altre verifiche sono disponibili se si imposta l'opzione '--' per il punto di tensione.

Dettagli della verifica

Nell'area centrale, nella scheda Dettagli della verifica, sono elencati in una struttura ad albero i principali parametri di ingresso, valori intermedi e risultati del progetto (vedi immagine Dettagli della verifica di progettazione dell'alluminio). In questo modo è possibile seguire passo dopo passo le verifiche effettuate.

I valori intermedi possono essere controllati anche nelle formule di verifica a destra. Cliccando su una riga della categoria 'Valori della verifica', la formula di verifica corrispondente verrà evidenziata in quella posizione.

Nella categoria 'Sollecitazioni di progetto' sono indicate le sollecitazioni utilizzate per la verifica in quel punto. Se una sollecitazione è contrassegnata come 'Negligible', significa che è al di sotto di una soglia (vedi sottocapitolo della Configurazione della capacità portante). Nella successiva verifica non viene considerata.

Verifiche alla posizione

Nella scheda Verifiche alla posizione, sono elencate tutte le verifiche effettuate al punto x dell'asta o al nodo della rete. Qui è possibile avere una rapida panoramica sulle utilizzazioni dei vari tipi di verifica.

Cliccando su una riga, verrà visualizzata a destra la formula di verifica corrispondente. Con un doppio clic su una riga, si passa alla scheda 'Dettagli della verifica', dove è possibile controllare i valori intermedi e i risultati della verifica.

Alcune verifiche, ad esempio le verifiche delle tensioni equivalenti, vengono effettuate per ogni punto di tensione. Altre verifiche, come le verifiche di stabilità, invece, non richiedono una distinzione tra punti di tensione.

Formule di verifica

Nella sezione destra sono indicate le principali formule per la determinazione dei valori intermedi e il calcolo finale del criterio di verifica (vedi immagine Dettagli della verifica della progettazione dell'alluminio). Cliccando su una formula, la riga corrispondente nella categoria 'Valori della verifica' viene selezionata nei dettagli della verifica. Con il pulsante Cambia visualizzazione formula in basso, è possibile passare dai simboli delle formule ai valori numerici, con il pulsante Riepilogo vista formula visualizzare una versione ridotta con l'equazione di verifica.

Le formule di verifica possono essere usate anche per la documentazione. Nel menu a discesa Stampa immediata sono disponibili varie opzioni per la stampa (vedi immagine stampa dei dettagli di verifica).

Il pulsante Vista del modello consente di passare tra le formule e la vista del modello. In questo modo è possibile localizzare rapidamente il punto di verifica nel modello.

Menu 'Visualizzazione' e 'Opzioni'

Nel dialogo 'Dettagli della verifica', tramite le funzioni del menu, è possibile aprire ulteriori dialoghi per la valutazione dei risultati o controllare la visualizzazione. In alternativa, utilizzare i pulsanti corrispondenti. Essi hanno le seguenti funzioni:

Pulsante Funzione
Seleziona oggetto nell'area di lavoro Sincronizza dettagli della verifica con oggetti selezionati nella tabella
Visualizzazione di oggetti nelle tabelle Sincronizza la tabella dei risultati con la selezione dei dettagli della verifica
barra di relazione Mostra o nasconde la scala di riferimento colorata nel registro Verifiche alla posizione
Diagramma nella sezione Apre la finestra Andamenti dei risultati nella sezione trasversale
Diagrammi dei risultati nel punto della superficie Apre la finestra Andamenti dei risultati nel punto di superficie
Info Apre la finestra con informazioni sulle proprietà dei materiali dell'alluminio
Informazioni sulla sezione Apre la finestra con informazioni sulle proprietà della sezione
Diagramma dei risultati Apre il dialogo Andamenti dei risultati

Capitolo principale