734x
000599
4. Dezember 2023

Nachweisdetails

In den Ergebnistabellen der Kategorie 'Aluminiumbemessung' können Sie die Nachweisdetails mit einer der folgenden Möglichkeiten aufrufen:

  • Schaltfläche Nachweisdetails in der Tabellen-Symbolleiste
  • Doppelklick in eine Ergebniszeile

Es erscheint der Dialog 'Nachweisdetails'. Dort werden die Nachweisgleichungen mitsamt Zwischenergebnissen des Nachweises angezeigt, die für das in der Tabelle selektierte Ergebnis gelten.

Im zentralen Bereich sehen Sie die detaillierten Ergebnisse, in der rechten Spalte die Nachweisformeln.

Anzeigen

Im Abschnitt links sind die Parameter der Tabellenzeile eingestellt, die beim Aufruf des Dialogs selektiert ist. Sie haben so eine Kontrolle über die Bemessungssituation, die maßgebenden Objekte und das Nachweiskriterium.

Wenn Sie die Details für eine andere Fallkonstellation überprüfen möchten, können Sie in den Auswahllisten die Parameter – Bemessungssituation, Belastung, Objekt, x-Stelle oder Netzknoten, Spannungspunkt oder Schicht, Nachweis – jederzeit anpassen. Es bestehen Auswahlmöglichkeiten für alle berechneten Ergebnisarten. Wurden beispielsweise nur Stäbe bemessen, so werden keine Optionen für Stabsätze und Flächen angezeigt. Ebenso können Sie in den Nachweisdetails für Flächen nicht zu den Stabnachweisen wechseln. Selektieren Sie in diesem Fall die entsprechende Ergebnistabelle im Programm, ohne den Dialog 'Nachweisdetails' zu schließen.

Wenn Sie die Ergebnisse eines anderen Objekts überprüfen möchten, können Sie den Stab oder die Fläche mit der Schaltfläche Auswählen einzeln im Arbeitsfenster grafisch auswählen.

Bei den Ergebnissen eines Stabsatzes stehen in der Liste der Stäbe nur die Stabnummern zur Auswahl, die zu diesem Stabsatz gehören. Auch bei den Ergebnissen eines Flächensatzes sind in der Liste nur die zugehörigen Flächen enthalten. Wenn Sie bei einem Stabsatz die Schaltfläche Absolute Koordinaten ab Stabsatzanfang aktivieren, bezieht sich die 'Stabstelle x' auf den Stabsatzanfang. Ist sie inaktiv, bezieht sich die x-Stelle auf den Anfang des selektierten Stabes. Die ohne Stabsatz bemessenen Stäbe sind in der Liste verfügbar, wenn Sie für die 'Stabsatz Nr.' den Eintrag '--' auswählen.

Bei Spannungspunkten besteht eine Auswahlmöglichkeit nur für Nachweise, die auf einen Spannungspunkt bezogen sind (zum Beispiel Spannungsnachweis). Alle anderen Nachweise stehen zur Auswahl, wenn Sie für den Spannungspunkt die Option '--' festlegen.

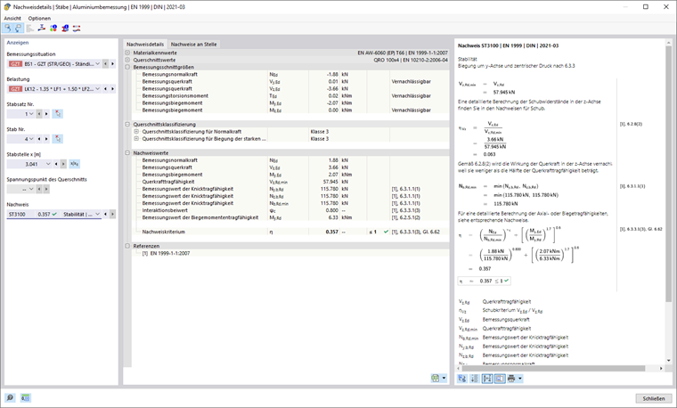
Nachweisdetails

Im zentralen Bereich sind im Register Nachweisdetails die wesentlichen Eingangsparameter, Zwischenwerte und Bemessungsergebnisse in einer Baumstruktur aufgelistet (siehe Bild Nachweisdetails der Aluminiumbemessung). So können Sie die durchgeführten Nachweise Schritt für Schritt nachvollziehen.

Die Zwischenwerte können Sie auch bei den Nachweisformeln rechts überprüfen. Wenn Sie in eine Zeile der Kategorie 'Nachweiswerte' klicken, wird die entsprechende Nachweisformel dort umrandet hervorgehoben.

In der Kategorie 'Bemessungsschnittgrößen' werden die Schnittgrößen angegeben, die für den Nachweis an dieser Stelle verwendet werden. Ist eine Schnittgrößen als 'Vernachlässigbar' gekennzeichnet, so liegt sie unterhalb eines Grenzwerts (siehe Unterkapitel der Tragfähigkeitskonfiguration). Im weiteren Nachweis wird sie nicht berücksichtigt.

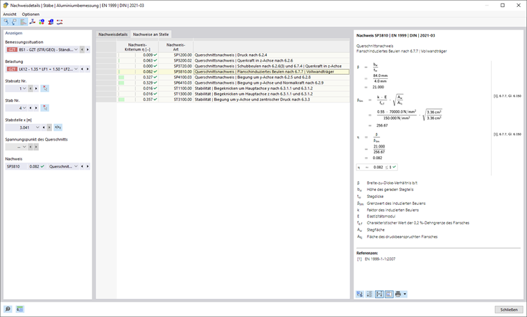
Nachweise an Stelle

Im Register Nachweise an Stelle werden alle an der Stabstelle x oder am Netzknoten geführten Nachweise aufgelistet. Sie haben hier einen schnellen Überblick über die Ausnutzungen der verschiedenen Nachweisarten.

Wenn Sie in eine Zeile klicken, wird rechts die entsprechende Nachweisformel angezeigt. Mit einem Doppelklick auf eine Zeile wechseln Sie in das Register 'Nachweisdetails', wo Sie die Zwischenwerte und Ergebnisse dieses Nachweises überprüfen können.

Manche Nachweise – zum Beispiel Vergleichsspannungsnachweise – werden an jedem Spannungspunkt durchgeführt. Andere Nachweise wie Stabilitätsnachweise hingegen benötigen keine Unterscheidung zwischen den Spannungspunkten.

Nachweisformeln

Im rechten Abschnitt werden die wesentlichen Formeln zur Ermittlung der Zwischenwerte sowie die finale Berechnung des Nachweiskriteriums angegeben (siehe Bild Nachweisdetails der Aluminiumbemessung). Wenn Sie eine Formel anklicken, wird die entsprechende Zeile in der Kategorie 'Nachweiswerte' bei den Nachweisdetails selektiert. Mit der Schaltfläche Formelansicht umschalten am unteren Rand können Sie zwischen Formelzeichen und Zahlenwerten umschalten, mit der Schaltfläche Formelansicht zusammenfassen eine gekürzte Version mit der Nachweisgleichung darstellen.

Die Nachweisformeln können Sie auch für die Dokumentation verwenden. In der Listenschaltfläche Sofort Drucken stehen verschiedene Möglichkeiten für den Ausdruck zur Auswahl (siehe Bild Nachweisdetails drucken).

Die Schaltfläche Modellansicht ermöglicht es, zwischen den Formeln und der Modellansicht zu wechseln. So können Sie die Nachweisstelle schnell im Modell lokalisieren.

Menüs 'Ansicht' und 'Optionen'

Im Dialog 'Nachweisdetails' haben Sie über die Menüfunktionen die Möglichkeit, weitere Dialoge für die Ergebnisauswertung zu öffnen oder die Ansicht zu steuern. Alternativ verwenden Sie die entsprechenden Schaltflächen. Sie sind mit folgenden Funktionen belegt:

Schaltfläche Funktion
Objekt in Grafik selektieren Synchronisiert Nachweisdetails mit selektierten Objekten der Tabelle
Objekt in Tabellen anzeigen Synchronisiert Ergebnistabelle mit Selektion der Nachweisdetails
Bezugsskala Blendet farbige Bezugsskala im Register Nachweise an Stelle ein oder aus
Diagramm im Schnitt Öffnet Fenster Ergebnisverläufe im Querschnitt
Ergebnisverläufe im Flächenpunkt Öffnet Fenster Ergebnisverläufe im Flächenpunkt
Info Öffnet Fenster mit Informationen zu Materialeigenschaften des Aluminiums
Querschnittsinformationen Öffnet Fenster mit Informationen zu Eigenschaften des Querschnitts
Ergebnisverlauf Öffnet Dialog Ergebnisverläufe

Übergeordnetes Kapitel