3178x
000509
18-01-2021

Comprobación de la excentricidad permitida en RF-/FOUNDATION Pro

Mit RF-/FUND Pro können Sie die zulässige Ausmittigkeit der Sohldruckresultierenden überprüfen. Dieser Nachweis ist gemäß DIN EN 1997-1/NA mit den charakteristischen bzw. repräsentativen Beanspruchungen zu führen.

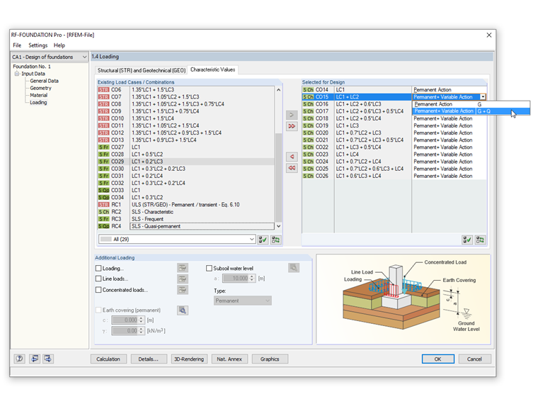
En el módulo, puede elegir entre el cálculo para acciones permanentes y el cálculo para la combinación más desfavorable de acciones permanentes y variables.

Para realizar este cálculo, debe seleccionar la casilla de verificación "Carga muy excéntrica en el núcleo" en el cuadro de diálogo "Detalles". En la pestaña "Valores característicos" de la ventana 1.4 Cargas, es posible seleccionar una "Acción permanente" o una "Acción permanente y variable" en la definición de las cargas.

Las dimensiones de la cimentación se deberían elegir de tal manera que la resultante de la carga característica de las cargas permanentes en la zona de la base esté dentro de la zona del primer núcleo. En la comprobación de la combinación más desfavorable de las acciones permanentes y variables, se tiene que verificar para la carga excéntrica que la carga característica resultante no quede fuera de la segunda zona del núcleo.

La imagen muestra cómo introducir esta posibilidad en RF -FOUNDATION Pro.


Autor

El Sr. Kieloch proporciona soporte técnico a nuestros clientes y es responsable del desarrollo en el área de estructuras de hormigón armado.

Enlaces


;