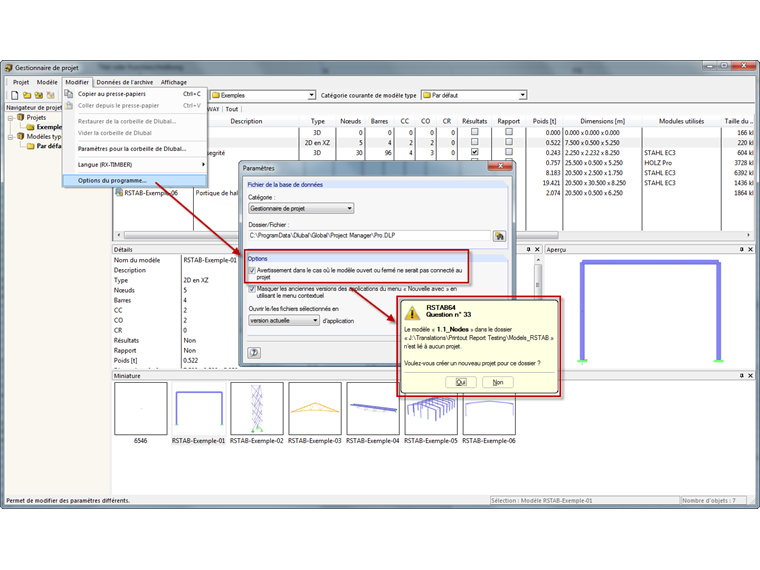
Néanmoins, cela arrive seulement si le modèle n’a encore été lié à aucun projet dans le Gestionnaire de projet. Soll dieser Hinweis nicht angezeigt werden, lässt sich dieser unter den Programmoptionen des Projektmanagers einfach deaktivieren.
Inscrivez-vous à l’Extranet Dlubal pour tirer le meilleur parti du logiciel et avoir un accès exclusif à vos données personnelles.
Inscrivez-vous à l’Extranet Dlubal pour tirer le meilleur parti du logiciel et avoir un accès exclusif à vos données personnelles.
Inscrivez-vous à l’Extranet Dlubal pour tirer le meilleur parti du logiciel et avoir un accès exclusif à vos données personnelles.
Néanmoins, cela arrive seulement si le modèle n’a encore été lié à aucun projet dans le Gestionnaire de projet. Soll dieser Hinweis nicht angezeigt werden, lässt sich dieser unter den Programmoptionen des Projektmanagers einfach deaktivieren.
M. Baumgärtel fournit un support technique aux clients de Dlubal Software.