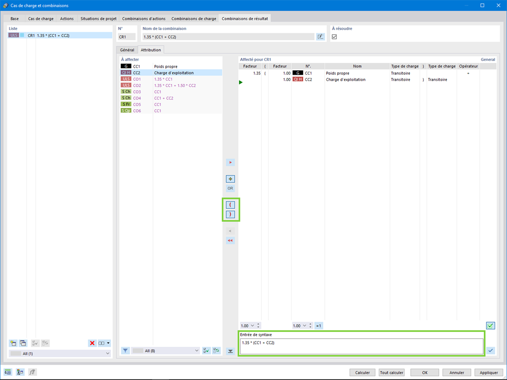
Vous pouvez désormais utiliser des termes entre parenthèses lorsque vous créez des combinaisons de résultats.
Inscrivez-vous à l’Extranet Dlubal pour tirer le meilleur parti du logiciel et avoir un accès exclusif à vos données personnelles.
Inscrivez-vous à l’Extranet Dlubal pour tirer le meilleur parti du logiciel et avoir un accès exclusif à vos données personnelles.
Inscrivez-vous à l’Extranet Dlubal pour tirer le meilleur parti du logiciel et avoir un accès exclusif à vos données personnelles.
Vous pouvez désormais utiliser des termes entre parenthèses lorsque vous créez des combinaisons de résultats.