969x
002473
06.07.2022

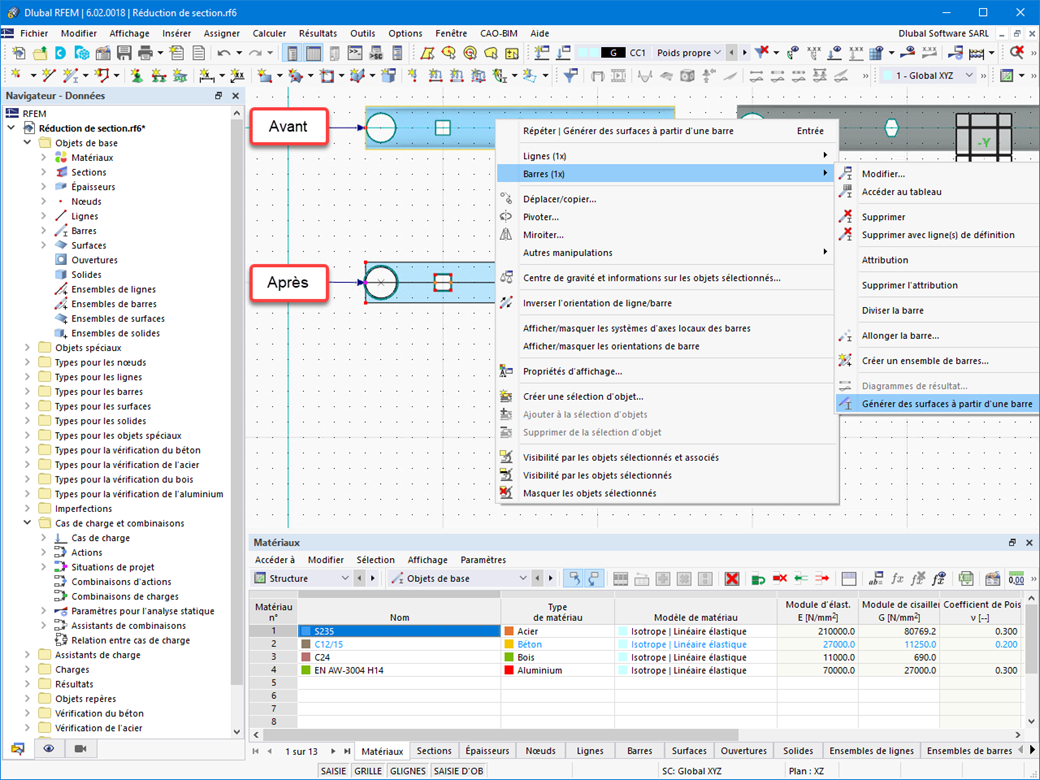
Modèle surfacique à partir de la barre avec des réductions locales de section de barre

La conversion des barres en modèles surfaciques s'effectue sans problème. Créez facilement des réductions locales de barres à l'aide de la fonctionnalité Générer des surfaces depuis les barres. Vous pouvez ainsi convertir des barres en modèles surfaciques.



;