9917x
001535
2018-09-05

Моделирование и расчет точечно-опорной плоской плиты на изгиб

В данной статье поясняется, как смоделировать плоскую плиту в виде 2D-модели в RFEM и задать ее нагружение по норме Еврокод 1. Нагружения будут скомбинированы по норме Еврокод 0, а затем будет выполнен их линейный расчет. Расчет плиты на изгиб в дополнительном модуле RF-CONCRETE Surfaces выполняется по требованиям нормы Еврокод 2. Армирование дополняется арматурными стержнями в зонах, которые не покрыты основной арматурной сеткой.

Система

На рисунке 01 показана симметричная конструкция плоской плиты с точечным опиранием, с 16 секциями. Модель зададим в общих данных RFEM в виде 2D-конструкции со степенями свободы (uZXY ).

Конструкция обладает следующими свойствами:

  • Пролет секции: 6,75 м
  • Количество пролетов: 4 x 4
  • Plattendicke: 24 см
  • Материал: Бетон C35/45
  • Размеры колонны: 45/45 см

Es stellt sich die Frage, ob die Decke als eine große Fläche oder über 16 Einzelflächen modelliert werden soll. Jede der Möglichkeiten bietet gewisse Vorteile: Eine Gesamtfläche lässt sich schneller modellieren; zudem ist der Verlauf der Schnittgrößen mx und my wegen der einheitlichen lokalen Flächenachsen eindeutig und unproblematisch im Hinblick auf die Glättung. в свою очередь моделирование 16 поверхностей позволит нам легко задать поверхностные нагрузки в отдельных зонах и более точно определить граничные линии поверхностей в сетке КЭ. Im Hinblick auf die Lastkombination (siehe unten) wird die Modellierung als eine große Fläche gewählt. В этом случае нагрузки необходимо задать в качестве свободных прямоугольных нагрузок.

Колонны моделируются как упругие узловые опоры. Функцию, показанную на рисунке 02, применим для определения жесткости пружины.

Значения пружины растяжения-сжатия и пружины кручения определяются на основе граничных условий колонн. Hierzu wird eine Stützenhöhe von 3,00 m und eine Einspannung am Stützenfuß ansetzt.

Mit dieser nachgiebigen Lagerung lassen sich - wie im Fachbeitrag 000681 vorgestellt - Singularitätseffekte umgehen. Площади колонн не будут включены в отображение внутренних сил, что позволит определить расчетные моменты как можно более реалистично. Dieser Ansatz ist auch im Fachbeitrag 001503 beschrieben.

Нагрузки

В нагружении 1 собственный вес плиты учитывается автоматически. Zusätzlich wird eine Ausbaulast von gk = 1,25 kN/m2 auf die gesamte Fläche angesetzt.

Die Nutzlast einschließlich Trennwandzuschlag von qk,1 = 3,25 kN/m2 (Kategorie A "Wohnflächen" gemäß Eurocode 1 [1]) wird für folgende Konstellationen in separaten Lastfällen arrangiert:

  • Нагружение всей поверхности
  • Нагружение «нечетных» секций (шахматообразное распределение, см. Рисунок 03)
  • Нагружение «четных» секций (шахматообразное распределение)
  • Нагружение секций между осями 1 и 3, а также 4 и 5
  • Нагружение секций между осями 1 и 2, а также 3 и 5
  • Нагружение секций между осями A и C, а также D и E
  • Нагружение секций между осями A и B, а также C и E

Выбор данных семи вариантов нагрузки поможет определить экстремальные значения моментов в опорах и секциях. Für dieses symmetrische und übersichtliche Modell ist es nicht schwer, die Lastkonstellationen manuell zu bilden. Нагружение, действующее только на внутреннюю секцию, не у всех колонн имеет отношение к экстремальным значениям. Колонны на осях 3 и C армированы так же, как и другие колонны.

Для сравнения: Если бы мы определили нагрузки для отдельных секций в 16 случаях нагружения, а затем составляли сочетания нагрузок, в результате мы получили бы более 65 000 возможных сочетаний.

Полезные нагрузки всегда учитываются в качестве свободной нагрузки на поверхность. Als Randknoten der Laststellung dienen die Stützenknoten, die jeweils grafisch ausgewählt werden können. Wird die freie Last wie in Bild 03 gezeigt für Fläche 1 definiert (anstatt für alle Flächen), so ist die Einfärbung der Last auch in Z-Ansicht zu sehen.

Еще один вариант - задать полезную нагрузку по отдельным секциям у нагружений и наложить ее на постоянную нагрузку в расчетных сочетаниях. Этот способ надежен и обычно рекомендуется к применению в случае, если невозможно определить, которое из сочетаний содержит решающие внутренние силы. RFEM при этом сформирует оболочку значений из воздействий постоянной нагрузки и полезных нагрузок. Diese Variante ist jedoch weniger transparent im Hinblick auf die Bewertung der Plattenschnittgrößen, die für die verschiedenen Konstellationen vorliegen.

Сочетания нагрузок

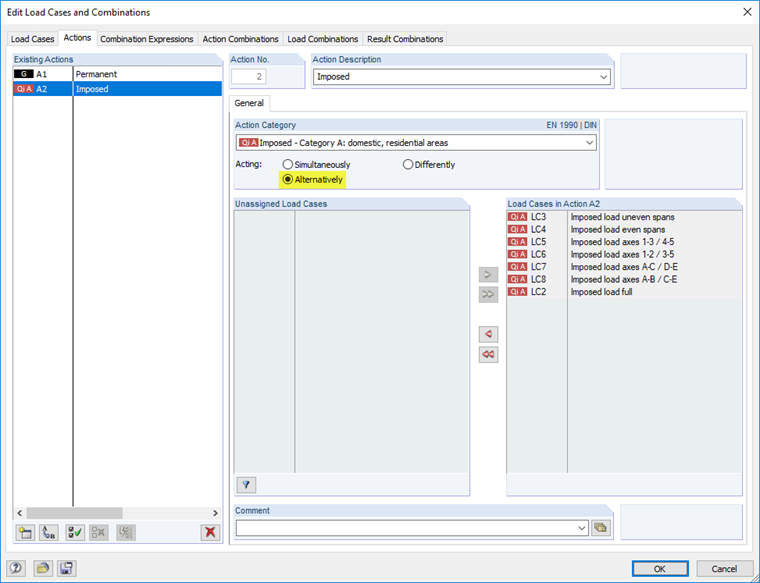
Для объединения нагрузок в сочетания применяется интегрированная комбинаторика. Случай нагружения 1 представляет собой постоянную нагрузку. Die Lastfälle 2 bis 8 wirken als veränderliche freie Einwirkungen, die alternativ zu betrachten sind.

Die Kombination der Einwirkungen für den Grenzzustand der Tragfähigkeit erfolgt für die ständige oder vorübergehende Bemessungssituation nach Eurocode 0 [2], (6.10). Поскольку в данной двумерной конструкции отсутствуют осевые силы, определение внутренних сил осуществляется геометрически линейным расчетом по теории первого порядка.

По данным настройкам RFEM создаст восемь сочетаний нагрузок с учетом соответствующих частных коэффициентов надежности. Эти сочетания нагрузок учитываются в расчетных сочетаниях в качестве альтернативного воздействия, благодаря им мы получим экстремальные значения для отдельных сочетаний.

Таким образом, расчет достаточно точно охватывает оболочку внутренних сил и одновременно достаточно нагляден. Bei einer feldweisen Definition der Lastfälle wären die Kapazitäten des Programms deutlich überschritten.

Сетка конечных элементов

Es wird eine Länge der FE-Elemente von 45 cm angestrebt, da die Stützenabmessungen 45/45 cm betragen und 45 cm auch ein Vielfaches der Feldlänge von 6,75 m sind. RFEM использует треугольные и четырехугольные элементы для автоматического генерирования сетки.

Die punktuellen Auflager werden jeweils an ein FE-Element mit den Abmessungen des Stützenquerschnitts von 45/45 cm angeschlossen. Для данного конечного элемента результаты не отображаются. Однако данный элемент влияет на окружающую сетку КЭ в области колонны. Чтобы обеспечить в области опорных моментов достаточно точное количество значений результатов, зададим для сетки КЭ круговое измельчение.

Зададим следующие настройки сетки КЭ:

  • Длина КЭ в общем: 45 см
  • Измельчение сетки КЭ: круговое во всех опорных узлах
  • Радиус измельчения: 1,35 м
  • Внутренняя длина КЭ: 20 см
  • Внешняя длина КЭ: 45 см

По данным настройкам генерируется сетка КЭ, которая показана на рисунке 01.

Внутренние силы

RFEM вычислит внутренние силы плиты по методу КЭ. Die Stützmomente werden an den Stützenrändern ausgegeben; sie repräsentieren die Anschnittmomente. Области площади самих колонн не имеют внутренних сил.

На рисунке 05 показаны экстремальные значения опорных моментов и моментов секций в определяющих сечениях: Oben ist der Verlauf der Momente mx in Achse 2 dargestellt, unten der Verlauf der Momente my in Achse B. Как и ожидалось, соответствующее распределение моментов является результатом симметрии конструкции.

Расчет на изгиб в модуле RF-CONCRETE Surfaces

Im Zusatzmodul RF-BETON Flächen wird die Ergebniskombination EK1 für den Nachweis der Tragfähigkeit nach EN 1992-1-1 [3] mit Deutschem Nationalen Anhang ausgewählt. Als Materialien werden Beton C35/45 und Betonstahl B 500 S (A) für die Bemessung angesetzt.

In Maske "1.4 Bewehrung", Register "Längsbewehrung" wird als Grundbewehrung die Mattennummer Q335A aus der Bibliothek für die obere und untere Lage ausgewählt. В качестве дополнительной арматуры зададим стержни диаметром 16 мм.

Die Betondeckung wird in Maske "1.4 Bewehrung", Register "Längsbewehrung" nach Norm für die Expositionsklasse XC1 vorgegeben. Защитный слой бетона задан по отношению к краю арматурных стержней. Первое направление армирования параллельно глобальной оси X (угол φ = 0°), второе направление армирования параллельно оси Y (угол φ = 90°).

При этих настройках мы получим следующие эффективные высоты:

  1. Bewehrungsrichtung: 21,6 cm
  2. Bewehrungsrichtung: 20,8 cm

Расчет так называемым "комбинированным способом" (выбран по умолчанию в диалоговом окне «Детали») при расчете только одного сочетания результатов достаточно точно поможет определить все экстремальные значения моментов для плиты. Другой вариант - рассчитать восемь нагружений непосредственно в расчетном случае.

Результатом расчета будет определение требуемых сечений арматуры для распределения опорных моментов на оси 2 и оси B, как показано на рисунке 08.

Моменты секции в значительной степени покрыты основной арматурой. Lediglich in den Randfeldern ist eine Zusatzbewehrung von maximal 2,10 cm²/m erforderlich.

Оценка результатов

Die Bemessungsdetails, die in jeder Ergebnismaske aufrufbar sind, ermöglichen eine punktweise Auswertung der Nachweise. Они содержат, среди прочего, информацию о расчетных моментах, напряжениях и деформациях бетона и арматурной стали, а также коэффициенты армирования. Соответствующий тип расчета необходимо задать в нижней части диалогового окна.

Результаты расчета железобетонной конструкции можно оценить графически в рабочем окне RFEM. Dabei lassen sich die erforderliche Bewehrung, die Zusatzbewehrung und die Grundbewehrung für die einzelnen Bewehrungslagen und -richtungen jeweils separat darstellen.
В панели управления Вы можете выбрать цвет для различных областей армирования. Пользователь может в ней поменять шкалу цветов и значений. Для модуля RF-CONCRETE Surfaces можно дополнительно отобразить площади арматуры определенного диаметра и отступы стержней. Die Farb- und Werteskala ist hierzu über die Panel-Schaltfläche entsprechend zu Bearbeiten.

Пользовательские шкалы цветов и значений можно сохранить и применить в других моделях.

Wie das Bild 11 zeigt, kann die obere Zusatzbewehrung über den Stützen durch Bewehrungsstäbe mit Ø 16 abgedeckt werden, die im Abstand von 10 cm auf einer Breite von 1,20 m verlegt werden (zum Vergleich: радиус зоны измельчения, показанной на рисунке, составляет 1,35 м). Unter der Berücksichtigung der Verankerungslängen können beispielsweise Stäbe mit l = 2,00 m vorgesehen werden. Der entsprechende Nachweis gemäß [3], Abschnitt 8.4 ist separat zu führen. Die Stahlspannungen können hierzu wie in Bild 10 gezeigt den Bemessungsdetails entnommen werden.

Взгляд в будущее

In diesem Beitrag wurde die Biegebemessung einer Platte für den Grenzzustand der Tragfähigkeit vorgestellt. В расчете и определении внутренних сил при этом применяется линейный анализ. Нелинейный расчет на предельное состояние по пригодности к эксплуатации можно выполнить в дополнительном модуле RF-CONCRETE Surfaces. В этом случае необходимо в основных данных конструкции изменить тип модели на 3D, поскольку в нелинейном расчете учитываются нормальные силы в поверхностях.

Кроме того, необходимо выполнить расчет на продавливание в области узловых опор. Im Fachbeitrag 001389 ist erläutert, wie die Durchstanzbewehrung einer Platte mit dem Zusatzmodul RF-STANZ Pro ermittelt werden kann.


Автор

Роберт отвечает за техническую документацию. Он следит за тем, чтобы содержание было четко структурировано, понятно изложено и профессионально точно передано.

Ссылки
Ссылки
Скачивания


;