9917x
001535
05.09.2018

Modélisation et vérification en flexion d’une dalle plane supportée par points

L'article décrit la génération d'une dalle plate sous forme de modèle 2D dans RFEM et son chargement selon l'Eurocode 1. Les cas de charge sont combinés selon l'Eurocode 0 et calculés linéairement. Dans le module additionnel RF-CONCRETE Surfaces, la vérification du moment fléchissant de la dalle est effectué en tenant compte des exigences standard de l’Eurocode 2. L’armature est complétée par des barres d’armature pour les zones qui ne sont pas couvertes par l’armature de base du treillis.

Système

La Figure 01 montre la structure symétrique d’une dalle plane sur appuis ponctuels avec un total de 16 panneaux. Le modèle est généré dans les données de bases de RFEM sous forme de structure 2D avec les degrés de liberté (uZXY).

Les propriétés de structure suivantes sont données :

  • Portée d’un panneau : 6,75 m
  • Nombre de travées : 4 x 4
  • Épaisseur de la plaque : 24 cm
  • Matériau : Béton C35/45
  • Cotations du poteau : 45/45 cm

Cette question se pose : la dalle doit-elle être modélisée comme une grande surface ou à l’aide de 16 surfaces individuelles ? Chacune de ces options offre certains avantages : Une surface entière peut être modélisée plus rapidement. De plus, la distribution des efforts internes mx et my est claire et ne pose pas de problème en ce qui concerne le lissage en raison des axes de surface locaux uniformes. 16 surfaces permettent cependant d’assigner facilement les charges surfaciques par champs et de déterminer de manière fiable les lignes de contour de surface dans le maillage EF. En ce qui concerne les combinaisons de charges (voir ci-dessous), la modélisation comme une grande surface est choisie ici. Dans ce cas, les charges doivent être appliquées sous forme de charges rectangulaires libres.

Les poteaux sont modélisés sous forme d’appuis nodaux élastiques. La fonction indiquée sur la Figure 02 est utilisée pour déterminer les rigidités de ressort.

La détermination des ressorts de translation et de rotation est effectuée à l’aide des conditions aux limites des poteaux. Une hauteur de poteau de 3,00 m et un maintien à la base du poteau sont ici appliqués.

L’appui semi-rigide permet d’éviter des effets de singularité. Les aires de poteau ne font donc pas partie de l’affichage des efforts internes afin que les moments de calcul soient générés aussi de manière aussi réaliste que possible. Cette approche est également décrite ici.

Chargement

Dans le cas de charge 1, le poids propre de la plaque est considéré automatiquement. Une charge fixe de gk = 1,25 kN/m2 est en outre appliquée sur l’ensemble de la surface.

La charge imposée qk,1 = 3,25 kN/m2 (catégorie A « Zones résidentielles » selon l’Eurocode 1 [1]) est utilisée pour les combinaisons suivantes dans des cas de charge distincts :

  • Charge sur toute la surface
  • Charge sur les panneaux « impairs » (distribution en damier, voir la Figure 03)
  • Charge sur les panneaux « pairs » (distribution en damier)
  • Charge sur les panneaux entre les axes 1 et 3 ainsi que 4 et 5
  • Charge sur les panneaux entre les axes 1 et 2 ainsi que 3 et 5
  • Charge sur les panneaux entre les axes A et C ainsi que D et E
  • Charge sur les panneaux entre les axes A et B ainsi que C et E

Ces sept options visent à déterminer les valeurs extrêmes des moments d’appui et de panneau. Il n’est pas difficile de générer manuellement les combinaisons de charges pour ce modèle symétrique et clairement organisé. La charge des panneaux internes uniquement n’est pas pertinente pour les valeurs extrêmes de tous les poteaux. Les poteaux des axes 3 et C sont renforcés de la même manière que les autres poteaux.

À titre de comparaison : Si les charges étaient définies par panneau dans 16 cas de charge et gérées dans des combinaisons de charges, il en résulterait plus de 65 000 options de combinaisons.

Les charges imposées sont appliquées chacune sous forme de charges surfaciques libres. Les nœuds de poteau servent de nœuds de bord de la position de charge, qui peuvent être sélectionnés graphiquement. Si la charge libre est définie pour la surface 1 comme indiqué sur la Figure 03 (et non pour toutes les surfaces), la couleur de la charge est également visible dans la vue Z.

Une autre possibilité consiste à définir la charge imposée par champ dans les cas de charge et à la superposer avec la charge permanente dans une combinaison de résultats. Cette procédure est l’option fiable et généralement recommandée s’il n’est pas possible de décider quelle combinaison fournit les efforts internes déterminants. RFEM forme ici l’enveloppe à partir des actions de la charge permanente et des charges imposées. Cette option est cependant moins transparente en ce qui concerne l’évaluation des efforts internes de plaque présents pour les différentes combinaisons.

Combinaison de charges

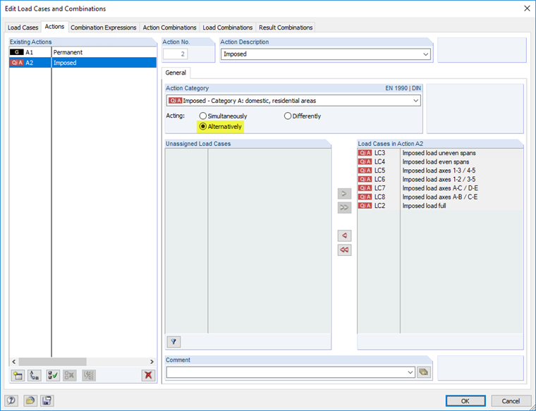
La combinatoire intégrée est utilisée pour la superposition des combinaisons de charges. Le cas de charge 1 représente l’action permanente. Les cas de charge 2 à 8 agissent comme des actions libres variables qui doivent être considérées alternativement.

La combinaison des actions pour l’état limite de service est effectuée pour la situation de projet permanente et transitoire selon l’Eurocode 0 [2], (6.10). Comme aucun effort normal n’est présent dans cette structure 2D, la détermination des efforts internes est effectuée selon l’analyse géométriquement linéaire.

Selon ces paramètres, RFEM génère huit combinaisons de charges en considérant les coefficients partiels de sécurité correspondants. Ces combinaisons de charges sont reprises comme agissant alternativement dans une combinaison de résultats qui fournit les valeurs extrêmes des différentes combinaisons.

Le calcul couvre ainsi les efforts internes enveloppants de manière suffisamment précise tout en restant clair. Si les cas de charge étaient définis par panneau, les capacités du logiciel seraient considérablement dépassées.

Maillage EF

Une longueur de 45 cm est prévue pour les éléments EF car les cotations du poteau sont de 45/45 cm et 45 cm est également un multiple de la longueur de panneau de 6,75 m. RFEM utilise des éléments triangulaires et quadrangulaires pour la génération automatique du maillage.

Les appuis individuels sont reliés chacun à un élément EF avec des dimensions de section de poteau de 45/45 cm. Aucun résultat n’est affiché pour cet élément EF. Cependant, cet élément influence le maillage EF environnant dans la zone du poteau. Des raffinements de maillage EF circulaires sont assignés pour garantir un nombre suffisant de valeurs de résultat dans la zone des moments d’appui.

Les paramètres du maillage EF sont les suivants :

  • Longueur EF en général : 45 cm
  • Raffinement du maillage EF : circulaire à tous les nœuds d’appui
  • Rayon pour le raffinement : 1,35 m
  • Longueur EF à l’intérieur : 20 cm
  • Longueur EF à l’extérieur : 45 cm

Avec ces paramètres, le maillage EF est généré comme le montre la Figure 01.

Efforts internes

RFEM calcule les efforts internes de la dalle avec la méthode EF. Les moments du poteau sont affichés sur les bords du poteau, ils représentent les moments de porte. Les aires des sections de poteaux elles-mêmes sont sans efforts internes.

La Figure 05 montre les valeurs extrêmes des moments d’appui et de panneau dans les sections déterminantes : Le diagramme des moments mx dans l’axe 2 est affiché ci-dessus, le diagramme des moments my dans l’axe B est affiché ci-dessous. Comme prévu, une distribution correspondante est obtenue en raison de la symétrie de la structure.

Vérification en flexion dans RF-CONCRETE Surfaces

Dans le module additionnel RF-CONCRETE Surfaces, la combinaison de résultats CR1 est sélectionnée pour la vérification à l’état limite ultime selon l’EN 1992-1-1 [3] avec l’Annexe Nationale allemande. Le béton C35/45 et l’acier de béton armé B 500 S (A) ont été sélectionnés comme matériau pour la vérification.

Dans l’onglet « Armatures longitudinales » de la fenêtre « 1.4 Armatures », le treillis numéro Q335A est sélectionné comme armature de base dans la bibliothèque pour les couches supérieure et inférieure. Des barres d’armatures d'un diamètre de 16 mm sont définies pour l’armature additionnelle.

L’enrobage béton est défini dans le tableau « 1.4 Armatures » dans l’onglet « Armatures longitudinales » selon la norme pour la classe d’exposition XC1. L’enrobage béton est rapporté au bord des barres d’armatures. La première direction d’armatures est orientée parallèlement à l’axe global X (angle = 0°), la deuxième direction d’armatures à l’axe Y (angle = 90°).

Avec ces paramètres, on obtient les profondeurs efficaces suivantes :

  1. Direction des armatures : 21,6 cm
  2. Direction des armatures : 20,8 cm

La vérification de la « méthode mixte » (prédéfinie dans la boîte de dialogue « Détails ») est suffisamment fiable pour que la vérification d’une seule combinaison de résultats détermine toutes les valeurs extrêmes des moments de dalle. Une autre possibilité consiste à analyser les huit combinaisons de charges directement dans le cas de calcul.

Les résultats du calcul donnent les aires d’armatures requises indiquées sur la Figure 08 pour la distribution des moments d’appui dans les axes 2 et B.

Les moments du panneau sont en grande partie couverts par les armatures de base. Une armature supplémentaire d’un maximum de 2,10 cm²/m est nécessaire uniquement sur les panneaux de contour.

Évaluation des résultats

Les détails de calcul, qui peuvent être affichés dans chaque fenêtre de résultats, permettent une évaluation sélective des vérifications. Elles contiennent, entre autres, des informations sur les moments de calcul, les contraintes et les déformations du béton et des aciers d’armatures ainsi que les rapports d’armatures. Le type de vérification pertinent doit être défini ci-dessous dans la boîte de dialogue.

Les résultats de la vérification du béton armé peuvent être évalués graphiquement dans la fenêtre de travail de RFEM. Il est possible d’afficher séparément l’armature requise, l’armature additionnelle et l’armature de base pour chaque disposition et direction d’armatures.
Le panneau gère l’assignation des couleurs des sections d’armatures. Les couleurs et les valeurs peuvent être personnalisées ici. RF-CONCRETE Surfaces permet d’afficher des surfaces d’armatures supplémentaires résultant de certains diamètres et espacements de barres. La couleur et l’échelle de valeurs peuvent être modifiées en conséquence à l’aide du bouton du panneau.

Les échelles de couleurs et de valeurs définies par l’utilisateur peuvent être enregistrées et donc utilisées pour tous les modèles.

Comme le montre la Figure 11, les armatures supplémentaires en haut au-dessus des poteaux peuvent être recouvertes de barres d’armature de Ø 16, placées à une distance de 10 cm pour une largeur de 1,20 m (c’est-à-dire : le rayon de la zone de raffinement indiqué sur la figure est de 1,35 m). La considération des longueurs d’ancrage permet par exemple d’utiliser des barres avec l = 2.00 m. Les vérifications correspondantes doivent être effectuées séparément selon [3], clause 8.4. Les contraintes de l’acier peuvent être extraites des détails de calcul, comme le montre la Figure 10.

Perspectives

La vérification en flexion d’une dalle à l’état limite ultime a été présenté dans cet article. La détermination des efforts internes et la vérification sont effectuées selon l’analyse linéaire. RF-CONCRETE Surfaces permet également une vérification non linéaire à l’état limite de service. Il est cependant nécessaire de modifier le type de modèle en 3D dans les données de base, car le calcul non linéaire considère également les efforts normaux de surface.

De plus, les vérifications de la résistance au poinçonnement dans la zone des appuis nodaux doivent être effectuées. En savoir plus sur comment déterminer la résistance au poinçonnement d’une dalle à l’aide du module additionnel RF-PUNCH Pro.


Auteur

Robert est responsable de la documentation technique. Il veille à ce que les contenus soient clairement structurés, présentés de manière compréhensible et transmis avec précision sur le plan technique.

Liens
Références
Téléchargements


;