1280x
002727
2022-08-02

Relatório de impressão

Os dados de dimensionamento de betão podem ser adicionados ao relatório de impressão que foi criado na parte 1. Para abrir este documento, clique duas vezes no item 1 na categoria 'Relatórios de impressão' do 'Navegador - Dados'.

No relatório de impressão, abra o 'Gestor de relatório de impressão' através do botão Editar relatório de impressão na barra de ferramentas (segundo a partir da direita). Em alternativa, seleccione Editar relatório de impressão no menu Editar.

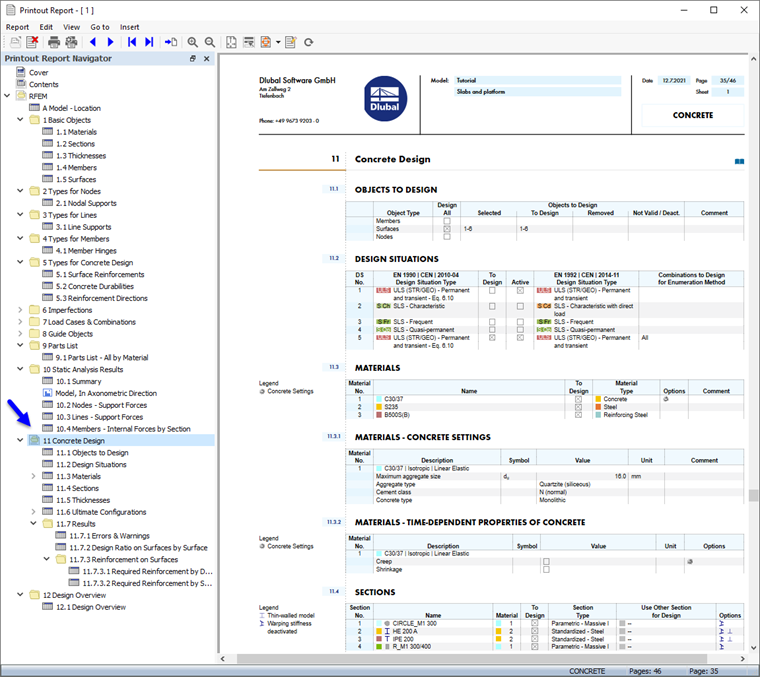
Ative a pasta do item de relatório Design de betão para incluir os dados do dimensionamento. Em seguida, clique em Guardar e mostrar.

O capítulo 11 do relatório de impressão contém os dados predefinidos do dimensionamento de betão.

Ajustar o conteúdo

Para adicionar ou remover um capítulo, pode utilizar o Gestor de relatórios de impressão conforme descrito na Parte 1. Também é possível eliminar um item diretamente: Clique com o botão direito 11.7.1 Erros e avisos, por exemplo, para abrir o menu de atalho deste capítulo. Selecione Remover do relatório de impressão.

O relatório de impressão é atualizado sem os avisos.

Impressão do gráfico

Para adicionar uma imagem ao relatório de impressão, minimize a janela de pré-visualização através do botão Minimizando na barra de título do 'Relatório de impressão'. O espaço de trabalho do RFEM é novamente apresentado em vista completa.

Defina novamente o Navegador - Resultados (1) para poder seleccionar a armadura longitudinal necessária as,nec,1+z(inferior) para representação (2). Certifique-se de que a opção 'Mostrar valores nas superfícies' também está ativada (3).

Para apresentar apenas os resultados das lajes, clique no terceiro separador do painel (4) e verifique se as superfícies nºs. 4,5 estão selecionados (5). Por fim, clique no botão Vista em Z. na barra de ferramentas para definir a vista superior (6).

Para imprimir esta imagem, clique no botão Botão de lista próximo ao botão Imprimir na barra de ferramentas. É aberta uma lista de opções de impressão. Clique em Imprimir gráfico no relatório de impressão.

A pré-visualização da imagem é apresentada com algumas opções para ajustar o layout.

Na área 'Imagens gráficas', seleccione a disposição Preenchimento de janela. Defina o layout Texto e linhas a preto na área 'Cor' para que os valores sejam fáceis de ler. Para mover o painel para uma posição diferente, seleccione a opção Inferior direito a partir da lista na área 'Escala de cor'. Em seguida, clique em Guardar e mostrar.

O relatório de impressão é criado novamente, com a imagem na última página do capítulo 'Dimensionamento de betão'.

Feche o relatório de impressão através do botão Fechar .

Antes de continuar com o dimensionamento das barras de betão, restaure a visualização de Todas no painel.

Por fim, guarde os dados de dimensionamento de betão das superfícies através do botão Guardar na barra de ferramentas.

Capítulo principal