1293x
002727
2. August 2022

Ausdruckprotokoll

Die Daten der Betonbemessung können dem Ausdruckprotokoll, das in Teil 1 erstellt wurde, beigefügt werden. Um dieses Dokument zu öffnen, doppelklicken Sie auf den Eintrag 1 in der Kategorie 'Ausdruckprotokolle' im 'Navigator - Daten'.

Öffnen Sie den 'Ausdruckprotokoll-Manager', indem Sie im Ausdruckprotokoll auf die Schaltfläche Ausdruckprotokoll bearbeiten in der Symbolleiste (zweite von rechts) klicken. Wählen Sie alternativ Ausdruckprotokoll bearbeiten im Menü Bearbeiten.

Aktivieren Sie das Protokollelement Betonbemessung, um die Bemessungsdaten aufzunehmen. Klicken Sie anschließend auf Speichern und anzeigen.

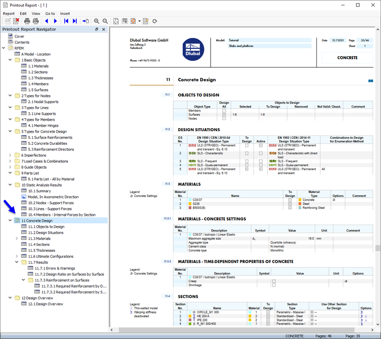
Kapitel 11 des Ausdruckprotokolls beinhaltet die Standarddaten der Betonbemessung.

Inhalt anpassen

Um ein Kapitel hinzuzufügen oder zu entfernen, können Sie wie in Teil 1 beschrieben den Ausdruckprotokoll-Manager verwenden. Es ist auch möglich, einen Eintrag direkt zu löschen: Mit einem Rechtsklick auf z. B. 11.7.1 Fehler & Warnungen gelangt man in das Kontextmenü des Kapitels. Wählen Sie dort Aus dem Ausdruckprotokoll entfernen aus.

Das Ausdruckprotokoll wird ohne die Warnungen aktualisiert.

Grafiken ausdrucken

Um dem Ausdruckprotokoll ein Bild hinzuzufügen, verkleinern Sie das Vorschaufenster mit der Schaltfläche Minimieren in der Titelleiste des 'Ausdruckprotokolls'. Der RFEM-Arbeitsbereich wird wieder in der Vollansicht angezeigt.

Stellen Sie wieder den Navigator - Ergebnisse ein (1), sodass Sie die erforderliche Längsbewehrung as,erf,1+z(unten) für die Anzeige auswählen können (2). Stellen Sie sicher, dass auch die Option 'Werte an Flächen' aktiviert ist (3).

Um ausschließlich die Ergebnisse der Platten anzuzeigen, klicken Sie auf das dritte Register des Steuerpanels (4) und überprüfen Sie, ob die Flächen Nr. 4,5 ausgewählt sind (5). Abschließend klicken Sie auf die Schaltfläche Ansicht in Z in der Symbolleiste, um die Draufsicht einzustellen (6).

Um dieses Bild zu drucken, klicken Sie in der Symbolleiste auf die Schaltfläche Listenschaltfläche neben der Schaltfläche Drucken . Eine Liste mit Druckoptionen wird geöffnet. Klicken Sie auf In das Ausdruckprotokoll.

Die Bildvorschau mit Optionen zur Anpassung des Layouts wird angezeigt.

Wählen Sie im Abschnitt 'Grafikbilder' die Anordnung Fensterfüllend. Stellen Sie im Abschnitt 'Farbe' das Layout Text und Linien schwarz ein, damit die Werte gut lesbar sind. Um die Farbtafel an eine andere Position zu verschieben, wählen Sie im Abschnitt 'Farbskala' die Option Unten rechts aus der Liste. Klicken Sie anschließend auf Speichern und anzeigen.

Das Ausdruckprotokoll wird erneut erstellt, mit dem Bild auf der letzten Seite des Kapitels 'Betonbemessung'.

Schließen Sie das Ausdruckprotokoll mit der Schaltfläche Schließen .

Bevor Sie mit der Bemessung der Betonstäbe fortfahren, setzen Sie im Steuerpanel die Anzeige auf Alle Flächen zurück.

Speichern Sie zum Schluss die Betonbemessungsdaten der Flächen, indem Sie auf die Schaltfläche Speichern in der Symbolleiste klicken.

Übergeordnetes Kapitel