1280x
002727
02.08.2022

Rapport d'impression

Les données de la vérification du béton peuvent être ajoutées au rapport d'impression créé dans la première partie. Pour ouvrir ce document, double-cliquez sur l'élément 1 dans la catégorie « Rapports d'impression » du « Navigateur - Données ».

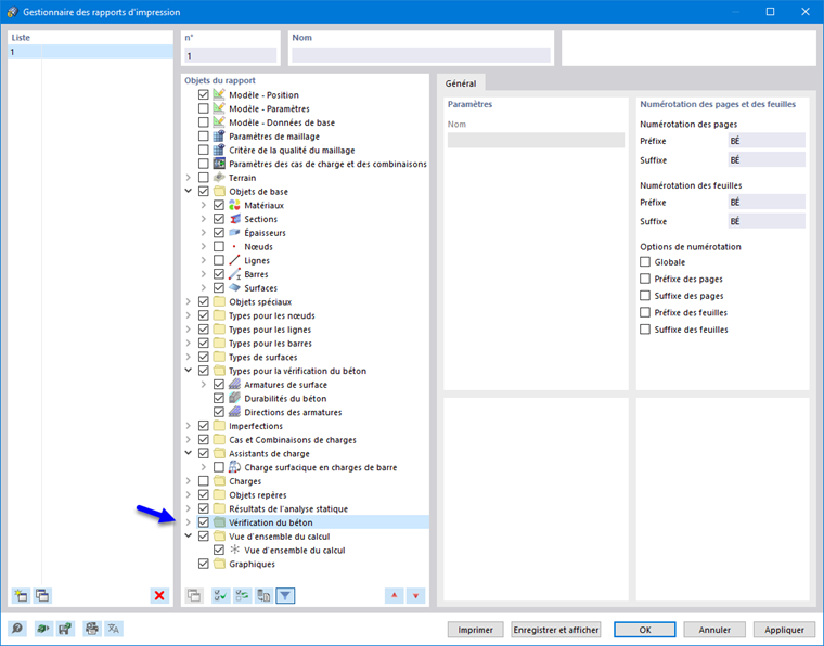
Dans le rapport d'impression, ouvrez le « Gestionnaire des rapports d'impression » en cliquant sur le bouton Modifier le rapport d'impression de la barre d'outils (deuxième à partir de la droite). Vous pouvez également sélectionner Modifier le rapport d'impression dans le menu Modifier.

Activez le dossier d'éléments de rapport Vérification du béton pour inclure les données de vérification. Cliquez ensuite sur Enregistrer et afficher.

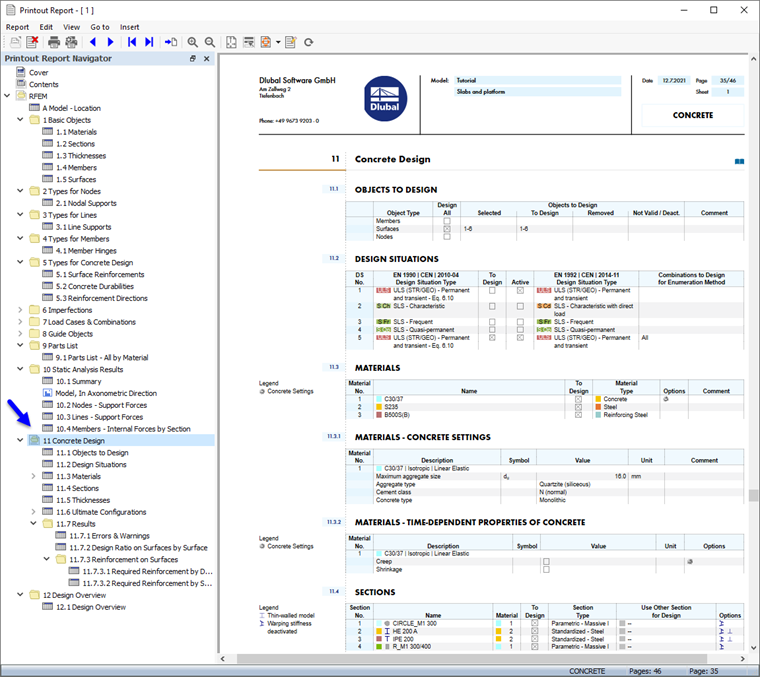
Le chapitre 11 du rapport d'impression contient les données par défaut de la vérification du béton.

Ajustement du contenu

Pour ajouter ou supprimer un chapitre, vous pouvez utiliser le Gestionnaire des rapports d'impression comme décrit dans la première partie. Il est également possible de supprimer directement un élément : cliquez avec le bouton droit sur 11.7.1 Erreurs et avertissements, par exemple, pour ouvrir le menu contextuel de ce chapitre. Sélectionnez alors Supprimer du rapport d'impression.

Le rapport d'impression est mis à jour sans les avertissements.

Impression graphique

Pour ajouter une image au rapport d'impression, réduisez la fenêtre d'aperçu en cliquant sur le bouton Minimiser dans la barre de titre « Rapport d'impression ». L'espace de travail RFEM est à nouveau affiché en entier.

Redéfinissez le Navigateur - Résultats (1) afin de pouvoir sélectionner les armatures longitudinales as,req,1+z(bas) requises pour l'affichage (2). Assurez-vous que l'option « Afficher les valeurs sur les surfaces » est également activée (3).

Pour n’afficher que les résultats des dalles, cliquez sur le troisième onglet du panneau (4) et vérifiez si les surfaces n° 4, 5 sont sélectionnées (5). Cliquez enfin sur le bouton Vue en Z. de la barre d'outils pour définir la vue de dessus (6).

Pour imprimer cette image, cliquez sur le bouton Bouton Liste à côté du bouton Impression dans la barre d'outils. Une liste d'options d'impression s'ouvre alors. Cliquez sur Imprimer les graphiques dans le rapport d'impression.

L'aperçu de l'image est présenté avec quelques options pour ajuster la mise en page.

Dans la zone « Images graphiques », sélectionnez la disposition Remplissage de la fenêtre. Définissez la disposition Textes et lignes en noir dans la zone « Couleur » afin que les valeurs soient faciles à lire. Pour déplacer le panneau vers une autre position, sélectionnez l'option Coin inférieur droit dans la liste de la zone « Échelle de couleurs ». Cliquez ensuite sur Enregistrer et afficher.

Le rapport d'impression est à nouveau créé avec l'image sur la dernière page du chapitre « Vérification du béton ».

Fermez le rapport d'impression en cliquant sur le bouton Fermer .

Avant de poursuivre la vérification des barres en béton, restaurez l'affichage de toutes les surfaces dans le panneau.

Enfin, enregistrez les données de vérification des surfaces en béton en cliquant sur le bouton Sauvegarde de la barre d'outils.

Chapitre parent