1280x
002727
2022-08-02

relazione di calcolo

I dati della verifica calcestruzzo possono essere aggiunti alla relazione di calcolo che è stata creata nella Parte 1. Per aprire questo documento, fare doppio clic sulla voce 1 nella categoria 'Relazione di calcolo' del 'navigatore - Dati'.

Nella relazione di calcolo, aprire 'Gestore relazione di calcolo' facendo clic sul pulsante Modifica relazione di calcolo sulla barra degli strumenti (il secondo da destra). In alternativa, selezionare Modifica relazione di calcolo dal menu Modifica.

Attivare la cartella degli elementi del report Verifica calcestruzzo per includere i dati di progetto. Quindi, fai clic su Salva e mostra.

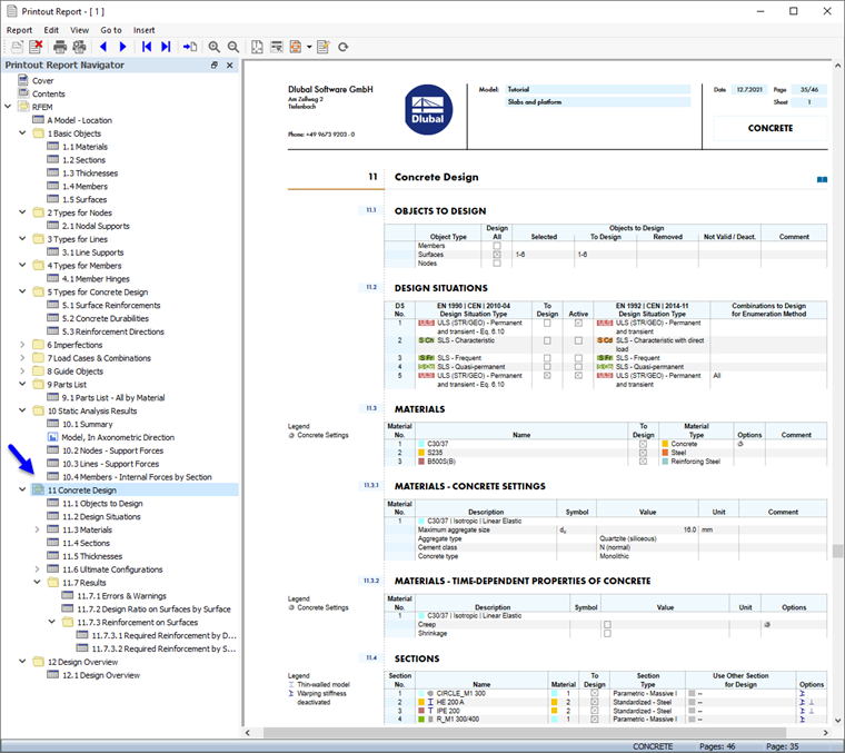
Il capitolo 11 della relazione di calcolo contiene i dati predefiniti della verifica calcestruzzo.

Regolazione del contenuto

Per aggiungere o rimuovere un capitolo, puoi utilizzare Gestore relazione di calcolo come descritto nella Parte 1. È anche possibile eliminare un elemento direttamente: Fare clic con il pulsante destro del mouse su 11.7.1 Errori e avvisi, ad esempio, per aprire il menu di scelta rapida di questo capitolo. Lì selezionare Rimuovi dalla relazione di calcolo.

La relazione di calcolo viene aggiornata senza gli avvisi.

stampa grafica

Per aggiungere un'immagine alla relazione di calcolo, minimizzare la finestra di anteprima facendo clic sul pulsante Ridurre al minimo sulla barra del titolo della 'Relazione di calcolo'. L'area di lavoro di RFEM sarà visualizzata di nuovo a tutta vista.

Impostare il navigatore - Risultati (1) in modo da poter selezionare l'armatura longitudinale necessaria as,req,1+z(inferiore) per visualizzazione (2). Assicurarsi che anche l'opzione 'Mostra valori sulle superfici' sia attivata (3).

Per visualizzare solo i risultati delle solette, fare clic sulla terza scheda del pannello (4) e controllare se le superfici nr. 4,5 sono stati selezionati (5). Infine, fare clic sul pulsante Visualizza in Z. sulla barra degli strumenti per impostare la vista dall'alto (6).

Per stampare questa immagine, fare clic sul pulsante Pulsante elenco vicino al pulsante Stampa sulla barra degli strumenti. Si aprirà un elenco di opzioni di stampa. Fare clic su Stampa grafica nella relazione di calcolo.

Viene visualizzata l'anteprima dell'immagine con alcune opzioni per regolare il layout.

Nell'area 'Immagini grafiche', selezionare la disposizione Riempimento della finestra. Impostare il layout Testo e linee in nero nell'area 'Colore' in modo che i valori siano facili da leggere. Per spostare il pannello in una posizione diversa, selezionare l'opzione In basso a destra dall'elenco nell'area 'Scala colore'. Quindi, fai clic su Salva e mostra.

La relazione di calcolo viene creata di nuovo, con l'immagine sull'ultima pagina del capitolo 'Verifica calcestruzzo'.

Chiudere la relazione di calcolo facendo clic sul pulsante Chiudi .

Prima di continuare con la verifica delle aste di calcestruzzo, ripristinare la visualizzazione di Tutte nel pannello.

Infine, salvare i dati di verifica delle superfici facendo clic sul pulsante Salva sulla barra degli strumenti.

Capitolo principale