1293x
002727
2022-08-02

Protokół wydruku

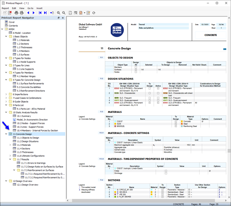
Dane obliczeniowe dla betonu można dodać do protokołu wydruku utworzonego w Części 1. Aby otworzyć ten dokument, należy kliknąć dwukrotnie element 1 w kategorii 'Protokoły' w 'Nawigatorze - Dane'.

W protokole wydruku należy otworzyć 'Menedżera protokołu wydruku', klikając przycisk Edytuj raport na pasku narzędzi (drugi od prawej). Można również wybrać opcję Edytuj protokół z menu Edytuj.

Aktywuj folder elementów zestawienia Wymiarowanie, aby uwzględnić dane projektowe. Następnie kliknij Zapisz i pokaż.

Rozdział 11 protokołu zawiera domyślne dane wymiarowania betonu.

Dostosowywanie zawartości

Aby dodać lub usunąć rozdział, można użyć Menedżera protokołu wydruku zgodnie z opisem w Części 1. Pozycję można również usunąć bezpośrednio: Na przykład, kliknij prawym przyciskiem myszy 11.7.1 Błędy i ostrzeżenia, aby otworzyć menu kontekstowe tego rozdziału. Tam należy wybrać opcję Usuń z protokołu wydruku.

Protokół wydruku jest aktualizowany bez ostrzeżeń.

Wydruk grafiki

Aby dodać zdjęcie do raportu, należy zminimalizować okno podglądu, klikając przycisk Minimalizowanie w pasku tytułowym 'Raport'. Obszar roboczy programu RFEM jest ponownie wyświetlany w pełnym widoku.

Ponownie ustawić Nawigator - Wyniki w taki sposób, aby można było wybrać wymagane zbrojenie podłużne as,req,1+z(bottom) dla wyświetlacz (2). Należy również upewnić się, że opcja 'Pokaż wartości na powierzchniach' jest aktywna (3).

Aby wyświetlić tylko wyniki dla płyt, należy kliknąć trzecią zakładkę panelu (4) i sprawdzić, czy powierzchnie nr Wybrano 4,5 (5). Na koniec kliknij przycisk Widok w Z. na pasku narzędzi, aby ustawić widok z góry (6).

Aby wydrukować ten obraz, kliknij przycisk Przycisk listy obok przycisku Drukuj na pasku narzędzi. Otworzy się lista opcji drukowania. Kliknij Drukuj grafikę do raportu.

Wyświetlany jest podgląd obrazu z kilkoma opcjami dostosowania układu.

W obszarze 'Grafika' należy wybrać układ Wypełnienie okna. Ustaw układ Tekst i linie w kolorze czarnym w obszarze 'Kolor' tak, aby wartości były łatwe do odczytania. Aby przesunąć panel w inne miejsce, należy wybrać opcję Dół po prawej z listy w polu 'Skala kolorów'. Następnie kliknij Zapisz i pokaż.

Protokół zostanie utworzony ponownie, z rysunkiem na ostatniej stronie rozdziału 'Wymiarowanie'.

Zamykamy protokół wydruku, klikając przycisk Zamknij .

Przed kontynuowaniem wymiarowania prętów betonowych należy przywrócić wyświetlanie Wszystkich powierzchni w panelu.

Na koniec należy zapisać dane wymiarowania betonu powierzchni, klikając przycisk Zapisz na pasku narzędzi.

Rozdział nadrzędny