1280x
002727
02-08-2022

Informe

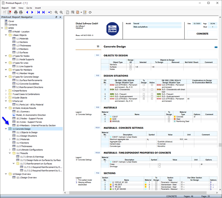
Los datos de cálculo de hormigón se pueden agregar al informe que se creó en la Parte 1. Para abrir este documento, haga doble clic en el elemento 1 en la categoría 'Informes' del 'Navegador - Datos'.

En el informe, abra el 'Administrador de informes' haciendo clic en el botón Editar informe en la barra de herramientas (segundo desde la derecha). Alternativamente, seleccione Editar informe en el menú Edición.

Active la carpeta de elementos de informe Cálculo de hormigón para incluir los datos de cálculo. Luego, haga clic en Guardar y mostrar.

El capítulo 11 del informe contiene los datos predeterminados del cálculo de hormigón.

Ajuste del contenido

Para agregar o eliminar un capítulo, puede usar el Administrador de informes como se describe en la Parte 1. También es posible eliminar un elemento directamente: haga clic con el botón secundario del ratón en el capítulo 11.7.1 Errores y advertencias, por ejemplo, para abrir el menú contextual de este capítulo. Allí, seleccione Quitar del informe.

El informe se actualiza sin las advertencias.

Impresión del gráfico

Para agregar una imagen al informe, minimice la ventana de vista previa haciendo clic en el botón Minimizando en la barra de título 'Informe'. El espacio de trabajo de RFEM se muestra de nuevo en vista completa.

Configure el Navegador - Resultados nuevamente (1) con el fin de seleccionar la armadura longitudinal necesaria as,nec,1+z(inferior) para que se vea (2). Asegúrese de que la opción 'Mostrar valores en superficies' también esté activada (3).

Para mostrar solo los resultados de las losas, haga clic en la tercera pestaña del panel (4) y verifique que estén seleccionadas las superficies núm. 4,5 (5). Por último, haga clic en el botón Ver en Z. en la barra de herramientas para configurar la vista superior (6).

Para imprimir esta imagen, haga clic en el botón Botón de lista junto al botón Imprimir en la barra de herramientas. Se abre una lista de opciones de impresión. Haga clic en Imprimir gráfico en informe.

La vista previa de la imagen se presenta con algunas opciones para ajustar la disposición.

En el área 'Imágenes del gráfico', seleccione la disposición Ocupar espacio de ventana. Establezca la disposición de Texto y líneas en negro en el área 'Color' para que los valores sean fáciles de leer. Para mover el panel a una posición diferente, seleccione la opción Derecha inferior de la lista en el área 'Escala de colores'. Luego, haga clic en Guardar y mostrar.

El informe se crea de nuevo con la imagen en la última página del capítulo 'Cálculo de hormigón'.

Cierre el informe impreso haciendo clic en el botón Cerrar .

Antes de continuar con el cálculo de las barras de hormigón, restaure la visualización de Todas las superficies en el panel.

Finalmente, guarde los datos de cálculo de hormigón de las superficies haciendo clic en el botón Guardar en la barra de herramientas.

Capítulo principal