1280x
002727
2.8.2022

Tiskový protokol

Data pro posouzení betonu lze přidat do tiskového protokolu, který byl vytvořen v části 1. Tento dokument otevřeme dvojím kliknutím na položku 1 v kategorii „Tiskové protokoly“ v části „Navigátor - Data“.

V tiskovém protokolu otevřeme „Správce tiskových protokolů“ kliknutím na tlačítko Upravit tiskový protokol v panelu nástrojů (druhé zprava). Další možností je vybrat příkaz Upravit tiskový protokol z nabídky Úpravit .

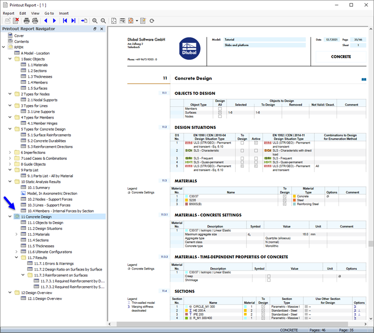
Aktivujte složku položek protokolu Posouzení betonových konstrukcí pro zahrnutí dat pro posouzení. Poté klikněte na Uložit a zobrazit.

Kapitola 11 tiskového protokolu obsahuje standardní údaje pro posouzení betonu.

Úprava obsahu

Chcete-li přidat nebo odstranit kapitolu, můžete použít Správce tiskových protokolů podle popisu v části 1. Položku lze také smazat přímo: Například, kliknutím pravým tlačítkem myši na 11.7.1 Chyby a upozornění se otevře místní nabídka této kapitoly. Zde vyberte možnost Odstranit z tiskového protokolu.

Tiskový protokol se aktualizuje bez upozornění.

Tisk grafiky

Pro přidání obrázku do tiskového protokolu je třeba zmenšit okno náhledu kliknutím na tlačítko Minimalizace v titulkové liště „Tiskového protokolu“. Znovu se objeví pracovní okno programu RFEM v plném zobrazení.

Znovu nastavte Navigátor- Výsledky (1), abyste mohli vybrat požadovanou podélnou výztuž as, req, 1+z (dole) pro zobrazení (2). Ujistěte se, že je také aktivována možnost „Zobrazit hodnoty na plochách“ (3).

Pokud chceme zobrazit pouze výsledky na deskách, je třeba v třetí záložce panelu (4) zkontrolovat, zda jsou plochy č. 4,5 vybrány (5). Nakonec kliknutím na tlačítko Pohled v Z. v panelu nástrojů nastavíme pohled shora (6).

Chcete-li tento obrázek vytisknout, klikněte na tlačítko Tlačítko Seznam vedle tlačítka Tisk v panelu nástrojů. Otevře se seznam možností tisku. Klikněte na tlačítko Tisk grafiky do tiskového protokolu.

V náhledu obrázku jsou k dispozici některé možnosti pro úpravu rozložení.

V položce „Obrázky“ vyberte uspořádání Výplň okna.... V oblasti „Barva“ nastavte text Text a čáry černě, aby byly hodnoty dobře čitelné. Pro změnu polohy panelu se stupnicí barev, vybereme v části „Stupnice barev“ možnost Vpravo dole ze seznamu položky „Poloha“. Poté klikněte na Uložit a zobrazit.

Tiskový protokol se znovu vytvoří s obrázkem na poslední stránce kapitoly „Posouzení železobetonových konstrukcí“.

Tiskový protokol zavřeme tlačítkem Zavřít .

Před tím, než budete pokračovat s posouzením betonových prutů, obnovte v panelu zobrazení Vše pro plochy.

Nakonec kliknutím na tlačítko Uložit v panelu nástrojů uložíte data pro posouzení betonových konstrukcí.

Nadřazená kapitola