409x
002237
01.10.2021

RSECTION 1

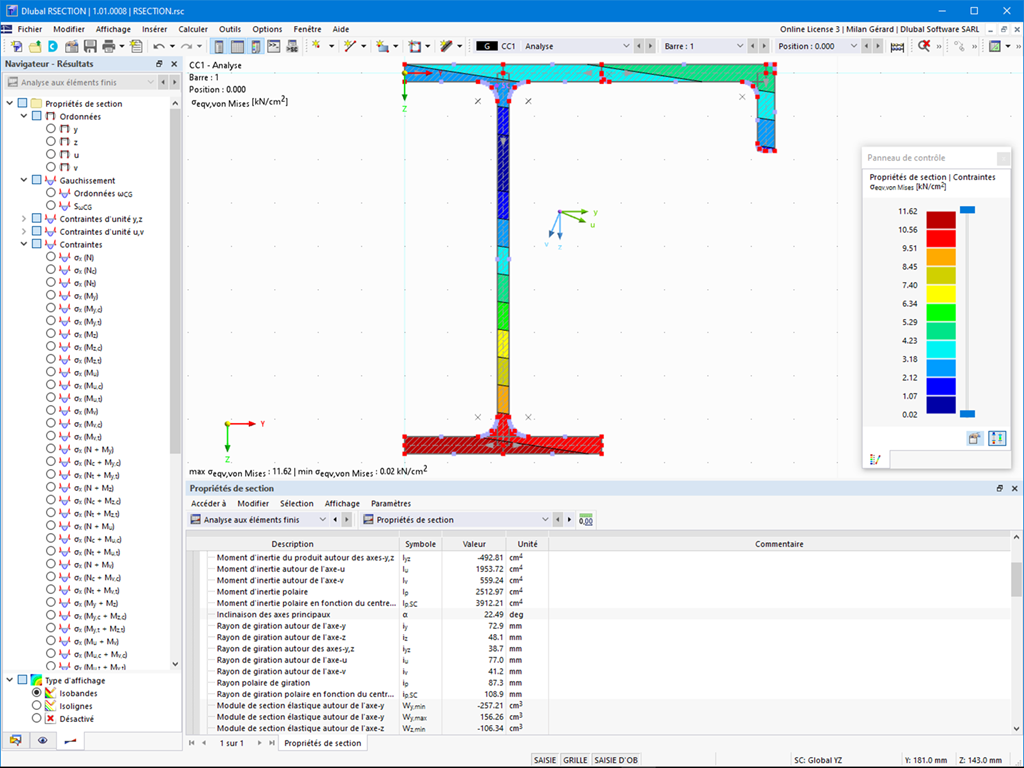
Connaissez-vous déjà RSECTION 1 ? Le programme autonome RSECTION vous aide à déterminer les propriétés de section de toutes les sections à parois minces et pleines. Il effectue ensuite une analyse des contraintes. RSECTION combine les fonctionnalités de SHAPE-THIN et SHAPE-MASSIVE. Comparé à ces programmes, nous avons ajouté les nouvelles fonctionnalités suivantes dans RSECTION :

  • Affichage graphique des composantes de contrainte
  • Création de scripts avec Javascript

En savoir plus :



;