2615x
002553
18.11.2022

Création d'une section RSECTION à partir d'un fichier DXF

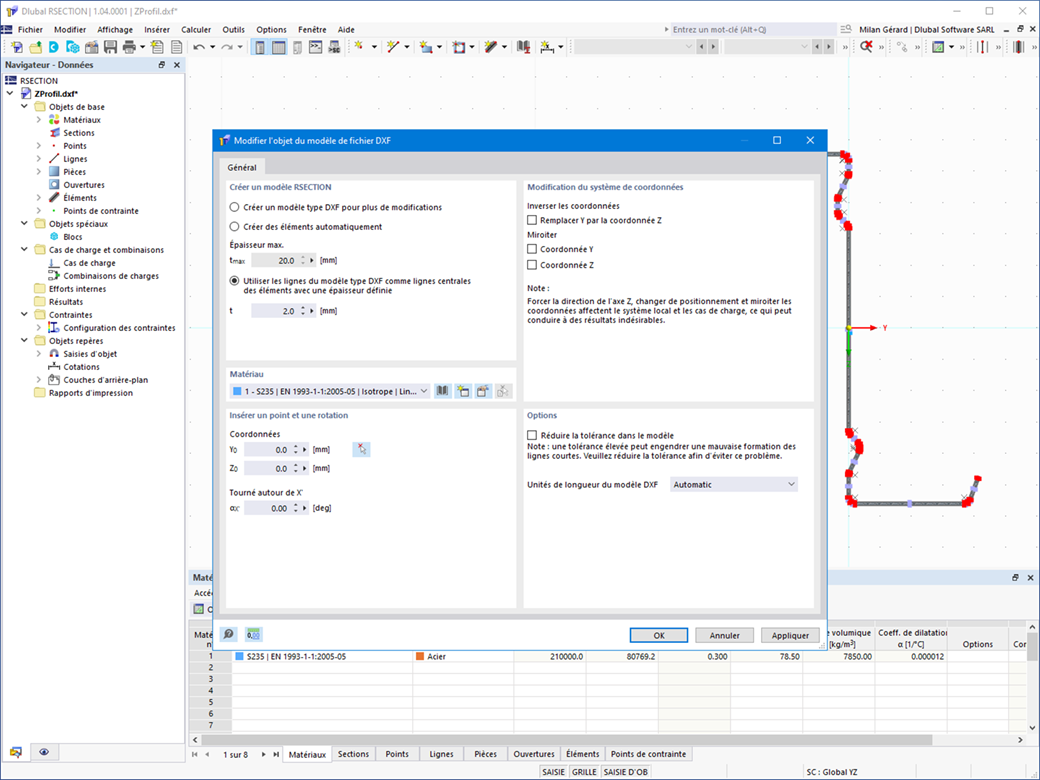
Souhaitez-vous créer une section à partir de l'importation d'un fichier DXF ? La procédure est très simple. Vous disposez des options suivantes :

  • Créer des éléments automatiquement
  • Considérer les lignes du modèle type DXF comme lignes centrales des éléments dont l'épaisseur est définie

Choisissez-vous de créer automatiquement des éléments ? Dans ce cas, le logiciel crée pour vous les éléments et les parties associées à partir des lignes de contour. Il ne crée que les éléments qui ne dépassent pas une épaisseur maximale définissable.
La géométrie de votre section est-elle disponible comme centre de gravité ? Dans ce cas, utilisez les lignes du modèle type DXF comme lignes centrales des éléments avec une épaisseur définie. Définir une épaisseur assignée de manière égale à tous les éléments.
Les fonctions « Créer des éléments automatiquement » et « Créer des éléments sur les lignes » vous manquent ? Pas d'inquiétude, les deux sont également disponibles dans le menu « Modifier » sous « Manipulation ».

Accéder à la vidéo explicative


;