1301x
001916
2024-11-15

Progettazione della piastra di base AISC in RFEM 6

La progettazione delle piastre di base secondo AISC 360 [1] e ACI 318 [2] è ora disponibile nel componente aggiuntivo Steel Joints. Questo articolo mostra come modellare facilmente la connessione della piastra di base e confrontare i risultati con un esempio tratto dalla AISC Design Guide 1 [3].

Modellazione della Connessione della Piastra di Base

1) Nella scheda Principale, assegna il nuovo giunto in acciaio al nodo rilevante. Rivedi la ‘Configurazione di resistenza’ per confermare che le impostazioni predefinite siano appropriate, apportando eventuali modifiche necessarie (Immagine 01).

2) Nella scheda Componenti, seleziona ‘Inserisci componente all'inizio’ e scegli ‘Piastra di Base’ (Immagine 02).

3) Sotto ‘Impostazioni Componente’, specifica i materiali, le dimensioni e le posizioni per la piastra di base, il blocco di calcestruzzo, il cemento, gli ancoraggi e le saldature (Immagine 03).

Il cemento è modellato utilizzando collegamenti rigidi nel sottomodello, il che modifica la geometria del giunto e di conseguenza influisce sulle forze interne (Immagine 04).

Viene anche fornita l'opzione per considerare il calcestruzzo fessurato. Per impostazione predefinita, ACI presume che esista la fessurazione. Se può essere dimostrato che il calcestruzzo non si fessura, deselezionando questa opzione si ottengono una maggiore resistenza allo strappo a trazione, strappo a trazione dall'ancoraggio e rottura a taglio per gli ancoraggi.

L'opzione ‘Armatura per controllo della fessurazione’, in conformità alla Sezione 17.3.5 di ACI, può essere attivata quando viene fornita un'armatura supplementare per controllare il cedimento per fessurazione causato dalle forze di installazione e/o serraggio successivo. Quando questa opzione viene disattivata, il programma visualizza la seguente nota: “Non è fornita un'armatura per il controllo della fessurazione. Verifica la spaziatura minima, le distanze dai bordi e lo spessore minimo del calcestruzzo.”

È disponibile anche il trasferimento del taglio tramite ancoraggi, alette di taglio e attrito. Ulteriori informazioni sono fornite nel seguente articolo.

Sono disponibili quattro tipi di ancoraggi: 1 post-instalazione e 3 gettati in opera (testa esagonale, bullone a L con gancio, e bullone a J con gancio). L'ancoraggio in getto con testa esagonale è selezionato per questo esempio. È disponibile anche l'opzione per aggiungere una rondella. La forma (circolare o quadrata), il diametro e lo spessore della rondella sono i parametri richiesti. Questi parametri vengono utilizzati per calcolare l'area di supporto netta dell'ancoraggio per calcolare la resistenza allo strappo e la resistenza allo spacco laterale della faccia.

Verifiche di Progetto Secondo AISC 360 & ACI 318

Le forze nelle barre di ancoraggio si basano sull'analisi agli elementi finiti (FEA), che tiene conto delle rigidità degli elementi di collegamento (barre di ancoraggio, piastre di base, blocco di calcestruzzo, ecc.). L'azione di leva può verificarsi quando la flessibilità della piastra di base causa una deformazione che aumenta la tensione nelle barre di ancoraggio. Queste forze di leva sono anche considerate nel calcolo FEA.

Vengono fornite le seguenti verifiche di progetto per le barre di ancoraggio gettate in opera:

  • Resistenza della piastra di base nel punto di foratura, ϕbRnb
  • Resistenza a trazione dell'acciaio dell'ancoraggio, ϕatNsa
  • Resistenza alla rottura a trazione del calcestruzzo, ϕcbtNcbg
  • Resistenza allo strappo a trazione dell'ancoraggio, ϕpnNpn
  • Resistenza allo spacco laterale del calcestruzzo, ϕcbtNsbg
  • Resistenza a taglio dell'acciaio dell'ancoraggio, ϕavVsa
  • Resistenza alla rottura a taglio del calcestruzzo, ϕcbvVcbg
  • Resistenza al sollevamento a taglio del calcestruzzo, ϕcpvVcpg

Sono fornite anche altre verifiche di progetto, comprese la resistenza alla compressione per supporto del calcestruzzo, la resistenza della saldatura e la deformazione plastica delle piastre di base e dei membri.

Esempio

Viene presentato l'esempio 4.7-11 della Guida alla Progettazione AISC 1 per verificare i risultati dal modello RFEM. In questo esempio, viene progettata una connessione di piastra di base per una colonna W12x96 soggetta a compressione e momento. La colonna è collegata a una fondazione in calcestruzzo con una resistenza a compressione specificata, ƒ'c = 4.000 psi. La piastra di base è spessa 2,0 pollici con uno spessore di malta ipotizzato di 1,0 pollici. La lunghezza efficace di incastro, hef, è pari a 18,0 pollici. I carichi e le proprietà dei materiali sono mostrati nell'Immagine 05.

Nell'esempio, non vengono fornite le dimensioni effettive del calcestruzzo e si presume che vi sia un'area sufficiente perché i coni di strappo a trazione della barra di ancoraggio si formino rispetto alla distanza dal bordo. Per soddisfare questo presupposto, vengono utilizzate le dimensioni del blocco di calcestruzzo pari a 1.5hef + spaziatura delle barre +1.5hef (66,0 pollici x 72,5 pollici). L'input completo per il Giunto in Acciaio è mostrato sopra nell'Immagine 03.

Risultati

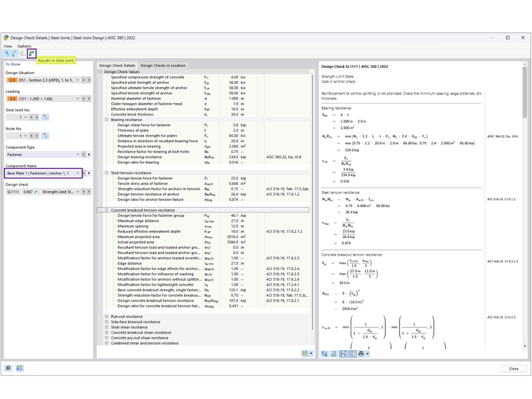
Dopo aver eseguito il calcolo del Giunto in Acciaio, il risultato per ciascun componente viene presentato nella scheda Rapporto di Progettazione per Componente. Successivamente, seleziona Ancoraggio 1,1 per visualizzare i dettagli della verifica di progetto (Immagine 06).

I dettagli delle verifiche di progetto forniscono tutte le formule e i riferimenti agli standard AISC 360 e ACI 318 (Immagine 07). Viene fornita anche una nota sulle verifiche di progetto escluse per chiarimenti. Successivamente, seleziona ‘Risultati nel Giunto in Acciaio’ per visualizzare graficamente le forze interne degli ancoraggi (Immagine 08).

I risultati da AISC e Giunti in Acciaio sono riassunti di seguito, comprese le ragioni delle discrepanze.

Ancoraggi

Calcestruzzo (Resistenza al Supporto)

La tensione di supporto di 2,21 ksi è tratto dall'Esempio 4.7-10 con l'assunzione A1 = A2, fornendo la resistenza più bassa possibile. L'area della piastra di base è calcolata come 22 in × 24 in = 528 in2, fornendo una resistenza alla compressione del supporto di calcestruzzo, ϕPp = 2.2 ksi × 528 in2 = 1166.9 kips, assumendo che l'intera area della piastra di base resista alla compressione.

Nel componente aggiuntivo Giunti in Acciaio, si presume che A2 ≫ A1 per soddisfare la resistenza alla rottura a trazione. L'area efficace di compressione della piastra di base, Aeff, può essere determinata utilizzando l'analisi FEM o la Guida alla Progettazione AISC 1, Appendice B.3 dove Aeff si estende una distanza c = 1.5*spessore della piastra di base al di fuori delle anime e delle flange. Il valore riportato ϕPp = 1242.3 kips si basa su Aeff calcolato per Guida alla Progettazione 1. In alternativa, quando si utilizza l'analisi FEM, Aeff dipende dalla soglia di stress di contatto specificata nella Configurazione di Resistenza; riducendo questa soglia (fino all'1%) si aumenta l'area efficace di compressione.

Piastra di Base

La progettazione dello spessore della piastra di base è governata dall'interfaccia di supporto o di tensione. Secondo i calcoli AISC, lo spessore richiesto in base al supporto è di 1,92 in (arrotondato a 2,0 in), che controlla la progettazione, mentre lo spessore da tensione è calcolato come 0,755 in.

Nel componente aggiuntivo Giunti in Acciaio, la progettazione delle piastre viene eseguita utilizzando l'analisi plastica confrontando la deformazione plastica effettiva con il limite consentito del 5% specificato nella Configurazione di Resistenza. La piastra di base spessa 2.0 pollici ha una deformazione plastica equivalente massima dello 0,09%, indicando che una piastra più sottile potrebbe essere sufficiente. Tuttavia, ridurre lo spessore della piastra potrebbe aumentare le forze di tensione negli ancoraggi.

Nella maggior parte dei casi, il componente aggiuntivo Giunti in Acciaio risulta in una piastra di base significativamente più sottile perché tiene conto della flessibilità della piastra di base, a differenza dell'approccio nella Guida alla Progettazione AISC 1, Capitolo 4.3.1, che presume una piastra di base rigida.

L'Appendice B.3 della Guida alla Progettazione AISC 1 [3] spiega come tenere conto della flessibilità della piastra di base possa ridurre significativamente lo spessore richiesto. Lo stato limite di snervamento della piastra corrisponde alla flessione verso l'alto della piastra di base nei punti ipotizzati delle linee di snervamento sotto la pressione di supporto verso l'alto. Questa pressione, a sua volta, si presume sia costante, suggerendo implicitamente che la piastra di base sia rigida. Tuttavia, per piastre di base più grandi con un'impronta più ampia, questa ipotesi può portare a momenti eccessivamente grandi alle linee di snervamento, risultando in piastre di base eccessivamente spesse. Questa è un'ipotesi conservativa poiché una piastra di base grande è anche flessibile, in modo tale che le tensioni di supporto si concentrano sotto le flange e le anime della colonna. In realtà, questo tipo di distribuzione delle tensioni risulta in momenti significativamente minori nella piastra di base, riducendo lo spessore richiesto.

Conclusione

Il componente aggiuntivo Giunti in Acciaio in RFEM 6 offre un approccio avanzato alla progettazione delle piastre di base considerando la flessibilità della piastra di base e le azioni di leva che possono verificarsi. Rispetto ai metodi tradizionali delineati nella Guida alla Progettazione AISC 1, questo approccio spesso risulta in progetti ottimizzati con piastre di base più sottili. Confrontando i risultati con l'esempio AISC, il componente aggiuntivo dimostra la sua capacità di fornire soluzioni precise ed economiche per le connessioni delle piastre di base.


Autore

Cisca è responsabile della formazione dei clienti, del supporto tecnico e dello sviluppo continuo del programma per il mercato nordamericano.

Link
Bibliografia


;