406x
003806
9. Januar 2024

Ausdruckprotokoll bearbeiten

Erstellen eines Ausdruckprotokolls

Über die Schaltfläche Neues Ausdruckprotokoll in der Symbolleiste kann ein neues Ausdruckprotokoll erstellt werden.

Info

Es kann hilfreich sein, dass Protokoll zunächst mit den Voreinstellungen über 'Speichern und anzeigen' zu erzeugen und dann neben dem Hauptprogramm zu öffnen. Der Ausdruckprotokoll-Manager wird im Hauptprogramm geöffnet. Dadurch ist ein paralleles Arbeiten und somit ein besserer Vergleich möglich, was konkret in dem Ausdruckprotokoll angezeigt wird,.

Bearbeiten im Ausdruckprotokoll-Manager

Über 'Bearbeiten' im Kontextmenü eines Eintrags oder über die Schaltfläche Ausdruckprotokoll bearbeiten in der Ausdruckprotokoll-Symbolleiste kommen Sie zurück zum Ausdruckprotokoll-Manager.

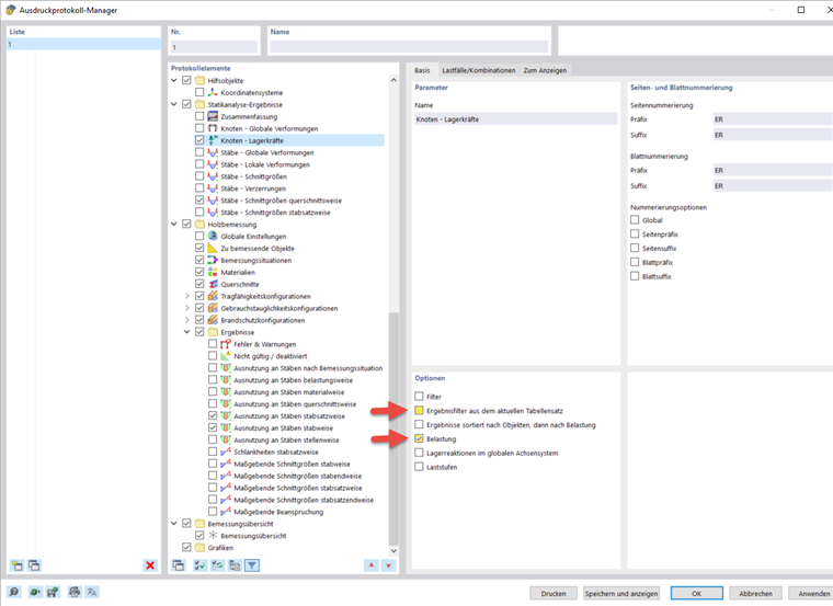
Hier können Sie auswählen, welche Daten in dem Ausdruckprotokoll stehen sollen. Im Webinar wird ab Minute 46:30 beispielhaft erklärt, welche Felder aktiviert werden könnten. Dies ist natürlich vom Verwendungszweck des Ausdruckprotokolls abhängig.

Für viele Unterpunkte gibt es noch zusätzliche Optionen. So können beispielsweise für die Lastfälle und Kombinationen verkürzte Beschreibungen aktiviert werden, sodass nur die wichtigsten Informationen angegeben werden.

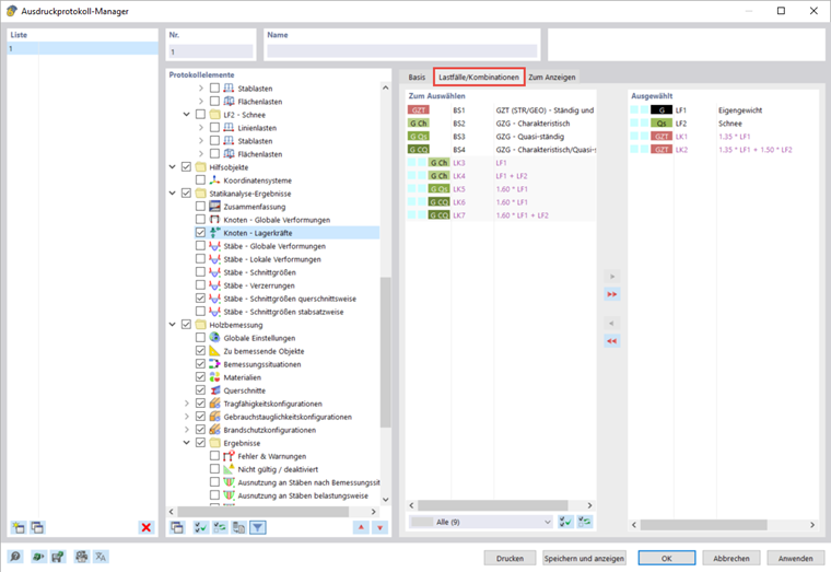
Standardmäßig ist das Ausdruckprotokoll mit der aktuellen Tabelle synchronisiert. Dies kann deaktiviert werden und stattdessen können eigene Einstellungen im Register 'Zum Anzeigen' getroffen werden. Außerdem ist es möglich die Ergebnisse der Statikanalyse nur für ausgewählte Lastfälle und Kombinationen in das Ausdruckprotokoll zu übernehmen. Die Auswahl erfolgt im gleichnamigen Register, wenn zuvor die Option 'Belastung' aktiviert wurde.

Im Abschnitt für die Ergebnisse der Holzbemessung kann ein Nachweiskriteriums-Filter ausgewählt werden. Darüber können Sie zum Beispiel nur die Ausnutzungen, die größer als 1% sind, in das Protokoll drucken.

Bearbeiten von Bildern

Wählen Sie im Kontextmenü eines Bildes 'Bearbeiten', öffnet sich die Ansicht des Bildes in dem Hauptarbeitsbereich. Hier können Sie die Ansicht zum Beispiel durch Drehen und Verschieben oder im Navigatorregister 'Anzeige' bearbeiten. Die Veränderungen werden über einen Rechtsklick bestätigt und direkt in das Ausdruckprotokoll übernommen.

Einfügen von Ansichten

Sie können zuvor definierte und aktuelle Ansichten über die Schaltfläche Sofort Drucken in das Ausdrucksprotokoll drucken.

Es öffnet sich ein Dialog, indem Sie verschiedene Möglichkeiten haben, die Darstellung des Bildes ganz nach Ihren Wünschen anzupassen. Die eingefügten Bilder können im Ausdruckprotokoll per Drag and Drop verschoben werden.

Wenn Sie mehrere Ansichten in das Ausdruckprotokoll drucken möchten, beispielsweise die Schnittgrößenverläufe im Gratsparren, müssen Sie sich die verschiedene Ansichten im Hauptprogramm gleichzeitig anzeigen lassen. Öffnen Sie dafür für jede Ansicht in der Menüleiste unter 'Fenster' ein neues Fenster und lassen Sie sich diese in der gewünschten Form anordnen. Durch Anklicken wählen Sie ein Fenster aus und können darin ganz normal arbeiten. Die anderen Fenster bleiben unverändert. In den verschiedenen Fenstern können Sie die verschiedenen Ansichten für die Schnittgrößenverläufe öffnen.

Aktivieren Sie im Bearbeitungsdialog für den Grafikdruck, dass die Ansichten mehrerer Fenster eingefügt werden sollen, um die Ansichten in dieser Anordnung in das Ausdruckprotokoll zu drucken.

Texte und Dateien einfügen

Sie können externe Grafiken, Texte oder Formeln in das Ausdruckprotokoll integrieren, indem Sie im Kontextmenü eines Elements 'Inhalt einfügen' auswählen. Klartext eignet sich für kurze Anmerkungen mit schlichter Formatierung, Rich Text / HTML ermöglicht es, formatierte Textdateien einschließlich eingebetteter Grafiken in das Ausdruckprotokoll zu integrieren und über MathML-Formel können Sie Formeln als HTML-Code im MathML- oder LaTeX-Format einfügen. Außerdem ist es möglich PDF-Dokumente in das Ausdruckprotokoll zu integrieren.

Übergeordnetes Kapitel