20920x
000126
2019-04-01

二阶分析

当按照二阶分析(还: P-Δ),在变形后的平衡状态下进行计算。 用户可以由此确定荷载作用下的变形效应,从而影响内力分布。 结构中的轴力通常会导致弯矩增加: 受压杆件会产生附加弯矩,导致荷载和弯矩的超线性影响。 另一方面,拉力有积极的影响。

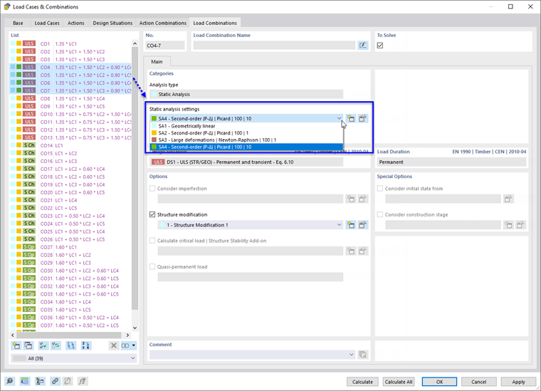
在 RFEM 和 RSTAB 中可以按照不同的计算方法计算荷载工况和荷载组合。 它们必须分别指定为 {%|000403 静力分析设置]]。 结果组合是将计算的荷载工况和组合的结果进行叠加,因此分析方法只能间接进行控制。

根据二阶分析的计算检查稳定性问题,例如屈曲。 设计模块 钢结构设计 同时考虑弯扭屈曲进行稳定性分析。 使用模块 Warping Torsion是根据二阶分析方法有 7 个自由度的分析方法 (翘曲扭转)。

对于钢结构,如果构件中的压力超过理想临界荷载的10%,则必须按二阶效应理论进行计算。 {%31;#Refer [4]]] 混凝土结构中需指定极限长细比。 木结构构件的一阶分析通常按一阶分析进行。

提示

Chapter {%!/zh-CN/downloads-and-information/documents/online-manuals/rfem-6/000255 RFEM 手册的“静力分析设置]]”包含有关各种分析方法的更多信息。

示例

柱的荷载分析按照一阶和二阶分析进行。 由于一个小的水平荷载作用在柱头上。 轴力对荷载工况 LC 1 中的弯矩 My没有影响。 但是在荷载工况 LC 2 中可以清楚地看到根据二阶效应理论产生的附加弯矩。 如果继续增加荷载(或减少截面),程序会显示失稳信息。


链接
参考
下载