20925x
000126
1.4.2019
T

Teorie druhého řádu

Při výpočtu podle teorie druhého řádu (také: P-Δ), stanoví se rovnováha v deformovaném systému. Lze tak stanovit deformační účinky od zatížení, které ovlivňují průběh vnitřních sil. Normálové síly v konstrukci obvykle vedou ke zvýšení ohybových momentů: U prutů namáhaných tlakem vznikají přídavné momenty, a tím také superlineární účinky zatížení a momentů. Naopak tahové síly mají pozitivní účinek.

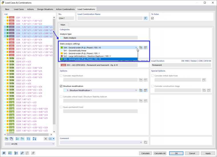
V programech RFEM a RSTAB lze počítat zatěžovací stavy a kombinace zatížení různými metodami výpočtu. Musí být přiřazeny jako Nastavení pro statickou analýzu. Kombinace výsledků však překrývají výsledky vypočítaných zatěžovacích stavů a kombinací, takže lze metodu výpočtu řídit pouze nepřímo.

Pomocí výpočtů podle teorie druhého řádu se zkoumají například problémy se stabilitou. Addon pro posouzení Posouzení ocelových konstrukcí je také možné provést posouzení stability se zohledněním klopení. S addonem Warping Torsion je analýza podle teorie druhého řádu se 7 stupni volnosti (vázané kroucení).

U ocelových konstrukcí se musí použít analýza druhého řádu, pokud tlaková síla v prutu překročí 10% kritického zatížení při vybočení [4]. U betonových konstrukcí je určitá mezní štíhlost. Dřevěné konstrukce se obvykle počítají podle lineární statické analýzy.

Tip

Kapitola Manuál pro nastavení statické analýzy obsahuje další informace o jednotlivých metodách výpočtu.

Příklad

Zatížení sloupu se posuzuje podle teorie prvního řádu a podle teorie druhého řádu. Na hlavici sloupu působí svislé zatížení s malým vodorovným zatížením. Osová síla nemá žádný vliv na rozdělení momentů My v ZS 1. Dodatečný moment při analýze druhého řádu je ovšem v KZ 2 jasně rozpoznatelný. Pokud se zatížení dále zvětšuje (nebo se zmenšuje průřez), program zobrazí zprávu o nestabilitě.


Odkazy
Reference
Stahování