20922x
000126
01-04-2019
A

Análisis de segundo orden

Al calcular según el análisis de segundo orden (también: P-Δ), el equilibrio se determina en un sistema deformado. Por lo tanto, puede determinar los efectos de la deformación debido a la carga, que afectan a la distribución de los esfuerzos internos. Los esfuerzos internos en el sistema estructural normalmente conllevan a un aumento de los momentos flectores: En el caso de barras con carga de presión, surgen momentos adicionales y, por lo tanto, se producen efectos sobrelineales de cargas y momentos. Por otro lado, los esfuerzos de tracción tienen un efecto positivo.

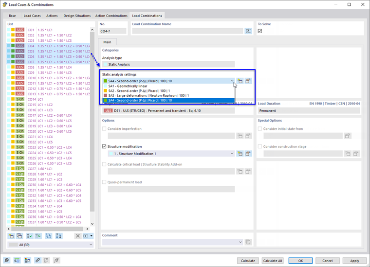
En RFEM y RSTAB, es posible calcular casos de carga y combinaciones de carga según los diversos métodos de análisis. Se deben asignar respectivamente como Configuración del análisis estático. Sin embargo, las combinaciones de resultados superponen los resultados de los casos de carga y las combinaciones calculados, de tal forma que el método de análisis sólo se puede controlar indirectamente.

El cálculo según el análisis de segundo orden examina los problemas de estabilidad, por ejemplo el pandeo. El complemento de cálculo Cálculo de acero también es posible realizar el análisis de estabilidad considerando el pandeo lateral. Con el complemento Torsión de alabeo es un análisis según el análisis de segundo orden con 7 grados de libertad (torsión de alabeo).

Para estructuras de acero, los cálculos se deben realizar según la teoría de segundo orden si el esfuerzo de compresión en la barra supera el 10 % de la carga crítica ideal [4]. Para estructuras de hormigón, ciertos límites de la esbeltez son determinantes. Las estructuras de madera normalmente se calculan según el análisis estático lineal.

Consejo

Chapter configuración del análisis estático del manual de RFEM contiene más información sobre los métodos de análisis individuales.

Ejemplo

La carga de un pilar se analiza según el análisis estático lineal y el análisis de segundo orden. Una carga vertical con una pequeña carga horizontal actúa sobre la cabeza del pilar. El esfuerzo axil no tiene influencia en la distribución de momentos My en CC 1. Sin embargo, el momento adicional según el análisis de segundo orden se reconoce claramente en CC 2. Si la carga se incrementa más (o se reduce la sección), el programa mostrará un mensaje sobre la inestabilidad.


Enlaces
Referencias
Descargas