16126x
001429
2017-04-10

结果组合 | 1. 基本

RFEM 和 RSTAB 提供了两种不同的方法来叠加荷载工况。 Mit Lastkombinationen werden die Lasten der einzelnen Lastfälle überlagert und in einem "großen Lastfall" zusammen berechnet. Ergebniskombinationen kombinieren hingegen nur die Ergebnisse der einzelnen Lastfälle. Der Beitrag wird sich nun im Folgenden mit den Grundlagen der Definition von Ergebniskombinationen befassen und diese an zwei Beispielen näher erläutern.

定义的依据

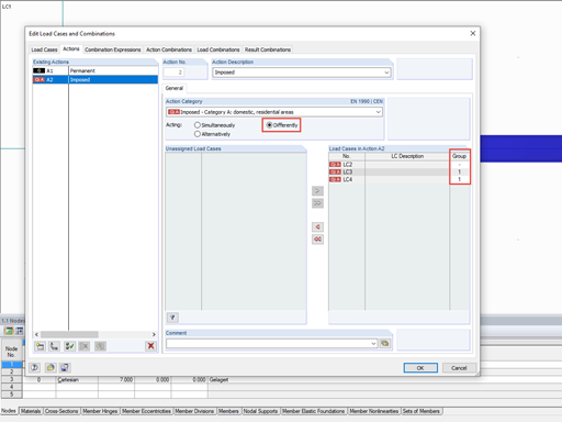
使用结果组合对荷载工况进行组合,可以对结果进行简单的添加和比较(“或”)。 因此,结果组合的定义比荷载组合的定义更复杂,并且主要取决于“系数”,“ Criterion”和“ Group”。

如果选择“系数”,则是荷载工况的乘积。 通常在这里定义分项系数或组合系数。 正值表示加法,负值表示减法。

“标准”确定荷载工况的结果是始终应用组合(“永久”)还是仅具有偶然作用(“变量”)。 因此,如果荷载工况的结果对结果有不利的影响,那么在计算结果中只考虑“ Variable”准则的结果。 由于尚不清楚最大的正值还是最大的负值会导致不利的结果,因此记录两个值。

使用“组”,您可以选择荷载工况的替代作用。 例如,如果将两个荷载工况分配到同一组,那么在组合中考虑第一个或第二个荷载工况的结果。

在下面的两个例子中,结果组合被用于结果的叠加(示例1),以及用于寻找和选择作用的多个荷载工况的最大和最小值(示例2)。

示例1: 结果相加

在模型中相同的x位置上有3个不同的荷载工况的结果。 仅简化地考虑了法向力N,剪力Vz和弯矩My 。 荷载工况1包含永久荷载,其他两个荷载工况为强加荷载工况。

使用结果组合,将所有三个荷载工况叠加在一起。 荷载工况定义如下:

由于荷载工况1包含永久荷载,因此将“永久”条件分配给该荷载工况。 施加的荷载工况可以起作用,但不是必须的。 因此,该标准设置为“变量”。 此外,两个施加的荷载工况可能同时发生。 因此,该组未被定义。 为了简化理论计算,不使用分项系数(factor = 1.0)。

由此得出每个内力的最大值和最小值。 同样显示相应的内力。

让我们在第一行中计算最大N值时更详细地说明结果。 在这种情况下,计算的依据是荷载工况1,因为它被定义为“永久”作用。 其他两个荷载工况的法向力只有在它们增加了法向力时才使用。 荷载工况2增加最大法向力,而荷载工况3再次减小。 因此,只有荷载工况1和荷载工况2施加于最大法向力:
最大N = -20 + 200 = 180 kN

相关的内力必须使用相同的组合计算:
关系 Vz = 25 + 5 = 30 kN
关系 My = -50 +(-10)= -60 kNm

以同样的方式计算下面的线,得出每个内力的最大值和最小值,包括相关值。 现在可以将其用于进一步的设计。

示例2: 荷载作用的结果包络以及其他作用

在第二个示例中计算三个荷载组合的结果。 当然不能将它们组合在一起,但是可以将交替作用的部分相互比较。 目的是按照与第一个示例类似的方法获得最大和最小作用力。 可以使用以下值:

结果组合定义如下:

荷载组合的结果已经包含了几乎所有的部分安全系数和组合系数。 因此该系数保持为1.0。 为了进行备选分析,每个荷载组合必须具有相同的组编号。 这样可以记录CO1,CO2或CO3的结果。 同样重要的是给所有组合指定“永久性”标准。 也就是说,必须始终使用三个组合的结果。 如果对所有组合都指定了“永久”规范,则最小法向力不是150 kN,而是0 kN。 在这种情况下,如果三个荷载组合都不起作用,则法向力为零。 下表中显示了最大和最小内力:

为了清楚起见,将再次说明第一行。 我们正在寻找最大法向力。 在二氧化碳中的含量为350 kN。 计算Vz和My时,仅需采用CO2中相应的内力。 因此,所得的Vz为-5 kN,My为8 kNm。 这些结果可以用于附加模块的设计。

概述总结

本文介绍定义结果组合的基础,并举例说明最常见的应用。 当然也可以将这些定义过程结合起来。 这将在本系列文章的第2部分中与荷载组合的比较一起进行说明。

参考

[1] 欧洲代码0: 结构设计基础EN 1990:2002。
[2] 手册RSTAB Tiefenbach: Dlubal软件,2013年。 下载...

作者

苏内尔先生负责接口领域的发展。此外,他还积极从事客户支持工作。

链接
下载


;