2258x
004761
17.01.2024

Catégorie d’action pour les grues dans CRANEWAY 8

Où se trouvent les catégories d’action correspondant aux grues dans les cas de charge ?


Réponse:

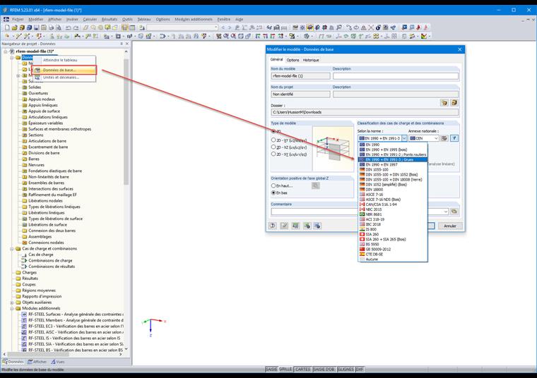
Dans le cas des charges d’exploitation d’une grue, la norme correspondante doit être sélectionnée par un clic droit dans les données de base du modèle (voir la figure 01).

Après avoir cliqué sur [OK], vous pouvez sélectionner la catégorie d’action souhaitée pour la grue dans la boîte de dialogue « Modifier les cas de charge et les combinaisons » (voir la figure 02).


Auteur

Frank est responsable de l’assurance qualité du programme RFEM et apporte également son soutien au Customer Support. Il accompagne les processus de contrôle technique et contribue à la stabilité et à la fiabilité du logiciel.

Téléchargements


;