2258x
004761
17.1.2024

Kategorie účinků pro jeřáby v programu CRANEWAY 8

Kde mohu v mých zatěžovacích stavech najít kategorii účinků pro jeřáby?


Odpověď:

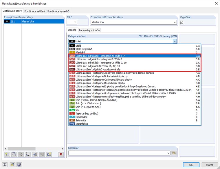
Pro vynucené zatížení jeřábem je nejprve nutné v základních nastaveních modelu (pravým kliknutím na data modelu) nastavit příslušnou normu.

Po kliknutí na [OK] můžete v dialogovém okně "Upravit zatěžovací stavy a kombinace" vybrat požadovanou kategorii účinků pro jeřáby.


Autor

Frank je zodpovědný za zajištění kvality v programu RFEM a navíc podporuje zákaznickou podporu. Doprovází technické kontrolní procesy a přispívá ke stabilitě a spolehlivosti softwaru.

Stahování


;