402x
002025
29.06.2021

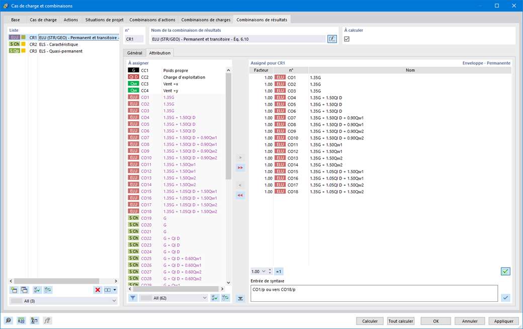
Combinaisons de résultats

Faites aussi confiance à RFEM 6 pour les combinaisons de résultats. En premier lieu, vous pouvez calculer les cas de charge présents dans les combinaisons de résultats. Les résultats sont ensuite superposés en considérant les facteurs correspondants. Vous avez la possibilité de superposer les résultats des cas de charge, des combinaisons de charges et d'autres combinaisons de résultats dans les combinaisons de résultats. Les efforts internes sont ajoutés par défaut, mais vous avez la possibilité d'effectuer une superposition quadratique, ce qui est pertinent pour vos analyses dynamiques.



;