411x
002052
14.09.2021

Interface utilisateur intuitive

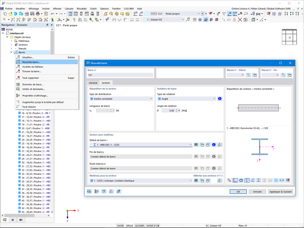
Vous créez vos modèles dans l'interface graphique utilisateur typique des programmes de CAO. Un clic droit sur les objets graphiques ou le navigateur permet d'activer un menu contextuel dans lequel vous pouvez sélectionner et modifier les objets.

Comme vous le verrez, le fonctionnement de l'interface utilisateur est intuitif. Ainsi, vous pouvez créer des objets de structure et de chargement dans un minimum de temps.

Accéder à la vidéo explicative


;