411x
002052
14. September 2021

Intuitive Benutzeroberfläche

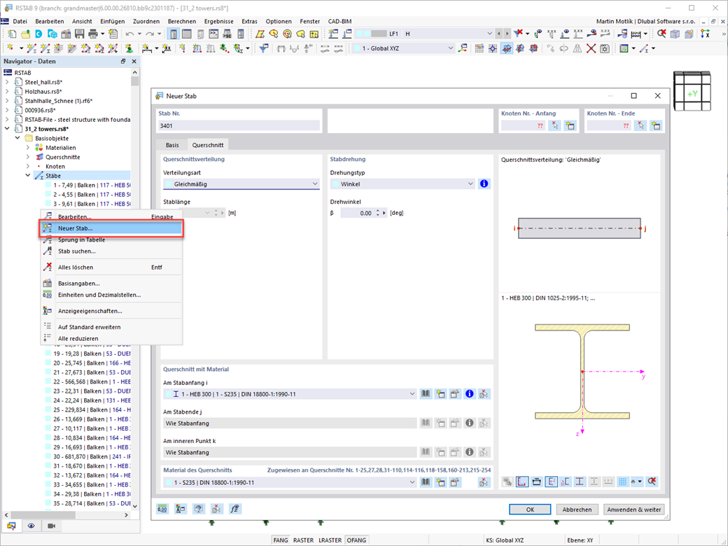
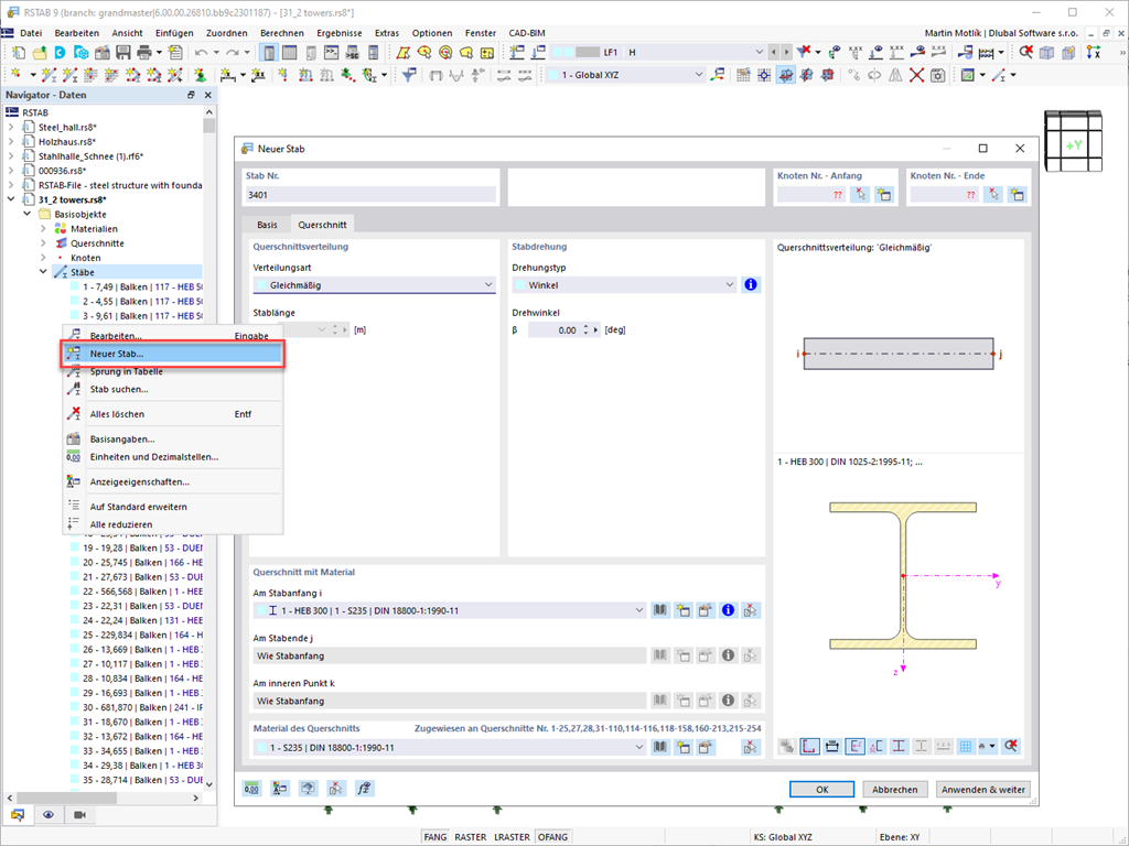
Die Modelleingabe führen Sie in einer CAD-typischen Umgebung durch. Ein Klick mit der rechten Maustaste auf Grafik- oder Navigatorobjekte aktiviert Ihnen ein Kontextmenü, mit den Sie diese Objekte auswählen und ändern können.

Die Bedienung der Benutzeroberfläche ist intuitiv, wie Sie sicher schnell bemerken werden. So können Sie Struktur- und Belastungsobjekte in kürzester Zeit erstellen.

Zum Erklärvideo


;