1768x
002558
28.12.2022

Vérification des armatures surfaciques

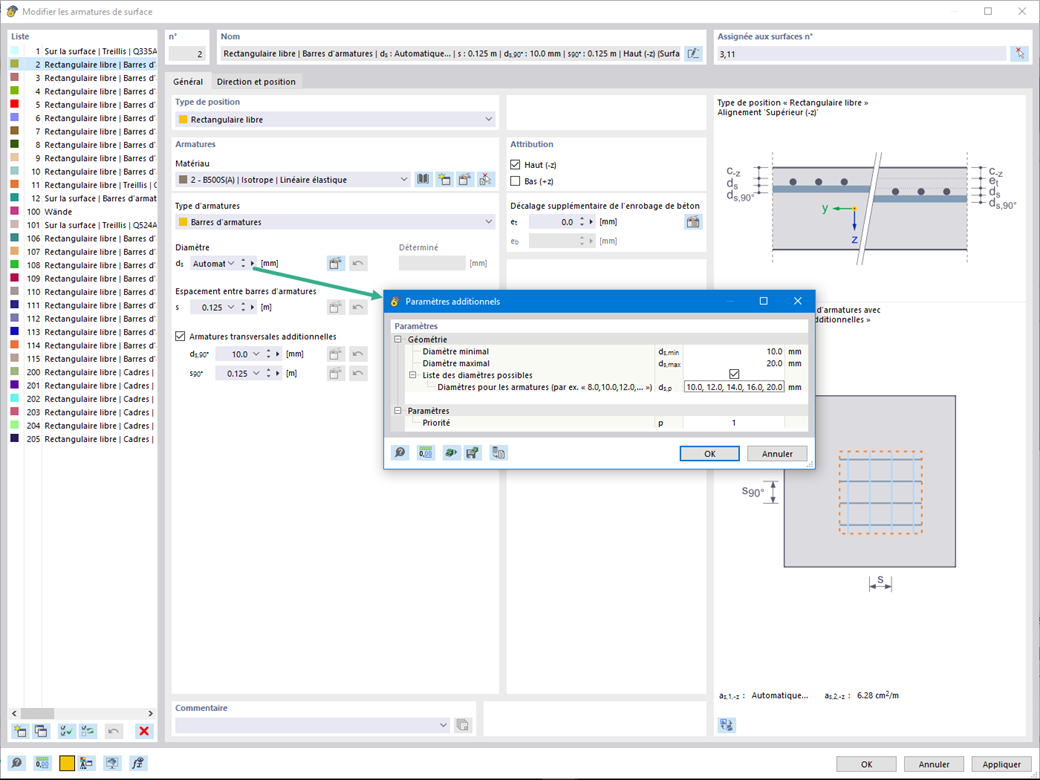
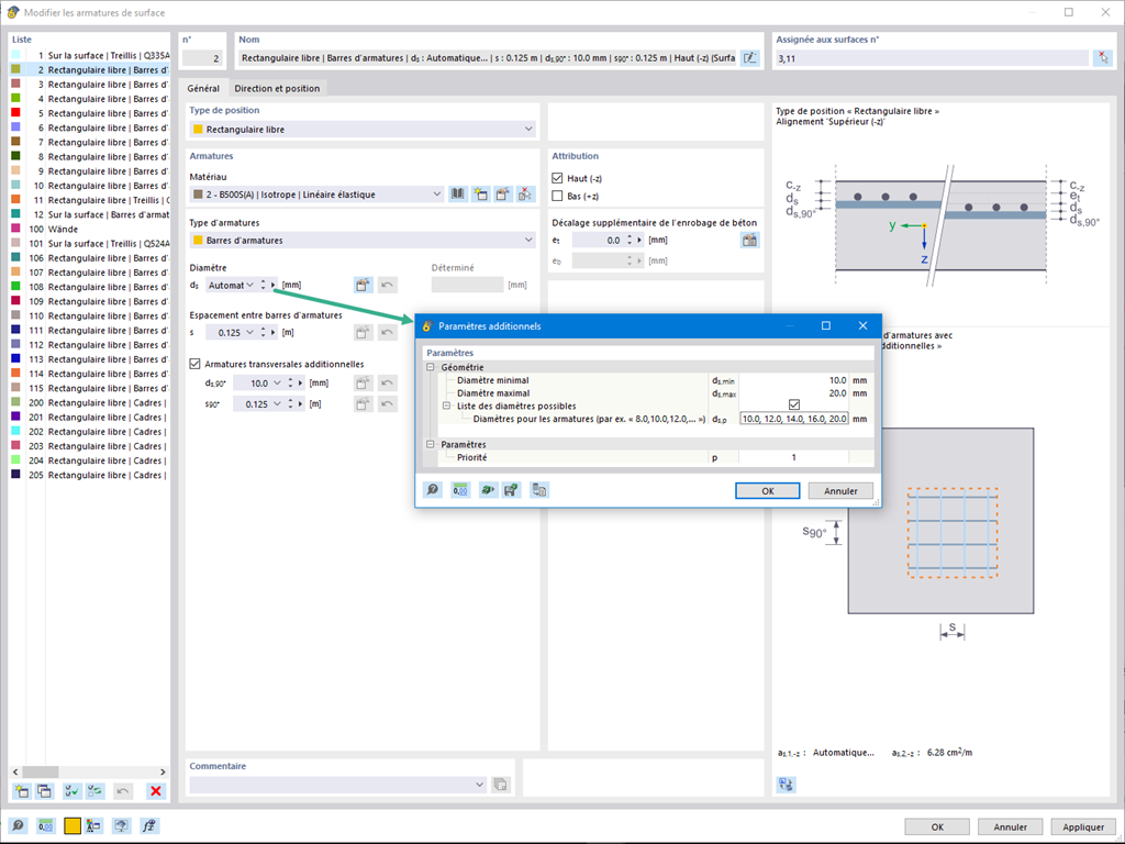
Vous avez la possibilité de vérifier automatiquement les armatures surfaciques existantes pour couvrir les armatures requises. Vous pouvez également choisir de définir automatiquement le diamètre des armatures ou l'espacement des barres.



;