1768x
002558
28. Dezember 2022

Auslegung der Flächenbewehrung

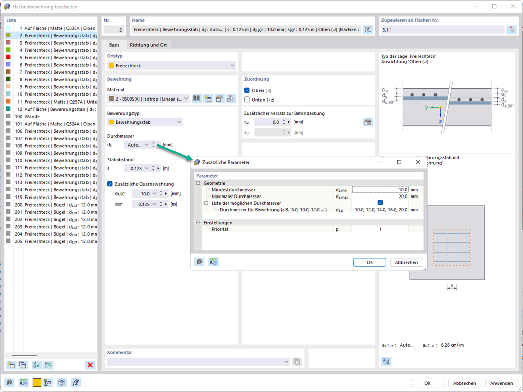
Sie haben die Möglichkeit, die vorhandene Flächenbewehrung automatisch auszulegen, um die erforderliche Bewehrung abzudecken. Dabei können Sie wählen, ob der Bewehrungsdurchmesser oder der Stababstand automatisch ausgelegt werden soll.



;