Community
    Accedi al tuo account

    Registrati all'extranet Dlubal per ottenere il massimo dal software e avere accesso esclusivo ai tuoi dati personali.

    Crea account
    Accedendo, accetti le Condizioni di utilizzo e vendita di Dlubal. Si prega di consultare la nostra Informativa sulla privacy e la nostra Informativa sui cookie.
    0
    Webshop
    Contatta il nostro team di vendita
    Lingua
    • Deutsch
    • English
    • Français
    • Español
    • Português
    • Italiano
    • Česky
    • Polski
    • Pусский
    • 中文(简体)
    • Settori
      • Struttura in calcestruzzo armato
      • Strutture in calcestruzzo precompresso
      • Strutture in acciaio
      • Strutture in legno
      • Strutture in muratura
      • Strutture leggere e in alluminio
      • Edifici
      • Strutture industriali
      • Tubazioni
      • Strutture a ponte
      • Gru e vie di corsa
      • Tralicci e piloni
      • Strutture di vetro
      • Tensostrutture e membrane
      • Strutture costituite da funi
      • Strutture laminate e a sandwich
      • Strutture temporanee
      • Ponteggi e scaffalature
      • Strutture offshore
      • Silo e serbatoi di stoccaggio
      • Impianti di energia rinnovabile
      • Strutture solari e sistemi di montaggio
      • Cantieri navali e corpi galleggianti
      • Tecnologia di trasporto
      • Strutture di perforazione
      • Piscine e parchi acquatici
      • Strutture container
      • Fondazioni su pali trivellati
      • Struttura di scale
      • Centrali energetiche
      • Strutture idrauliche in acciaio
      • Ingegneria meccanica
      • Strutture pneumatiche
      Aree di applicazione
      • Ingegneria strutturale
      • Analisi agli elementi finiti (FEA)
      • Simulazione del vento e generazione dei carichi del vento
      • Analisi delle tensioni
      • Analisi non lineare
      • Analisi di stabilità
      • Analisi di instabilità non lineare
      • Torsione da ingobbamento impedito
      • Analisi dinamica e sismica
      • Dinamica non lineare
      • Analisi pushover
      • Form-finding e modelli di taglio
      • Giunti acciaio
      • Building Information Modeling (BIM)
      • Sezioni piegate a freddo
      • Interazione terreno-struttura
      • Analisi di sistemi per facciate
      • Fondazioni e ingegneria geotecnica
      • Fasi costruttive
      • Protezione al fuoco
      Norme
      • Eurocodici (EC)
      • Norme tedesche (DIN)
      • Norme britanniche (BS EN, BS)
      • Norme Italiane (NTC)
      • Norme statunitensi
      • Norme canadesi (CSA)
      • Norme australiane (AS)
      • Norme svizzere (SIA)
      • Norme cinesi (GB, HK)
      • Norme indiane (IS)
      • Norme messicane (RCDF, CFE Sismo 15)
      • Norme russe (SP)
      • Norme sudafricane (SANS)
      • Norme brasiliane (NBR)
      Servizi online
      • Icona del menu superiore dello strumento Geo-Zone Tool Mappe per carico da neve, le velocità del vento e le zone sismiche.
      • Icona Calcolo cloud Calcoli cloud
      • Icona di Wiki di Analisi Strutturale Wiki di analisi strutturale
      • Icona delle proprietà di acciaio della sezione e le proprietà della sezione in legno Proprietà di sezione dei profili e delle sezioni in acciaio
      Verifica strutturale per impianto fotovoltaico

      Dlubal Software ti aiuta a creare e verificare qualsiasi sistema di montaggio solare. Lavora in modo efficiente con strutture in acciaio, alluminio e calcestruzzo in un unico ambiente.

      Esplora strumenti
      Strutture per impianti solari Strutture solari | Versione mobile
      API Dlubal

      Il nuovo servizio API di Dlubal (gRPC) ti offre un'interfaccia flessibile per il software di analisi strutturale basata su Python e C#, con accesso diretto all'intera gamma di prodotti Dlubal.

      Avvio con API
      Sfondo per il banner del menu principale API Sfondo per il banner del menu principale API
    • Icona rappresentante RFEM 6, un software di analisi agli elementi finiti. RFEM 6 L’unico software di analisi e progettazione strutturale di cui hai bisogno per i tuoi progetti

      RFEM 6 costituisce la base della famiglia di programmi modulari ed è utilizzato per definire strutture, materiali e azioni per strutture a piastre, pareti, gusci e aste, nonché per solidi ed elementi di contatto.

      Scopri di più
      Pulsante dico per l'attivazione della funzione Add-on
      • Analisi aggiuntive
      • Analisi dinamica
      • Soluzioni speciali
      • Verifica
      • Collegamenti
      Icona RSTAB 9 senza bordi RSTAB 9 Software iconico di analisi di telai e tralicci

      RSTAB 9 è un potente software di analisi e verifica per il calcolo di strutture 3D a travi, telai o capriate, che riflette lo stato dell’arte e aiuta gli ingegneri strutturali a soddisfare i requisiti dell’ingegneria civile moderna.

      Scopri di più
      Pulsante dico per l'attivazione della funzione Add-on
      • Analisi aggiuntive
      • Analisi dinamica
      • Soluzioni speciali
      • Verifica
      Icona RSECTION 1 senza bordo RSECTION 1 Calcoli di sezioni trasversali definiti dall'utente

      RSECTION supporta gli ingegneri strutturisti determinando le proprietà delle sezioni trasversali per i più diversi profili e consente un'analisi delle tensioni successiva.

      Per maggiori informazioni
      Icona di RWIND 3 senza bordi RWIND 3 Software CFD per la galleria del vento digitale

      RWIND 3 è una galleria del vento digitale per la simulazione dei flussi del vento attorno a qualsiasi geometria di edificio e per il calcolo dei carichi del vento sulle loro superfici.

      Per maggiori informazioni
      Icona API API di Dlubal La tua porta per la modellazione parametrica e l'automazione

      Il nuovo servizio API Dlubal (gRPC) offre un'interfaccia flessibile per il software di analisi strutturale basata su Python e C#, con accesso diretto all'intera gamma di prodotti Dlubal. Approfittate di un'integrazione fluida e potente nel vostro software Dlubal – ideale per la modellazione parametrica e compiti di ottimizzazione complessi.

      Scopri l'API
      Documentazione API API Documentation
      • Indice
      • Introduzione
      • Applicazioni
      • Oggetti del modello
      • Abbonamenti e prezzi
      • Esempi
      FEM per collegamenti in acciaio

      Progetta e analizza giunti in acciaio utilizzando CBFEM, conforme a EN 1993‑1‑8 e AISC 360, completamente integrato in RFEM 6 per flussi di lavoro strutturali più veloci e precisi.

      Scopri di più
      Collegamenti in acciaio Collegamenti in acciaio
      Strumento Geo-Zona

      Il servizio online di Dlubal fornisce mappe delle zone per la rapida determinazione dei carichi da neve, delle velocità del vento e dei dati sismici.

      Controlla zone di carico
      Strumento di visualizzazione della zona geografica che mostra mappe di neve, vento e sismiche con illustrazioni per le valutazioni dei carichi ambientali. Illustrazione delle mappe delle zone geografiche di neve, vento e sismiche in una versione mobile che mostra varie regioni e dati.
      Prodotti obsoleti
    • Supporto tecnico
      • Domande frequenti (FAQ)
      • Knowledge Base
      • Caratteristiche del prodotto
      • Licensing
      • Fai una domanda
      • Il nostro team di supporto
      • Consigliaci una nuova funzione o un'idea per il programma
      • Domande frequenti su licenze e autorizzazioni
      • Segnalaci un problema o un bug del programma
      • Aggiornamenti del programma
      • Problemi del programma
      • Formule | La matematica è divertente!
      Corsi di formazione
      • Primi passi con RFEM
      • Primi passi con RSTAB
      • Formazione online
      • Formazione presso Dlubal
      • Formazione individuale
      • Video
      • Video di e-learning
      • Webinar - Impara online
      • Corsi online
      Servizio
      • Assistenza / Servizio gratuito
      • Extranet | Account
      • Contratto di servizio
      • Geo-Zone Tool per la determinazione dei carichi
      • Update e Upgrade
      • Versioni precedenti dei programmi
      Vendite
      • Webshop
      • Il nostro team di vendita
      • Contatta il nostro ufficio vendite
      • Prenota una demo online
      • Perché Dlubal Software?
      Assistente AI
      • Mia – la tua assistente AI 24/7
      • Scopri la tua assistente AI personale
      Assistenza e servizio gratuiti

      Hai bisogno di aiuto? Accedi a opzioni di supporto gratuite, tra cui assistenza AI disponibile 24/7, supporto via email e webinar.

      Scopri di più
      Assistenza tecnica e servizio gratuiti Assistenza tecnica e servizi gratuiti
      Trova risposte rapide

      Trova risposte rapide alle domande comuni sul software Dlubal. Cerca o filtra centinaia di FAQ per risolvere i problemi in poco tempo.

      Visualizza FAQ
      Domande frequenti (FAQ) FAQ | Versione per dispositivi mobili
    • News
      • Ultime notizie
      • Nuove caratteristiche del prodotto
      • Iscrizione alla Newsletter
      • Nuovi prodotti rilasciati
      • Dlubal Blog
      Corsi di formazione
      • Corso di formazione online
      • Corso di formazione personalizzato
      Eventi
      • Panoramica eventi
      • Fiere e Congressi
      • Webinar
      Corsi online – Master in ingegneria

      Unisciti ai leader del settore ed esplora soluzioni nell'ingegneria strutturale e nel software. Migliora le tue competenze con le nostre sessioni dal vivo!

      Vedi i prossimi webinar
      3D FEA Software RFEM 6 | First Steps Immagine del menu del banner | News Webinar | Versione Mobile
      Sblocca la potenza dell’innovazione

      Scopri strumenti all'avanguardia e miglioramenti progettati per potenziare il tuo flusso di lavoro ingegneristico.

      Scopri le nuove funzioni
      Explore New Features Immagine da banner di menu | News_ProductFeatures | Versione per dispositivi mobili
    • Scarica la versione completa

      Vuoi provare le capacità dei programmi Dlubal Software? Hai l'opportunità di farlo! La versione completa gratuita di 90 giorni ti consente di testare a fondo tutti i nostri programmi.

      Avvia subito la versione di prova
      Dlubal Free Zone

      Nella sezione gratuita Dlubal è possibile accedere a webinar, articoli e versioni di prova del software– tutto gratuitamente e raccolto in un unico luogo.

      Maggiori informazioni
      Esempi
      • Modelli di analisi strutturale da scaricare
      • Invia il tuo modello di analisi strutturale
      • Esempi introduttivi e tutorial
      • Esempi di verifica
      • Panoramica immagini
      Documenti
      • Manuali online
      • Manuali
      • Volantini, brochure e certificati
      Riferimenti
      • Progetti clienti
      • Perché inviare il tuo progetto?
      • Come presentare un progetto cliente?
      • Invia il tuo progetto
      Modelli gratuiti da scaricare

      Esplora migliaia di modelli strutturali pronti all'uso. Scarica, adatta e usali come modelli per accelerare il tuo processo di progettazione.

      Scopri modelli
      Modelli di analisi strutturale da scaricare Modelli gratuiti da scaricare | Versione mobile
      Free Zone di Dlubal

      Ricevi assistenza esperta ogni volta che ne hai bisogno. Goditi l'assistenza AI gratuita, il supporto via email, i webinar dal vivo e i servizi premium per gli utenti del Service Contract Pro.

      Ricevi assistenza
      Assistenza e servizio gratuiti Assistenza e servizio gratuiti | Versione mobile
    • E-learning
      • RFEM 6 per principianti
      • RFEM 6 per studenti
      • Programmazione con RFEM 6 e Python
      • RFEM 6 con Rhino e Grasshopper
      • RFEM 5 per principianti
      • Modellazione con RFEM 5
      • Video di apprendimento per studenti di analisi strutturale
      • Tutorial rapidi per i programmi Dlubal
      • I migliori trucchi e consigli in RFEM
      • Registrazioni dei corsi di formazione online di Dlubal
      • Webinar registrati
      Studenti e scuole
      • Software di analisi strutturale gratuito per studenti
      • Richiedi o rinnova la versione Student gratuita
      • Richiesta per licenza insegnante gratuita
      • Inviaci la tua tesi
      • Perché inviarci la tua tesi?
      • Tesi di laurea con il software Dlubal
      • Software di analisi strutturale gratuito per scuole
      • Richiedi il pacchetto School
      • Formazione introduttiva gratuita nella tua università
      • Richiedi la tua formazione
      Knowledge Base
      • Primi passi con RFEM
      • Video
      • Manuali online
      • Wiki di analisi strutturale
      • Knowledge Base
      • Domande frequenti (FAQ)
      Infotainment
      • Podcast
      • Dlubal Blog
      • Introduzione all'analisi strutturale e alla progettazione
      Primi pass con RFEM 6

      Primi passi con RFEM 6 e scopri quanto velocemente puoi modellare e calcolare. Personalizza con i componenti aggiuntivi per avere ancora più possibilità.

      Inizia
      3D FEA Software RFEM 6 | First Steps Immagine del menu del banner | News Webinar | Versione Mobile
      Software di analisi strutturale gratuito per studenti

      Migliaia di studenti in tutto il mondo beneficiano già del software Dlubal. Goditi l'accesso gratuito, la formazione e il supporto di esperti durante i tuoi studi.

      Ottieni licenza gratuita
      Software di analisi strutturale per studenti software di analisi strutturale gratuito per studenti
    • Chi siamo
      • Storia e fatti
      • Filosofia aziendale
      • Perché Dlubal Software?
      • Confronto prodotti
      • Politica della qualità
      • Il nostro team
      Contatti
      • Sedi Dlubal nel mondo
      • Rivenditori autorizzati Dlubal
      Riferimenti
      • Recensioni clienti
      • Progetti clienti
      • Casi studio
      • Perché inviare il tuo progetto?
      • Esempi di verifica
      • La tua recensione
      • Partecipazione a progetti di ricerca
      Clienti

      Ti presentiamo i nostri clienti che utilizzano Dlubal Software per i loro progetti. Scopri come i nostri clienti di tutto il mondo utilizzano strumenti avanzati per l'analisi statica e dinamica per implementare soluzioni innovative nella progettazione e nell'ingegneria.

      Scopri i nostri clienti
      Costruire il successo insieme

      Scopri come gli ingegneri leader in tutto il mondo si affidano alle nostre soluzioni per elevare i loro progetti con noi.

      Vedi i nostri clienti
      See Our Customers Immagine dallo strumento Menu banner | Company_OurCustomers_Mobile
      Incontra gli esperti

      I nostri ingegneri dedicati sono qui per assisterti nella modellazione, progettazione e nelle sfide tecniche, in qualsiasi momento e ovunque.

      Collegarsi con l'assistenza
      Our Team Immagine del banner di menu | Azienda_Il nostro team | Versione mobile
    • Carriera
      • Lavori
      • Team
      • Blog del team
      • Approfondimenti
      Opportunità di lavoro
      • Tutte le offerte di lavoro
      • Sviluppo del prodotto
      • Assistenza clienti
      • Vendite
      • Marketing
      • Sviluppo del software
      • Amministrazione
      • Stagisti
      • Altri
      Team
      • Sviluppo dei prodotti
      • Servizio clienti
      • Vendite
      • Marketing
      • Sviluppo software
      • Amministrazione
      Perché Dlubal?
      • Cultura aziendale
      • Vantaggi per dipendenti
      Costruisci il tuo futuro con noi

      Scopri come il nostro team modella il futuro dell'ingegneria. Vivi l'innovazione, la crescita e sfide entusiasmanti.

      Carriera in Dlubal Immagine dal Menu Banner | Carriera in Dlubal Mobile
      Trova il lavoro dei tuoi sogni

      Unisciti a un leader globale nel software di ingegneria e porta la tua carriera a nuovi livelli.

      Scopri le posizioni aperte
      All Open Positions Immagine Banner Menu | Posizioni aperte mobile
    • Webshop
    Prodotti principali
    Icona rappresentante RFEM 6, un software di analisi agli elementi finiti.
    RFEM 6
    Icona RSTAB 9 senza bordi
    RSTAB 9
    Icona di RWIND 3 senza bordi
    RWIND 3
    Icona RSECTION 1 senza bordo
    RSECTION
    Servizi online
    Icon dello strumento GeoZone
    Geo-Zone Tool
    Proprietà della sezione
    Proprietà delle sezioni
    Icona API
    API
    Icona Calcolo cloud
    Calcolo su cloud
    Modelli scaricabili
    Modelli da scaricare
    Icona della community di Dlubal
    Community di Dlubal
    Icona degli articoli della Knowledge Base
    Knowledge Base
    Webinar online
    Webinar
    Accedi al tuo account

    Registrati all'extranet Dlubal per ottenere il massimo dal software e avere accesso esclusivo ai tuoi dati personali.

    Login Crea account
    Prova gratuita di 90 giorni
    Accedi al tuo account

    Registrati all'extranet Dlubal per ottenere il massimo dal software e avere accesso esclusivo ai tuoi dati personali.

    Login Crea account
    • Prodotti
    • Analisi agli Elementi Finiti (FEA)
    • RFEM 6
    • Calcolo e output dei risultati
    Icona RFEM 6 | Dlubal Software RFEM 6
    Manuali online
    • Manuale RFEM 6
    • Tutorial per RFEM 6
    • RFEM 6 / RSTAB 9 | Primi passi
    }
    calculator icon
    Prezzi
    RFEM 6 Software 3D agli elementi finiti | Calcolo e output dei risultati

    RFEM 6 Software 3D agli elementi finiti | Calcolo e output dei risultati

    I tuoi calcoli si interrompono regolarmente? Prova il software agli elementi finiti RFEM 6! Consente di modellare rapidamente e facilmente, il calcolo statico e dinamico, nonché la progettazione di modelli con aste, piastre, strutture piegate, gusci ed elementi solidi.

    Grazie al concetto di software modulare, è possibile migliorare RFEM con i vari add-on e quindi applicarlo in un'ampia varietà di aree.

    Giunto in acciaio
    Subnavigation
    01
    Panoramica
    02
    Caratteristiche
    03
    Superficie
    04
    Modellazione
    05
    Carichi e combinazioni
    06
    Calcolo e output dei risultati
    07
    Interfacce
    08
    Dlubal Center
    09
    Primi passi

    Analisi strutturale lineare e non lineare, valutazione dei risultati e relazione di calcolo

    Totale voci: 14
    Caratteristica 002027 | Configurazione dei parametri di calcolo
    • Calcolo
    • RFEM 6
    • RSTAB 9

    Configurazione dei parametri di calcolo

    Seleziona i parametri di calcolo adatti al tuo progetto: È possibile eseguire il calcolo per tutti i tipi di aste in base all'analisi statica lineare, del secondo ordine o a grandi spostamenti. Hai questa opzione di selezione per i casi di carico e le combinazioni di carico. È possibile impostare in modo specifico ulteriori parametri di calcolo per casi di carico, combinazioni di carico e combinazioni di risultati, il che garantisce un elevato grado di flessibilità per quanto riguarda il metodo di calcolo e le specifiche dettagliate.

    Caratteristica 002028 | Applicazione di carico incrementale opzionale
    • Modellazione | Carichi
    • RFEM 6
    • RSTAB 9

    Applicazione di carico incrementale opzionale

    Questa funzione ti aiuta con l'applicazione del carico. È possibile applicare il carico richiesto in modo incrementale. Questa opzione è particolarmente adatta per i tuoi calcoli secondo l'analisi a grandi spostamenti. Inoltre, in RFEM è possibile eseguire facilmente analisi post-critiche.

    Caratteristica 002029 | Kernel di calcolo con tecnologia di processore multi-core
    • Calcolo
    • RFEM 6
    • Analisi agli elementi finiti

    Kernel di calcolo con tecnologia di processore multi-core

    Convinciti con il potente kernel di calcolo, la sua rete ottimizzata e il supporto della tecnologia dei processori multi-core. Ciò offre vantaggi, come il calcolo parallelo di casi di carico lineari e combinazioni di carico utilizzando diversi processori senza ulteriori requisiti sulla RAM. La matrice di rigidezza deve essere creata solo una volta. In questo modo, è possibile calcolare anche sistemi di grandi dimensioni con il risolutore diretto veloce.
    Se è necessario calcolare più combinazioni di carico nei modelli, il programma avvia diversi solutori in parallelo (uno per core). Ogni risolutore calcola quindi una combinazione di carico, che migliora l'utilizzo del nucleo.
    Durante il calcolo è possibile seguire sistematicamente lo sviluppo della deformazione visualizzata in un diagramma e quindi valutare con precisione il comportamento di convergenza.

    Caratteristica 002030 | Rappresentazione colorata delle forze interne
    • Risultati
    • RFEM 6

    Rappresentazione colorata delle forze interne

    Una disposizione chiara è un grande vantaggio di RFEM 6. Nelle tabelle dei risultati, viene mostrato a colori se le forze interne sono positive o negative e qual è la relazione con i valori estremi. Anche nel grafico, è possibile riconoscere le forze interne positive o negative dovute ai diversi colori. I colori possono essere modificati se necessario.

    Caratteristica 002031 | Diagrammi dei risultati
    • Risultati
    • RFEM 6
    • RSTAB 9

    Diagrammi dei risultati

    Personalizza la visualizzazione dei tuoi dati secondo le tue preferenze individuali. I diagrammi dei risultati di aste, superfici (RFEM) e vincoli esterni sono liberamente configurabili. è possibile definire intervalli discreti con valori medi o, se necessario, visualizzare o nascondere la distribuzione dei risultati. Ciò garantisce una valutazione mirata dei risultati. Inoltre, è possibile aggiungere facilmente tutti i diagrammi alla relazione di calcolo.

    Visualizzazione dei risultati
    • Visualizzatore 3D
    • 3D Viewer | Babylon
    • Realtà virtuale
    Distribuzione del carico
    • Visualizzatore 3D
    • 3D Viewer | Babylon
    • Realtà virtuale
    Visualizzazione della distribuzione del carico
    • Visualizzatore 3D
    • 3D Viewer | Babylon
    • Realtà virtuale
    Edificio in cemento armato
    • Visualizzatore 3D
    • 3D Viewer | Babylon
    • Realtà virtuale
    • Risultati
    • RFEM 6

    Visualizzazione dei risultati

    Anche sul modello renderizzato, puoi vedere i tuoi risultati in una chiara visualizzazione a colori. Così, ad esempio, è possibile riconoscere esattamente la rotazione di un'asta o la distribuzione delle tensioni in una superficie. Se si desidera impostare i colori e gli intervalli di valori, è possibile farlo facilmente nel pannello di controllo.

    Caratteristica 002416 | Presentazione dei risultati utilizzando un piano di taglio
    • Generale
    • RFEM 6
    • Analisi e progettazione strutturale

    Visualizzare risultati tramite piani di taglio

    Questa funzione contribuisce anche alla visualizzazione chiara dei risultati. I piani di ritaglio sono piani intersecanti che è possibile posizionare liberamente in tutto il modello. Di conseguenza, la zona davanti o dietro al piano è nascosta nella visualizzazione. In questo modo, è possibile mostrare chiaramente e semplicemente i risultati in un'intersezione o in un solido, ad esempio.

    Caratteristica 002033 | Tabelle dei risultati dettagliati
    • Risultati
    • RFEM 6
    • RSTAB 9

    Tabelle dei risultati dettagliati

    Con tabelle disposte in modo chiaro, puoi sempre tenere d'occhio i tuoi risultati. La prima tabella dei risultati è rappresentata da un sommario generale con l'equilibrio delle forze nel sistema strutturale e gli spostamenti generalizzati massimi. Inoltre, ottieni anche le informazioni sul processo di calcolo. È possibile filtrare le tabelle dei risultati in base a criteri specifici, come valori estremi o posizioni di progetto, al fine di ottenere una migliore panoramica.

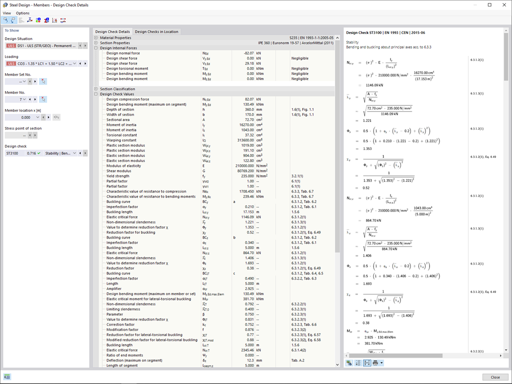
    Dettagli della verifica di aste con formule di verifica
    Dettagli della verifica di aste con formule di verifica
    • Generale
    • RFEM 6
    • RSTAB 9
      • Verifica acciaio per RFEM 6
      • Verifica acciaio per RSTAB 9
      • Strutture in Acciaio

    Output delle formule di verifica

    Con Dlubal Software, hai sempre una panoramica, indipendentemente dal fatto che i tuoi progetti provengano dal settore del cemento armato, dell'acciaio, del legno, dell'alluminio o di altri settori. Il programma visualizza chiaramente le formule di verifica utilizzate nel progetto (incluso un riferimento all'equazione utilizzata dalla norma). Queste formule di progetto possono anche essere incluse nella relazione di calcolo.

    Vai al video esplicativo
    Diagrammi di calcolo in RFEM
    • Generale
    • RFEM 6
    • RSTAB 9

    Creazione di diagrammi di calcolo

    Vuoi creare diagrammi di calcolo? Con RFEM e RSTAB, questo funziona a livello globale e senza problemi. Crea e organizza i tuoi diagrammi di calcolo direttamente nel Navigatore - Dati o tramite il menu Inserisci → Diagrammi di calcolo.
    Utilizzare i diagrammi di calcolo per registrare e visualizzare una relazione tra i vari risultati di calcolo.
    È anche possibile sovrapporre diagrammi simili.

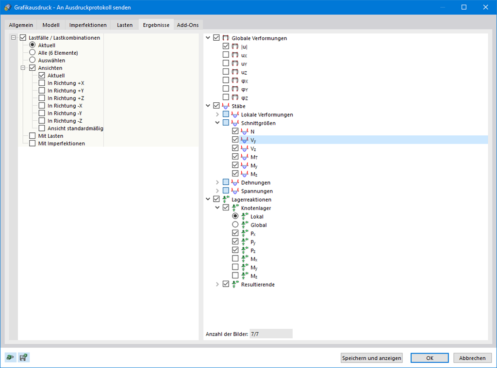
    Stampa multipla dei risultati
    • Relazione di calcolo
    • RFEM 6
    • RSTAB 9

    Stampa multipla di grafici

    Utilizza la funzione di stampa multipla per i dati del modello, i carichi e i risultati. È possibile creare grafici da diverse direzioni da te definite. Ad esempio, puoi stampare tutte le forze interne in una vista isometrica con un solo clic del mouse.

    Caratteristica 002035 | Output del rapporto multilingue
    • Relazione di calcolo
    • RFEM 6
    • RSTAB 9

    Output del rapporto multilingue

    Naturalmente, RFEM 6 offre anche ampie impostazioni della lingua per i nostri clienti di tutto il mondo. Sono disponibili varie lingue per i risultati nella relazione di calcolo: Inglese, tedesco, francese, spagnolo, portoghese, italiano, ceco, polacco, russo e cinese. L'utente può anche creare individualmente altre versioni linguistiche.
    È possibile importare facilmente testi aggiuntivi. Configura la numerazione delle pagine per utilizzare i prefissi, ad esempio. Inoltre, è possibile esportare la relazione come file PDF.

    Vai al video esplicativo
    Illustrazione delle opzioni di esportazione di una relazione di calcolo nei formati RTF, PDF e HTML
    • Generale
    • RFEM 6
    • RSTAB 9
      • Building Information Modeling (BIM)

    Esportazione della relazione di calcolo in formato RTF, PDF o HTML

    Il protocollo di stampa può essere esportato nei formati RTF, PDF o HTML. I file RTF possono essere importati, ad esempio, nel programma di elaborazione testi MS Word.

    • Vai al video esplicativo
    Caratteristica 002036 | Gestione del contenuto della relazione di calcolo
    • Relazione di calcolo
    • RFEM 6
    • RSTAB 9

    Gestione del contenuto della relazione di calcolo

    Decidi tu stesso quanto deve essere estesa la tua stampa e adattala individualmente utilizzando i criteri di selezione. Crea semplicemente modelli di calcolo dai progetti esistenti. Puoi riutilizzarli nei tuoi progetti.

    Webshop

    Configura il tuo pacchetto di programmi personalizzato e scopri tutti i prezzi online!

    • Famiglia RFEM
    • Famiglia RSTAB
    • Web Services
    Vai al webshop

    Calcola il tuo prezzo

    5.320,00 USD
    +900,00 USD
    Ingresso con copertura ad arco
    Importo totale 6.220,00 USD
    Software di analisi e progettazione strutturale
    Dlubal Software Srl

    Via Laura Bassi Veratti, 11/2D
    40137 Bologna
    Italia

    +39 051 95 25 443 [email protected]
    Dlubal Software GmbH

    Am Zellweg 2
    93464 Tiefenbach
    Germania

    +49 9673 9203-0 [email protected]
    Soluzioni
    • Struttura in calcestruzzo armato
    • Strutture in acciaio
    • Strutture in legno
    • Giunti acciaio
    Prodotti
    • RFEM 6
    • RSTAB 9
    • RSECTION 1
    • RWIND 3
    Assistenza tecnica
    • Domande frequenti (FAQ)
    • Fai una domanda
    • Mappe per carico da neve, le velocità del vento e le zone sismiche.
    • Contatta il nostro ufficio vendite
    News
    • Iscrizione alla Newsletter
    • Ultime notizie
    • Panoramica eventi
    • Corso di formazione online
    Risorse
    • Versione trial completa gratuita
    • Invia il tuo progetto
    • Progetti clienti
    • Manuali online
    Unisciti a Dlubal
    Comunità Dlubal YouTube Facebook Pinterest TikTok Instagram
    © 2001-2026 Dlubal Software Srl | Tutti i diritti riservati
    Note legali
    Chi siamo
    Sitemap
    Lingua
    • Deutsch
    • English
    • Français
    • Español
    • Português
    • Italiano
    • Česky
    • Polski
    • Pусский
    • 中文(简体)