Community
    Přihlásit se ke svému účtu

    Zaregistrujte se do extranetu Dlubal, abyste získali většinu softwaru a měli exkluzivní přístup k vašim osobním údajům.

    Vytvořit účet
    Přihlášením vyjadřujete souhlas se Všeobecnými obchodními podmínkami společnosti Dlubal Software. Přečtěte si prosím naše Prohlášení o ochraně osobních údajů a naše Prohlášení o používání cookies.
    0
    E-shop
    Kontaktovat prodejní tým
    Jazyk
    • Deutsch
    • English
    • Français
    • Español
    • Português
    • Italiano
    • Česky
    • Polski
    • Pусский
    • 中文(简体)
    • Odvětví
      • Železobetonové konstrukce
      • Předpjaté betonové konstrukce
      • Ocelové konstrukce
      • Dřevěné konstrukce
      • Zděné konstrukce
      • Hliníkové a lehké konstrukce
      • Budovy
      • Průmyslové konstrukce a zařízení
      • Potrubní systémy
      • Mostní konstrukce
      • Jeřáby a jeřábové dráhy
      • Věže a stožáry
      • Skleněné konstrukce
      • Membránové a textilní konstrukce
      • Lanové a napínací konstrukce
      • Laminátové a sendvičové konstrukce
      • Dočasné stavby
      • Lešenářské a regálové konstrukce
      • Příbřežní konstrukce
      • Sila, vodojemy a zásobní nádrže
      • Stavby pro získávání obnovitelných zdrojů energie
      • Solární konstrukce a montážní systémy
      • Lodní konstrukce a plovoucí tělesa
      • Dopravníkové konstrukce
      • Vrtací konstrukce
      • Bazény, aquaparky a koupaliště
      • Kontejnerové stavby
      • Vrtané piloty
      • Schodišťové konstrukce
      • Elektrárny
      • Ocelové vodní stavby
      • Strojní konstrukce
      • Pneumatické konstrukce
      Oblasti použití
      • Statika konstrukcí
      • Výpočty metodou konečných prvků (MKP)
      • Simulace větru a generování zatížení větrem
      • Analýza napětí
      • Nelineární výpočty
      • Posouzení stability
      • Nelineární analýza boulení
      • Analýza vázaného kroucení
      • Dynamická a seizmická analýza
      • Nelineární dynamika
      • Pushover analýza
      • Form-finding a střihové vzory
      • Ocelové přípoje
      • Projektování metodou BIM
      • Profily tvarované za studena
      • Interakce konstrukce s podložím
      • Statika fasádních systémů
      • Základy a základové konstrukce
      • Fáze výstavby
      • Požární odolnost
      Normy
      • Eurokódy (EC)
      • Německé normy (DIN)
      • Britské normy (BS EN, BS)
      • Italské normy (NTC)
      • Americké normy
      • Kanadské normy (CSA)
      • Australské normy (AS)
      • Švýcarské normy (SIA)
      • Čínské normy (GB, HK)
      • Indické normy (IS)
      • Mexické normy (RCDF, CFE Sismo 15)
      • Ruské normy (SP)
      • Jižněafrické normy (SANS)
      • Brazilské normy (NBR)
      Online služby
      • Nástroj pro stanovení oblastí zatížení – ikona horního menu Mapy zatížení sněhem, rychlosti větru a seizmického zatížení
      • Ikona pro výpočet v cloudu Výpočty v cloudu
      • Ikona Statická analýza Wiki Wiki pro statiku
      • Ikona Průřezové charakteristiky ocelových a dřevěných průřezů Průřezové charakteristiky ocelových průřezů
      Statický výpočet konstrukce pro solární systémy

      Dlubal Software vám pomáhá vytvářet a ověřovat různé solární montážní systémy. Pracujte efektivně s ocelovými, hliníkovými a betonovými konstrukcemi v jediné aplikaci.

      Prozkoumat nástroje
      Solární konstrukce Solární konstrukce | Mobilní verze
      Dlubal API

      Nová Dlubal API služba (gRPC) vám poskytuje flexibilní rozhraní pro software pro statickou analýzu založený na Pythonu a C# s přímým přístupem ke kompletnímu sortimentu produktů Dlubal.

      Začněte s API
      Pozadí pro hlavní menu banneru API Pozadí pro hlavní menu banneru API
    • Ikona reprezentující RFEM 6, softwarovou aplikaci pro výpočty pomocí metody konečných prvků. RFEM 6 Jediný program pro statické výpočty, který potřebujete

      RFEM 6 slouží jako základ modulární rodiny programů a používá se k definování konstrukcí, materiálů a účinků pro deskové, stěnové, skořepinové a nosníkové konstrukce, jakož i pro tělesa a kontaktní prvky.

      Více informací
      Ikona přepnutí addonu Addony
      • Doplňkové analýzy
      • Dynamická analýza
      • Speciální řešení
      • Dimenzování
      • Přípoje
      Ikona programu RSTAB 9 bez ohraničení RSTAB 9 Ikonický program pro rámové a příhradové konstrukce

      RSTAB 9 je výkonný program pro analýzu 3D prutových konstrukcí, který statikům pomáhá vyhovět požadavkům moderního stavebního inženýrství a odráží nejnovější trendy v oboru.

      Více informací
      Ikona přepnutí addonu Addony
      • Doplňková analýza
      • Dynamická analýza
      • Speciální řešení
      • Navrhování
      Ikona RSECTION 1 bez ohraničení RSECTION 1 Výpočty uživatelských průřezů

      RSECTION podporuje stavební inženýry tím, že určuje průřezové charakteristiky pro širokou škálu průřezů a umožňuje následnou analýzu napětí.

      Více informací
      Ikona RWIND 3 bez ohraničení RWIND 3 CFD software pro digitální větrné tunely

      RWIND 3 je digitální větrný tunel pro simulaci proudění větru kolem libovolných geometrických tvarů budov a pro výpočet větrných zatížení na jejich povrchy.

      Více informací
      Ikona API Dlubal API Vaše brána do parametrického modelování a automatizace

      Nová Dlubal API služba (gRPC) vám nabízí flexibilní rozhraní pro statický software na bázi Pythonu a C#, s přímým přístupem k celé škále produktů Dlubal. Využijte plynulou a výkonnou integraci do vašeho Dlubal softwaru – ideální pro parametrické modelování a komplexní optimalizační úlohy.

      Objevte API
      Dokumentace API Dokumentace API
      • Index
      • Začínáme
      • Aplikace
      • Objekty modelu
      • Předplatné a ceny
      • Příklady
      MKP pro ocelové spoje

      Navrhujte a analyzujte ocelové spoje pomocí CBFEM, v souladu s EN 1993‑1‑8 a AISC 360, plně integrované v programu RFEM 6 pro rychlejší a přesnější konstrukční pracovní postupy.

      Více informací
      Ocelové spoje Ocelové spoje
      Nástroj Geo-zóny

      Online služba Dlubal poskytuje mapy oblastí pro rychlé stanovení sněhových zatížení, rychlostí větru a seizmických údajů.

      Kontrolovat zatížení zón
      Nástroj Geo-zone vizuálně zobrazuje mapy sněhu, větru a seizmické mapy s ilustracemi pro posouzení zatížení prostředím. Ilustrace map geo-zón sněhu, větru a seizmické aktivity v mobilní verzi zobrazující různé regiony a data.
      Starší produkty
    • Podpora
      • Často kladené dotazy (FAQ)
      • Databáze znalostí
      • Funkce programů
      • Licencování
      • Položit individuální dotaz
      • Náš tým technické podpory
      • Navrhnout novou funkci programu nebo vlastní nápad
      • Řešení problémů s licencováním & autorizací
      • Nahlásit problém nebo chybu
      • Aktualizace programu
      • Problémy v programu
      • Vzorce | Matematika je zábava!
      Školení
      • První kroky s programem RFEM
      • První kroky s programem RSTAB
      • Online školení
      • Školení ve firmě Dlubal
      • Individuální školení
      • Videa
      • E-learningová videa
      • Webináře – Informace a vzdělávání online
      • Online kurzy
      Servis
      • Bezplatná podpora / servis
      • Extranet | Můj účet
      • Servisní smlouva
      • Geo-Zone Tool pro stanovení zatížení
      • Aktualizace a upgrady
      • Starší verze programů
      Prodej
      • E-shop
      • Náš obchodní tým
      • Kontaktovat obchodní oddělení
      • Domluvte si online prezentaci
      • Proč Dlubal Software
      Asistentka podpory s využitím AI
      • Mia – Vaše nonstop AI asistentka
      • Seznamte se se svou osobní AI asistentkou
      Bezplatná podpora a servis

      Potřebujete pomoc? Využijte bezplatné možnosti podpory, včetně 24/7 AI asistence, e-mailové podpory a webinářů.

      Další informace
      Bezplatná podpora a servis Bezplatná podpora a servis
      Rychle najít odpovědi

      Najděte rychlé odpovědi na časté otázky týkající se softwaru Dlubal. Vyhledejte nebo filtrujte stovky často kladených dotazů a vyřešte svůj problém během chvilky.

      Zobrazit FAQ
      Často kladené dotazy (FAQ) FAQ | Mobilní verze
    • Novinky
      • Aktuální novinky
      • Nové funkce v produktech
      • Přihlásit se k odběru novinek
      • Nové programy
      • Dlubal blog
      Školení
      • Online školení
      • Individuální školení
      Události
      • Přehled událostí
      • Veletrhy/Semináře
      • Webinář
      Ovládněte statiku pomocí webinářů

      Připojte se ke špičkám v oboru a objevte řešení v oblasti stavebního inženýrství a softwaru. Rozšiřte své dovednosti díky našim přednáškám naživo!

      Sledujte další webináře
      3D FEA Software RFEM 6 | First Steps Obrázek v záhlaví nabídky | Novinky Webináře | Mobilní verze
      Využijte sílu inovací

      Objevte nejmodernější nástroje a vylepšení pro efektivnější práci v oblasti inženýrství.

      Prozkoumejte nové funkce
      Prozkoumejte nové funkce Obrázek banneru nabídky | Novinky_Vlastnosti produktu | Mobilní verze
    • Stáhnout plnou verzi

      Chcete si vyzkoušet sílu programů Dlubal? Je to vaše příležitost! S bezplatnou 90denní plnou verzí si můžete všechny naše programy plně otestovat.

      Spustit zkušební verzi nyní
      Bezplatná zóna Dlubal

      V bezplatné zóně Dlubal máte přístup k webinářům, článkům a možnostem vyzkoušení softwaru – vše zdarma a přehledně na jednom místě.

      Více informací
      Příklady
      • Statické modely ke stažení
      • Poskytnout statický model
      • Úvodní příklady a tutoriály
      • Verifikační příklady
      • Přehled obrázků
      Dokumenty
      • Online manuály
      • Manuály
      • Letáky, brožury a certifikáty
      Reference
      • Projekty zákazníků
      • Proč u nás zveřejnit svůj projekt?
      • Jak mohu postoupit svůj projekt ke zveřejnění?
      • Zveřejnit projekt
      Modely ke stažení zdarma

      Prozkoumejte tisíce hotových konstrukčních modelů. Stáhněte je, přizpůsobte si je a použijte jako šablony, které urychlí váš proces navrhování.

      Objevte modely
      Statické modely ke stažení Bezplatné modely ke stažení | Mobilní verze
      Bezplatná zóna Dlubal

      Získejte odbornou pomoc, kdykoli ji potřebujete. Využijte bezplatnou podporu pomocí umělé inteligence, e-mailovou podporu, webináře naživo a prémiové služby pro uživatele Servisní smlouvy Pro.

      Získejte podporu
      Bezplatná podpora a servis Bezplatná podpora a servis | Mobilní verze
    • E-learning
      • RFEM 6 pro začátečníky
      • RFEM 6 pro studenty
      • Programování v programu RFEM 6 a Python
      • RFEM 6 s programem Rhino & Grasshopper
      • RFEM 5 pro začátečníky
      • Modelování s programem RFEM 5
      • Videolekce statiky pro studenty
      • Krátké tutoriály k programům Dlubal
      • Nejlepší tipy a triky v programu RFEM
      • Záznamy online Dlubal školení
      • Záznamy Dlubal webinářů
      Studenti a školy
      • Programy pro statické výpočty studentům zdarma
      • Vyžádání nebo prodloužení studentské verze zdarma
      • Žádost o bezplatnou verzi pro pedagogy
      • Zveřejnit diplomovou práci
      • Proč u nás zveřejnit svou diplomovou práci?
      • Závěrečné práce s programem Dlubal Software
      • Software pro statiku školám zdarma
      • Vyžádat nabídku
      • Úvodní školení pro vysoké školy zdarma
      • Zažádat o termín školení
      Platforma znalostí
      • První kroky s programem RFEM
      • Videa
      • Online manuály
      • Wiki pro statiku
      • Databáze znalostí
      • Často kladené dotazy (FAQ)
      Infotainment
      • Podcast
      • Dlubal blog
      • Úvod do statické analýzy
      První kroky s programem RFEM 6

      Udělejte své první kroky s RFEM 6 a zjistěte, jak rychle můžete modelovat a počítat. Přizpůsobte si ho přidáním modulů pro ještě více možností.

      Začít
      3D FEA Software RFEM 6 | First Steps Obrázek v záhlaví nabídky | Novinky Webináře | Mobilní verze
      Programy pro statickou analýzu pro studenty zdarma

      Tisíce studentů po celém světě již těží z Dlubal Software. Využívejte bezplatný přístup, školení a odbornou podporu po celou dobu svých studií.

      Získat bezplatnou licenci
      Software pro statické výpočty zdarma pro studenty Software pro statické výpočty pro studenty zdarma
    • O společnosti
      • Historie a čísla
      • Filozofie naší společnosti
      • Proč Dlubal Software?
      • Srovnání produktů
      • Politika kvality
      • Náš tým
      Kontakt
      • Pobočky Dlubal po celém světě
      • Autorizovaní distributoři produktů Dlubal
      Reference
      • Recenze uživatelů
      • Projekty zákazníků
      • Případové studie
      • Proč u nás zveřejnit svůj projekt?
      • Verifikační příklady
      • Vaše recenze
      • Účast na výzkumných projektech
      Naši zákazníci

      Představujeme naše zákazníky, kteří realizují své projekty s Dlubal Software. Zjistěte, jak naši zákazníci po celém světě implementují inovativní řešení ve stavebnictví a inženýrství pomocí pokročilých nástrojů pro statické a dynamické analýzy.

      Podívejte se na naše zákazníky
      Budujme úspěch společně

      Zjistěte, jak špičkoví inženýři z celého světa důvěřují našim řešením a spolupracují s námi na zdokonalování svých projektů.

      Podívejte se na naše zákazníky
      Zobrazit naše zákazníky Obrázek v záhlaví nabídky | Společnost_Naši zákazníci_Mobilní zařízení
      Sejděte se s odborníky

      Naši specializovaní inženýři jsou vám k dispozici, aby vám pomohli s modelováním, posouzením a technickými výzvami – kdykoli a kdekoli.

      Spojte se s podporou
      Náš tým Obrázek v záhlaví nabidky | Společnost_Náš tým | Mobilní verze
    • Kariéra
      • Pracovní nabídky
      • Týmy
      • Blog zaměstnanců
      • Postřehy
      Pracovní nabídky
      • Všechny pracovní nabídky
      • Vývoj produktů
      • Zákaznická podpora
      • Prodej
      • Marketing
      • Vývoj softwaru
      • Administrativa
      • Stážisté
      • Ostatní
      Týmy
      • Vývoj produktů
      • Zákaznický servis
      • Obchod
      • Marketing
      • Vývoj softwaru
      • Administrativa
      Proč Dlubal?
      • Firemní kultura
      • Zaměstnanecké výhody
      Budujte svou budoucnost s námi

      Zjistěte, jak náš tým utváří budoucnost stavebnictví. Zažijte inovace, růst a zajímavé výzvy.

      Kariéra ve společnosti Dlubal Obrázek v záhlaví nabídky | Kariéra ve společnosti Dlubal Mobile
      Najděte svou vysněnou práci

      Přidejte se k přednímu světovému výrobci softwaru pro statické výpočty a posuňte svou kariéru na novou úroveň.

      Prohlédněte si aktuální nabídky práce
      Všechny pracovní nabídky Obrázek banneru nabídky | Volná pracovní místa Mobilní zařízení
    • E-shop
    Hlavní produkty
    Ikona reprezentující RFEM 6, softwarovou aplikaci pro výpočty pomocí metody konečných prvků.
    RFEM 6
    Ikona programu RSTAB 9 bez ohraničení
    RSTAB 9
    Ikona RWIND 3 bez ohraničení
    RWIND 3
    Ikona RSECTION 1 bez ohraničení
    RSECTION
    Online služby
    Ikona nástroje pro stanovení oblastí zatížení
    Nástroj pro stanovení oblastí zatížení
    Průřezové charakteristiky
    Průřezové charakteristiky
    Ikona API
    API
    Ikona výpočtu v cloudu
    Výpočty v cloudu
    Modely ke stažení
    Modely ke stažení
    Ikona komunity Dlubal
    Komunita Dlubal
    Ikona článků databáze znalostí
    Databáze znalostí
    Online webináře
    Webináře
    Přihlásit se ke svému účtu

    Zaregistrujte se do extranetu Dlubal, abyste získali většinu softwaru a měli exkluzivní přístup k vašim osobním údajům.

    Přihlásit se Vytvořit účet
    Trial verze 90 dní zdarma
    Přihlásit se ke svému účtu

    Zaregistrujte se do extranetu Dlubal, abyste získali většinu softwaru a měli exkluzivní přístup k vašim osobním údajům.

    Přihlásit se Vytvořit účet
    • Produkty
    • Metoda konečných prvků (MKP)
    • RFEM 6
    • Výpočet a výsledky
    Ikona RFEM 6 | Dlubal Software RFEM 6
    Online manuály
    • Manuál RFEM 6
    • Tutoriál pro RFEM 6
    • RFEM 6 / RSTAB 9 | Začínáme
    }
    calculator icon
    Ceny
    3D MKP program RFEM 6 | Výpočet a výsledky

    3D MKP program RFEM 6 | Výpočet a výsledky

    Váznou vaše výpočty pravidelně? Pak vyzkoušejte program RFEM 6 pro výpočty MKP! Umožňuje rychle a jednoduše modelovat, provádět statické a dynamické výpočty a posuzovat modely s prutovými, deskovými, stěnovými, lomenými, skořepinovými a tělesovými prvky.

    Díky modulární koncepci softwaru můžete program RFEM vybavit odpovídajícími addony a využít je v nejrůznějších oblastech.

    Ocelový přípoj
    Subnavigation
    01
    Přehled
    02
    Funkce
    03
    Prostředí
    04
    Modelování
    05
    Zatížení a kombinace
    06
    Výpočet a zobrazení výsledků
    07
    Rozhraní
    08
    Dlubal centrum
    09
    Začínáme

    Lineární a nelineární analýza konstrukcí, vyhodnocení výsledků a tisková zpráva

    Celkový počet: 14
    Funkce 002027 | Individuální nastavení parametrů výpočtu
    • Výpočet
    • RFEM 6
    • RSTAB 9

    Individuální nastavení parametrů výpočtu

    Vyberte si individuálně vhodné parametry výpočtu pro svůj projekt: Výpočet lze provést pro všechny typy prutů podle teorie I., II. nebo III. řádu. Tuto volbu máme jak pro zatěžovací stavy, tak pro kombinace zatížení. Pro zatěžovací stavy, kombinace zatížení a kombinace výsledků lze specificky nastavit další parametry výpočtu, což zaručuje vysokou flexibilitu s ohledem na metodu výpočtu a podrobné specifikace.

    Funkce 002028 | Možnost zvyšovat zatížení postupně
    • Modely | Načítání
    • RFEM 6
    • RSTAB 9

    Možnost zvyšovat zatížení postupně

    Při aplikaci zatížení vám tato funkcionalita pomůže dále. Požadované zatížení může být aplikováno přírůstkově.. Tato možnost je vhodná zejména pro výpočty podle teorie velkých posunů (3. řád). V programu RFEM je také možné snadno provést postkritickou analýzu.

    Funkce 002029 | Výpočetní jádro s víceprocesorovou technologií
    • Výpočet
    • RFEM 6
    • Metoda konečných prvků

    Výpočetní jádro s víceprocesorovou technologií

    Nechte se přesvědčit výpočetním jádrem, jeho optimalizovaným síťovým propojením a neomezenou podporou víceprocesorové technologie. To nabízí výhody, jako například paralelní výpočet lineárních zatěžovacích stavů a kombinací zatížení několika procesory bez přídavného zatížení pracovní paměti. Matici tuhosti je nutné vytvořit pouze jednou. S rychlým a přímým řešením rovnic můžete počítat i velké systémy.
    Pokud potřebujete pro své modely spočítat mnoho kombinací zatížení, spustí program několik řešičů paralelně (jeden na jádro). Každý řešič pak spočítá kombinaci zatížení, čímž je proceosr lépe vytížený.
    Během výpočtu můžete cíleně sledovat vývoj deformace v diagramu a přesně tak vyhodnotit konvergenční chování.

    Funkce 002030 | Barevné znázornění vnitřních sil
    • Výsledky
    • RFEM 6

    Barevné znázornění vnitřních sil

    Přehlednost je velkou výhodou programu RFEM 6. V tabulkách výsledků se barevně zobrazí, zda existují kladné nebo záporné vnitřní síly a jaký je vztah k extrémním hodnotám. Kladné nebo záporné vnitřní síly lze také v grafice rozpoznat pomocí různých barev. Barvy lze v případě potřeby změnit.

    Funkce 002031 | Průběhy výsledků v grafech
    • Výsledky
    • RFEM 6
    • RSTAB 9

    Průběhy výsledků v grafech

    Přizpůsobte prezentaci svých dat vašim individuálním preferencím. Program nabízí možnost libovolného nastavení průběhů výsledků pro pruty, plochy (RFEM) a podpory. Podle potřeby lze definovat oblasti vyhlazení s průměrnými hodnotami nebo zobrazit či skrýt průběhy výsledků. Zajistíte tak cílené vyhodnocení vašich výsledků. Všechny diagramy lze navíc snadno přenést do tiskového protokolu.

    Vizualizace výsledků
    • 3D prohlížeč
    • 3D prohlížeč | Babylon
    • Virtuální realita
    Rozložení zatížení
    • 3D prohlížeč
    • 3D prohlížeč | Babylon
    • Virtuální realita
    Zobrazení rozložení zatížení
    • 3D prohlížeč
    • 3D prohlížeč | Babylon
    • Virtuální realita
    Železobetonová budova
    • 3D prohlížeč
    • 3D prohlížeč | Babylon
    • Virtuální realita
    • Výsledky
    • RFEM 6

    Vizualizace výsledků

    Výsledky si také můžete prohlédnout v jasném barevném zobrazení na renderovaném modelu. Lze tak například přesně rozpoznat natočení prutu nebo průběh napětí v ploše. Pokud si přejete nastavit barvy a rozsahy hodnot, je to snadno možné provést v ovládacím panelu.

    Funkce 002416 | Zobrazení výsledků pomocí ořezávací roviny
    • Obecné
    • RFEM 6
    • Statické konstrukce

    Zobrazení výsledků pomocí ořezávací roviny

    Tato funkce také přispívá k přehlednosti zobrazení výsledků. Ořezávací roviny jsou roviny řezu, které lze modelem libovolně proložit. Oblast před nebo za touto rovinou bude pak v pohledu skrytá. Tak můžete jasně a přehledně zobrazit výsledky například v průniku nebo uvnitř tělesa.

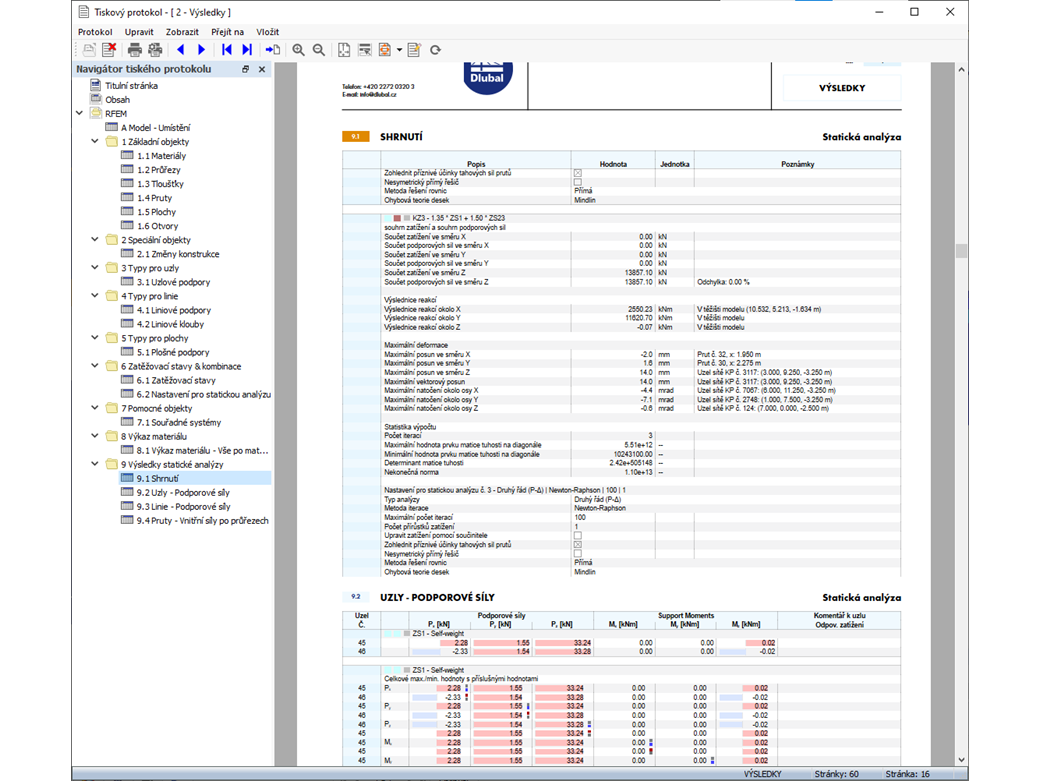
    Funkce 002033 | Podrobné tabulky výsledků
    • Výsledky
    • RFEM 6
    • RSTAB 9

    Podrobné tabulky výsledků

    Díky přehledným tabulkám budete mít vždy přehled o svých výsledcích. První tabulka výsledků obsahuje souhrnný přehled rovnováhy sil na konstrukci a maximálních deformací. Obdržíte také informace o samotném průběhu výpočtu. Další tabulky výsledků lze pro lepší přehled filtrovat podle různých kritérií, jako jsou extrémní hodnoty nebo výsledková místa.

    Detaily posouzení prutů se vzorci
    Detaily posouzení prutů se vzorci
    • Obecné
    • RFEM 6
    • RSTAB 9
      • Posouzení ocelových konstrukcí pro RFEM 6
      • Posouzení ocelových konstrukcí pro RSTAB 9
      • Ocelové konstrukce

    Výstup vzorců pro posouzení

    S programy Dlubal budete mít vždy přehled, ať už jsou vaše projekty z odvětví železobetonu, oceli, dřeva nebo hliníku. Program vytváří dokumentaci, kde se přehledně a detailně zobrazují návrhové vzorce použité při vašem posouzení (včetně odkazu na použitou rovnici z normy). Tyto vzorce lze vložit také do tiskového protokolu.

    K názornému videu
    Výpočtové diagramy v programu RFEM
    • Obecné
    • RFEM 6
    • RSTAB 9

    Vytváření výpočtových diagramů

    Chcete vytvářet výpočtové diagramy? V programech RFEM a RSTAB to lze globálně a bez problému. Výpočtové diagramy můžete vytvářet a organizovat přímo v navigátoru Data nebo pomocí hlavní nabídky Vložit → Výpočtové diagramy.
    Používejte výpočtové diagramy pro zaznamenání a znázornění vztahů mezi různými výsledky výpočtu.
    Podobné diagramy lze také superponovat.

    Vícenásobný tisk výsledků
    • Tiskový protokol
    • RFEM 6
    • RSTAB 9

    Vícenásobný tisk obrázků

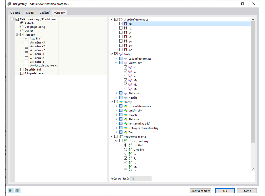
    Použijte funkci hromadného tisku pro údaje o modelu, zatížení a výsledky. Můžete vytvářet grafy z různých směrů, které sami definujete. Například můžete jediným kliknutím myši vytisknout všechny vnitřní síly jako izometrický pohled.

    Funkce 002035 | Vícejazyčný tiskový protokol
    • Tiskový protokol
    • RFEM 6
    • RSTAB 9

    Vícejazyčný tiskový protokol

    Program RFEM 6 samozřejmě nabízí našemu okruhu zákazníků z celého světa také rozsáhlé jazykové nastavení. Výstup do vašeho tiskového protokolu lze provést v různých jazycích: čeština, němčina, angličtina, francouzština, španělština, portugalština, italština, polština, ruština a čínština. Další jazyky si můžete založit sami.
    Přídavné texty lze jednoduše importovat. Nakonfigurujte si číslování stránek, například pro použití předpon. Protokol lze také exportovat jako soubor PDF.

    K názornému videu
    Ilustrace možností exportu tiskového protokolu do formátů RTF, PDF a HTML.
    • Obecné
    • RFEM 6
    • RSTAB 9
      • Informační model budovy (BIM)

    Export tiskového protokolu do formátů RTF, PDF nebo HTML

    Výstupní protokol můžete exportovat do formátů RTF, PDF nebo HTML. RTF soubory lze například načíst do textového programu MS Word.

    • K vysvětlujícímu videu
    Funkce 002036 | Ovládání rozsahu protokolu
    • Tiskový protokol
    • RFEM 6
    • RSTAB 9

    Ovládání rozsahu protokolu

    Sami se rozhodněte, jak obsáhlý má být váš tiskový výstup, a individuálně ho upravte podle výběrových kritérií. Jednoduše vytvořte šablony tiskových protokolů z existujících projektů. Můžete je znovu použít napříč projekty.

    E-shop

    Sestavte si svůj individuální balíček programů! Veškeré ceny najdete v online přehledu.

    • Rodina RFEM 6
    • Rodina RSTAB 9
    • Webové služby
    Přejít do e-shopu

    Spočítejte si cenu

    5 320,00 USD
    +900,00 USD
    Hala s obloukovou střechou
    Celková částka 6 220,00 USD
    Software pro navrhování a statické výpočty konstrukcí
    Dlubal Software s.r.o.

    Anglická 28
    120 00 Praha
    Česká republika

    +420 227 203 203 [email protected]
    Dlubal Software GmbH

    Am Zellweg 2
    93464 Tiefenbach
    Německo

    +49 9673 9203-0 [email protected]
    Řešení
    • Železobetonové konstrukce
    • Ocelové konstrukce
    • Dřevěné konstrukce
    • Ocelové přípoje
    Produkty
    • RFEM 6
    • RSTAB 9
    • RSECTION 1
    • RWIND 3
    Podpora
    • Často kladené dotazy (FAQ)
    • Položit individuální dotaz
    • Mapy zatížení sněhem, rychlosti větru a seizmického zatížení
    • Kontaktovat obchodní oddělení
    Novinky
    • Přihlásit se k odběru novinek
    • Aktuální novinky
    • Přehled událostí
    • Online školení
    Zdroje
    • Plná zkušební verze zdarma
    • Zveřejnit projekt
    • Projekty zákazníků
    • Online manuály
    Přidejte se i Vy k Dlubal
    Komunita Dlubal YouTube Facebook Pinterest TikTok Instagram
    © 2001–2026 Dlubal Software GmbH | Všechna práva vyhrazena
    Právní poučení
    O společnosti
    Mapa stránek
    Jazyk
    • Deutsch
    • English
    • Français
    • Español
    • Português
    • Italiano
    • Česky
    • Polski
    • Pусский
    • 中文(简体)