Community
    Connectez-vous à votre compte

    Inscrivez-vous à l’Extranet Dlubal pour tirer le meilleur parti du logiciel et avoir un accès exclusif à vos données personnelles.

    Créer un compte
    En vous connectant à votre compte Dlubal, vous acceptez les conditions générales de vente de Dlubal Software. Veuillez consulter notre Politique de confidentialité et notre Politique de cookies.
    0
    Boutique en ligne
    Contactez l'équipe commerciale
    Langue
    • Deutsch
    • English
    • Français
    • Español
    • Português
    • Italiano
    • Česky
    • Polski
    • Pусский
    • 中文(简体)
    • Secteurs d’activités
      • Structures en béton armé
      • Structures en béton précontraint
      • Structures acier
      • Structures en bois
      • Structures en maçonnerie
      • Structures en aluminium et légères
      • Bâtiments
      • Structures industrielles
      • Systèmes de canalisation
      • Construction de pont
      • Grues et ponts roulants
      • Tours et pylônes
      • Structures en verre
      • Structure en toile tendue et structure textile
      • Structures à câbles et à réseaux de câbles
      • Structures stratifiées et sandwich
      • Structures temporaires
      • Construction d’échafaudages et de rayonnages
      • Structures offshore
      • Silos et réservoirs de stockage
      • Installations d'exploitation des énergies renouvelables
      • Structures solaires et systèmes de montage
      • Construction navale et structures flottantes
      • Structures de convoyage
      • Structures de forage
      • Piscines et parcs aquatiques
      • Structures de conteneurs
      • Fondations sur pieux forés
      • Escaliers
      • Centrales électriques
      • Ingénierie hydraulique acier
      • Génie mécanique
      • Structures à coussins gonflables en ETFE
      Champs d'application
      • Ingénierie structurale
      • Analyse selon la méthode des éléments finis (MEF)
      • Simulation des flux de vent et génération des charges de vent
      • Analyse des contraintes
      • Analyse non linéaire
      • Analyse de stabilité
      • Analyse de flambement non linéaire
      • Analyse de la torsion de gauchissement
      • Analyses dynamiques et sismiques
      • Analyse dynamique non linéaire
      • Analyse pushover
      • Recherche de forme et patrons de coupe
      • Assemblages acier
      • Planification orientée BIM
      • Profilés formés à froid
      • Interaction sol-structure
      • Calcul de façades
      • Fondations et géotechnique
      • Phases de construction
      • Résistance au feu
      Normes
      • Eurocodes (EC)
      • Normes allemandes (DIN)
      • Normes britanniques (BS EN, BS)
      • Normes techniques de construction Italienne (NTC)
      • Normes américaines
      • Normes canadiennes (CSA)
      • Normes australiennes (AS)
      • Normes suisses (SIA)
      • Normes chinoises (GB, HK)
      • Normes indiennes (IS)
      • Normes mexicaines (RCDF, CFE Sismo 15)
      • Normes russes (SP)
      • Normes sud-africaines (SANS)
      • Normes brésiliennes (NBR)
      Services en ligne
      • Icône dans le menu supérieur de l’outil de géolocalisation Carte des charges de neige, des vitesses de vent et des charges sismiques
      • Icône Calcul dans le Cloud Calculs dans le Cloud
      • Icône Wiki calcul de structure Wiki du calcul de structure
      • Icône Propriétés de section des sections acier et bois Propriétés de sections en acier
      Ingénierie des structures pour systèmes solaires

      Dlubal Software vous aide à créer et à vérifier tout système de montage solaire. Travaillez efficacement avec des structures en acier, en aluminium et en béton dans un seul environnement.

      Explorer les outils
      Structures solaires Structures solaires | Version mobile
      API Dlubal

      Le nouveau service API Dlubal (gRPC) vous fournit une interface flexible pour le logiciel d'analyse structurelle basée sur Python et C#, avec un accès direct à l'ensemble de la gamme de produits Dlubal.

      Débuter avec l’API
      Arrière-plan pour la bannière du menu principal API Arrière-plan pour la bannière du menu principal API
    • Une icône RFEM 6 pour application de logiciel de calcul de structure. RFEM 6 Le seul logiciel MEF pour tous vos projets

      RFEM 6 constitue la base de la famille modulaire de programmes et sert à la définition de structures, de matériaux et d'actions pour des systèmes porteurs en plaques, voiles, coques et barres ainsi que pour des solides.

      En savoir plus
      Icône de changement de module complémentaire Modules complémentaires
      • Analyses supplémentaires
      • Analyse dynamique
      • Solutions spéciales
      • Vérification
      • Assemblages
      Icône RSTAB 9 sans bord RSTAB 9 Logiciel de structures filaires emblématique

      Grâce à RSTAB, l'ingénieur structure a accès à un logiciel de structures filaires 3D qui répond aux exigences du calcul de structure moderne et reflète l'état actuel des techniques de construction.

      En savoir plus
      Icône de changement de module complémentaire Modules complémentaires
      • Analyses supplémentaires
      • Analyse dynamique
      • Solutions spéciales
      • Vérification
      Icône RSECTION 1 sans bord RSECTION 1 Calculs de section utilisateurs

      RSECTION aide les ingénieurs en structure en déterminant les caractéristiques des sections transversales pour une grande variété de profils et permet une analyse de contrainte subséquente.

      En savoir plus
      Icône RWIND 3 sans bord RWIND 3 Logiciel CFD pour souffleries numériques

      RWIND 3 est une soufflerie numérique pour la simulation des flux de vent autour de toutes géométries de bâtiments et pour le calcul des charges de vent sur leurs surfaces.

      En savoir plus
      Icône API API Dlubal Votre porte vers la modélisation paramétrique et l’automatisation

      Le nouveau service API de Dlubal (gRPC) vous offre une interface flexible basée sur Python et C# pour le logiciel de calcul de structure, avec un accès direct à toute la gamme de produits Dlubal. Profitez d’une intégration transparente et puissante dans votre logiciel Dlubal – idéal pour la modélisation paramétrique et les tâches d’optimisation complexes.

      Découvrir l’API
      Documentation de l’API Documentation API
      • Index
      • Premiers pas
      • Applications
      • Objets de modèle
      • Abonnements & prix
      • Exemples
      Analyse aux éléments finis pour les assemblages en acier

      Concevez et analysez des connexions en acier en utilisant le CBFEM, conforme aux normes EN 1993‑1‑8 et AISC 360, entièrement intégré dans RFEM 6 pour des flux de travail structurels plus rapides et plus précis.

      En savoir plus
      Assemblages acier Assemblages en acier
      Outil de zone géographique

      Le service en ligne Dlubal fournit des cartes de zones pour la détermination rapide des charges de neige, des vitesses de vent et des données sismiques.

      Zones de charge
      Outil de visualisation de zone géographique affichant des cartes de neige, de vent et sismiques avec des illustrations pour les évaluations des charges environnementales. Illustration des cartes des zones géographiques de neige, de vent et sismiques sur une version mobile montrant différentes régions et données.
      Versions précédentes
    • Support technique
      • Foire aux Questions (FAQ)
      • Base de connaissance
      • Fonctionnalités de produit
      • Licences
      • Poser une question
      • Notre équipe de support
      • Soumettre une fonctionnalité ou une idée
      • Résolution des problèmes de licences et autorisations
      • Signaler un problème ou un bug
      • Mises à jour du logiciel
      • Problèmes de logiciel
      • Formules | Les mathématiques, c'est amusant !
      Formations
      • Premiers pas avec RFEM
      • Premiers pas avec RSTAB
      • Formation en ligne
      • Formation chez Dlubal
      • Catalogue de formation
      • Formation Intra-entreprises
      • Vidéos
      • Vidéos d’e-learning
      • Webinaires Dlubal
      • Cours en ligne
      Service
      • Support / service client gratuit
      • Extranet | Mon compte
      • Contrat de service
      • Outil de géolocalisation pour la détermination des charges
      • Mises à jour et mises à niveau
      • Versions antérieures des logiciels Dlubal
      Vente
      • Boutique en ligne
      • Notre équipe commerciale
      • Contacter notre équipe commerciale
      • Demander une démonstration de produit en ligne
      • Pourquoi choisir Dlubal Software ?
      Assistante IA
      • Mia - Votre assistante IA disponible 24 h/24
      • Découvrez votre assistante IA personnelle
      Support technique et services gratuits

      Besoin d'aide ? Accédez à des options d'assistance gratuites incluant une assistance IA 24h/24 et 7j/7, un support par email et des webinaires.

      En savoir plus
      Support et services gratuits Support et service gratuits
      Trouver rapidement des réponses

      Trouvez des réponses rapides aux questions courantes concernant Dlubal Software. Recherchez ou filtrez des centaines de FAQ pour résoudre les problèmes en un rien de temps.

      Voir la FAQ
      FAQ FAQ | Version mobile
    • Nouveautés
      • Actualités
      • Nouvelles fonctionnalités de produit
      • S’abonner à la newsletter
      • Nouveaux programmes
      • Blog Dlubal
      Formations
      • Formations en ligne
      • Formation individuelle
      Événements
      • Vue d'ensemble des événements Dlubal
      • Conférences et salons
      • Webinaires
      Maîtriser l’ingénierie avec les webinaires

      Rejoignez les leaders de l'industrie et explorez des solutions en génie structurel et logiciel. Améliorez vos compétences avec nos sessions en direct !

      Voir les prochains webinaires
      3D FEA Software RFEM 6 | First Steps Menu Image de bannière | Actualités webinaires | Version mobile
      Libérez le pouvoir de l’innovation

      Découvrez des outils et améliorations de pointe conçus pour optimiser votre flux de travail en ingénierie.

      Découvrir les nouvelles fonctionnalités
      Explore New Features Image de bandeau de menu | Nouveaux_FonctionnalitésProduit | Version mobile
    • Télécharger la version complète

      Souhaitez-vous essayer les logiciels performants de Dlubal Software ? C’est possible ! Grâce à la version d’essai complète gratuite de 90 jours, vous pouvez tester entièrement toutes nos solutions.

      Télécharger la version d’essai
      Espace gratuit Dlubal

      Dans l’espace gratuit de Dlubal, vous avez accès à des webinaires, des articles et des versions d’essai - et ce, sur une seul et même plateforme.

      En savoir plus
      Exemples
      • Modèles de calcul de structure à télécharger
      • Soumettre un modèle de calcul de structure
      • Exemples introductifs et tutoriels
      • Exemples de vérification
      • Vue d'ensemble des figures
      Documentation
      • Manuels en ligne
      • Manuels
      • Dépliants, brochures et certificats
      Références
      • Projets clients
      • Pourquoi soumettre un projet client ?
      • Comment soumettre un projet client ?
      • Soumettre un projet client
      Télécharger des modèles gratuits

      Explorez des milliers de modèles structurels prêts à l'emploi. Téléchargez-les, adaptez-les et utilisez-les comme modèles pour accélérer votre processus de conception.

      Découvrir les modèles
      Modèles de calcul de structure à télécharger Modèles gratuits à télécharger | Version mobile
      Espace Dlubal

      Obtenez de l'aide d'experts quand vous en avez besoin. Profitez de l'assistance IA gratuite, du support par email, des webinaires en direct et des services premium pour les utilisateurs du contrat de service Pro.

      Obtenir de l’assistance
      Support et services gratuits Support et services gratuits | Version mobile - Dlubal Software
    • E-learning
      • RFEM 6 pour débutants
      • RFEM 6 pour les étudiants
      • Programmation avec RFEM 6 et Python
      • RFEM 6 avec Rhino & Grasshopper
      • RFEM 5 pour débutants
      • Modélisation avec RFEM 5
      • Vidéos d'apprentissage pour les étudiants
      • Tutoriels sur les logiciels Dlubal
      • Les meilleurs trucs et astuces pour RFEM
      • Formations en ligne enregistrées
      • Webinaires enregistrés
      Étudiants et établissements scolaires
      • Logiciels de calcul de structure gratuits pour les étudiants
      • Demander ou renouveler la licence étudiante gratuite
      • Demander une licence enseignante gratuite
      • Soumettre un mémoire de fin d’études
      • Pourquoi soumettre votre projet de fin d’études ?
      • Projets de fin d’études avec les logiciels de calcul de structure Dlubal
      • Logiciels de calcul de structure gratuits pour les universités et centres de formation
      • Demander un pack éducation
      • Formation d’introduction gratuite pour les universités
      • Demander une date de formation
      Plateforme de connaissance
      • Premiers pas avec RFEM
      • Vidéos
      • Manuels en ligne
      • Wiki du calcul de structure
      • Base de connaissance
      • Foire aux Questions (FAQ)
      Infodivertissement
      • Podcast
      • Blog Dlubal
      • Introduction au calcul de structure
      Premiers pas avec RFEM 6

      Faites vos premiers pas avec RFEM 6 et découvrez à quelle vitesse vous pouvez modéliser et calculer. Personnalisez avec des modules complémentaires pour encore plus de possibilités.

      Premiers pas
      3D FEA Software RFEM 6 | First Steps Menu Image de bannière | Actualités webinaires | Version mobile
      Logiciel de calcul de structure gratuit pour les étudiants

      Des milliers d'étudiants dans le monde bénéficient déjà des logiciels Dlubal. Profitez d'un accès gratuit, de formations et du soutien d'experts tout au long de vos études.

      Obtenir une version gratuite
      Logiciel de calcul de structures gratuit pour les étudiants Logiciel de calcul de structures gratuit pour étudiants
    • À propos
      • Historique et chiffres
      • Philosophie de la société
      • Pourquoi choisir Dlubal Software ?
      • Comparaison de produits
      • Politique de qualité
      • Notre équipe
      Contact
      • Sites de Dlubal Software dans le monde
      • Revendeur Dlubal agréés
      Références
      • Retours d'expérience
      • Projets clients
      • Études de cas
      • Pourquoi soumettre un projet client ?
      • Exemples de vérification
      • Votre avis
      • Participation à des projets de recherche
      Nos clients

      Nous présentons nos clients qui réalisent leurs projets avec les logiciels Dlubal. Découvrez comment nos clients du monde entier mettent en œuvre des solutions innovantes dans le domaine de la construction et de l’ingénierie à l’aide d’outils avancés pour les analyses statiques et dynamiques.

      Voir nos clients
      Réussir ensemble

      Découvrez comment les ingénieurs de premier plan à travers le monde font confiance à nos solutions pour élever leurs projets avec nous.

      Voir nos clients
      See Our Customers Image de bannière du menu | Entreprise_NosClients_Mobile
      Rencontrez les experts

      Nos ingénieurs dédiés sont là pour vous aider avec la modélisation, la conception et les défis techniques—à tout moment, n'importe où.

      Contacter le support
      Our Team Image de bannière de menu | Société_Notre équipe | Version mobile
    • Carrière
      • Offres d’emploi
      • Équipes
      • Blog des collègues
      • Informations
      Offres d’emploi
      • Toutes les offres d’emploi
      • Développement de produit
      • Support client
      • Vente
      • Marketing
      • Développement logiciel
      • Administration
      • Stagiaires
      • Autres
      Équipes
      • Développement de produits
      • Support client
      • Ventes
      • Marketing
      • Développement de logiciels
      • Administration
      Pourquoi choisir Dlubal ?
      • Culture d’entreprise
      • Avantages pour les employés
      Construisez votre avenir avec nous

      Découvrez comment notre équipe façonne l'avenir de l'ingénierie. Expérimentez l'innovation, la croissance et des défis passionnants.

      Carrière chez Dlubal Image de bannière de menu | Carrière chez Dlubal Mobile
      Trouvez l’emploi de vos rêves

      Rejoignez un leader mondial des logiciels d'ingénierie et faites passer votre carrière à un niveau supérieur.

      Découvrir les offres d’emploi
      All Open Positions Image de menu | Postes vacants sur mobile
    • Boutique en ligne
    Produits principaux
    Une icône RFEM 6 pour application de logiciel de calcul de structure.
    RFEM 6
    Icône RSTAB 9 sans bord
    RSTAB 9
    Icône RWIND 3 sans bord
    RWIND 3
    Icône RSECTION 1 sans bord
    RSECTION
    Services en ligne
    Icône de l’outil Geo-Zone Tool
    Outil de géolocalisation
    Propriétés de section
    Propriétés de section
    Icône API
    API
    Icône « Calcul dans le Cloud »
    Calcul dans le Cloud
    Modèles téléchargeables
    Télécharger le modèle
    Icône Communauté Dlubal
    Communauté Dlubal
    Icône Articles de la base de connaissances
    Base de connaissances
    Webinaires en ligne
    Webinaires
    Connectez-vous à votre compte

    Inscrivez-vous à l’Extranet Dlubal pour tirer le meilleur parti du logiciel et avoir un accès exclusif à vos données personnelles.

    Se connecter Créer un compte
    Essai gratuit de 90 jours
    Connectez-vous à votre compte

    Inscrivez-vous à l’Extranet Dlubal pour tirer le meilleur parti du logiciel et avoir un accès exclusif à vos données personnelles.

    Se connecter Créer un compte
    • Produits
    • Analyse aux éléments finis (AEF)
    • RFEM 6
    • Calcul et résultats
    Icône pour RFEM 6 | Dlubal Software RFEM 6
    Manuels en ligne
    • Manuel de RFEM 6
    • Tutoriel pour RFEM 6
    • RFEM 6 / RSTAB 9 | Vos premiers pas
    }
    calculator icon
    Nos prix
    Logiciel aux éléments finis RFEM 6 | Calcul et sortie des résultats

    Logiciel aux éléments finis RFEM 6 | Calcul et sortie des résultats

    Vos calculs s'arrêtent-ils régulièrement ? Alors essayez le logiciel d'analyse aux éléments finis RFEM 6 ! Il vous permet de modéliser rapidement et facilement des calculs statiques et dynamiques ainsi que de vérifier des modèles avec des éléments de barre, de plaque, de disque, de structure pliée, de coque et de solide.

    Grâce à sa conception modulaire, vous pouvez enrichir RFEM avec divers modules complémentaires et, ainsi, l'utiliser dans de nombreux domaines.

    Assemblage acier
    Subnavigation
    01
    Aperçu
    02
    Fonctionnalités
    03
    Interface
    04
    Modélisation
    05
    Charges et combinaisons
    06
    Calcul et résultats
    07
    Interfaces
    08
    Dlubal Center
    09
    Vos premiers pas

    Calculs de structures linéaires et non linéaires, évaluation des résultats et rapport d’impression

    Nombre total d'articles : 14
    Fonctionnalité 002027 | Réglage individuel des paramètres de calcul
    • Calcul
    • RFEM 6
    • RSTAB 9

    Réglage individuel des paramètres de calcul

    Sélectionnez les paramètres de calcul adaptés à votre projet : Vous pouvez effectuer le calcul pour tous les types de barres selon l’analyse du premier ordre, du second ordre ou l’analyse des grandes déformations. Cette option est disponible pour les cas de charge et les combinaisons de charges. Vous pouvez définir des paramètres de calcul supplémentaires spécifiquement pour les cas de charge, les combinaisons de charge et de résultats. Cela garantit une grande flexibilité en ce qui concerne la méthode de calcul et les spécifications détaillées.

    Fonctionnalité 002028 | Application incrémentale de charges optionnelle
    • Modélisation | Chargement
    • RFEM 6
    • RSTAB 9

    Application incrémentale de charges optionnelle

    Cette fonctionnalité vous aidera lors de l'application du chargement. Le chargement requis peut être appliqué de manière incrémentielle. Cette option est particulièrement adaptée pour vos calculs selon la théorie des grandes déformations. Dans RFEM, il est également possible d'effectuer facilement des calculs selon l'analyse post-critique.

    Fonctionnalité 002029 | Noyau de calcul avec processeur de technologie multi-cœur
    • Calcul
    • RFEM 6
    • Analyse aux éléments finis

    Noyau de calcul avec la technologie de processeur multi-cœur

    Laissez-vous séduire par le puissant noyau de calcul, sa mise en réseau optimisée et sa prise en charge de la technologie de processeur multi-cœur. Cela vous offre des avantages tels que le calcul parallèle de cas de charge linéaires et de combinaisons de charge par plusieurs processeurs sans trop solliciter la mémoire. La matrice de rigidité ne doit être déterminée qu'une seule fois. Vous pouvez même calculer des grands systèmes avec le solveur d'équations rapide et direct.
    Si vous devez calculer plusieurs combinaisons de charges pour vos modèles, le programme lance plusieurs solveurs en parallèle (un par cœur). Chaque solveur calcule ensuite une combinaison de charges, ce qui permet d'optimiser l'utilisation du cœur.
    Vous pouvez suivre spécifiquement l'évolution de la déformation dans un diagramme pendant votre calcul et ainsi évaluer avec précision le comportement de convergence.

    Fonctionnalité 002030 | Représentation colorée des efforts internes et des moments
    • Résultats
    • RFEM 6

    Affichage en couleurs des efforts internes

    La clarté est un grand point fort de RFEM 6. Dans vos tableaux de résultats, il est indiqué en couleur s'il existe des efforts internes positifs ou négatifs et quelle relation existe avec les valeurs extrêmes. Vous pouvez également voir les efforts internes positifs ou négatifs dans le graphique à l'aide des différentes couleurs. Si nécessaire, les couleurs peuvent être modifiées.

    Fonctionnalité 002031 | Diagrammes de résultat
    • Résultats
    • RFEM 6
    • RSTAB 9

    Diagrammes de résultats

    Personnalisez l'affichage de vos données comme vous le souhaitez. Les diagrammes de résultats des barres, des surfaces (RFEM) et des appuis peuvent être configurés librement. Vous pouvez définir des zones de lissage avec des valeurs moyennes ou, si nécessaire, afficher ou masquer la distribution des résultats. Cela garantit une évaluation ciblée de vos résultats. De plus, tous les diagrammes peuvent être facilement ajoutés au rapport d'impression.

    Visualisation des résultats
    • Visionneuse 3D
    • Visionneuse 3D | Babylon
    • Réalité virtuelle
    Distribution de charge
    • Visionneuse 3D
    • Visionneuse 3D | Babylon
    • Réalité virtuelle
    Affichage de la distribution de la charge
    • Visionneuse 3D
    • Visionneuse 3D | Babylon
    • Réalité virtuelle
    Bâtiment en béton armé
    • Visionneuse 3D
    • Visionneuse 3D | Babylon
    • Réalité virtuelle
    • Résultats
    • RFEM 6

    Visualisation des résultats

    Vous pouvez également voir vos résultats dans un affichage en couleurs organisé sur le modèle rendu. Vous pouvez ainsi identifier avec précision la torsion d'une barre ou la répartition des contraintes sur une surface, par exemple. Si vous souhaitez définir des couleurs et des plages de valeurs, vous pouvez facilement le faire dans le panneau de configuration.

    Fonctionnalité 002416 | Affichage des résultats à l'aide d'un plan de coupe
    • Général
    • RFEM 6
    • Conception et calcul de structure

    Affichage des résultats à l'aide d'un plan de coupe

    Cette fonctionnalité contribue également à un affichage clair de vos résultats. Les plans de coupe sont des plans sécants que vous pouvez placer librement dans le modèle. Ainsi, la zone devant ou derrière le plan est masquée dans l'affichage. Vous pouvez ainsi afficher clairement et simplement les résultats à une intersection ou dans un solide, par exemple.

    Fonctionnalité 002033 | Tableaux de résultats complets
    • Résultats
    • RFEM 6
    • RSTAB 9

    Tableaux de résultats complets

    Des tableaux clairement structurés vous permettent de toujours garder un œil sur vos résultats. Le premier tableau de résultats est un aperçu de l'équilibre des forces dans le système et des déformations maximales. Vous recevrez également des informations sur le processus de calcul lui-même. Vous pouvez filtrer les autres tableaux de résultats selon certains critères tels que les valeurs extrêmes ou les points de vérification pour une meilleure vue d'ensemble.

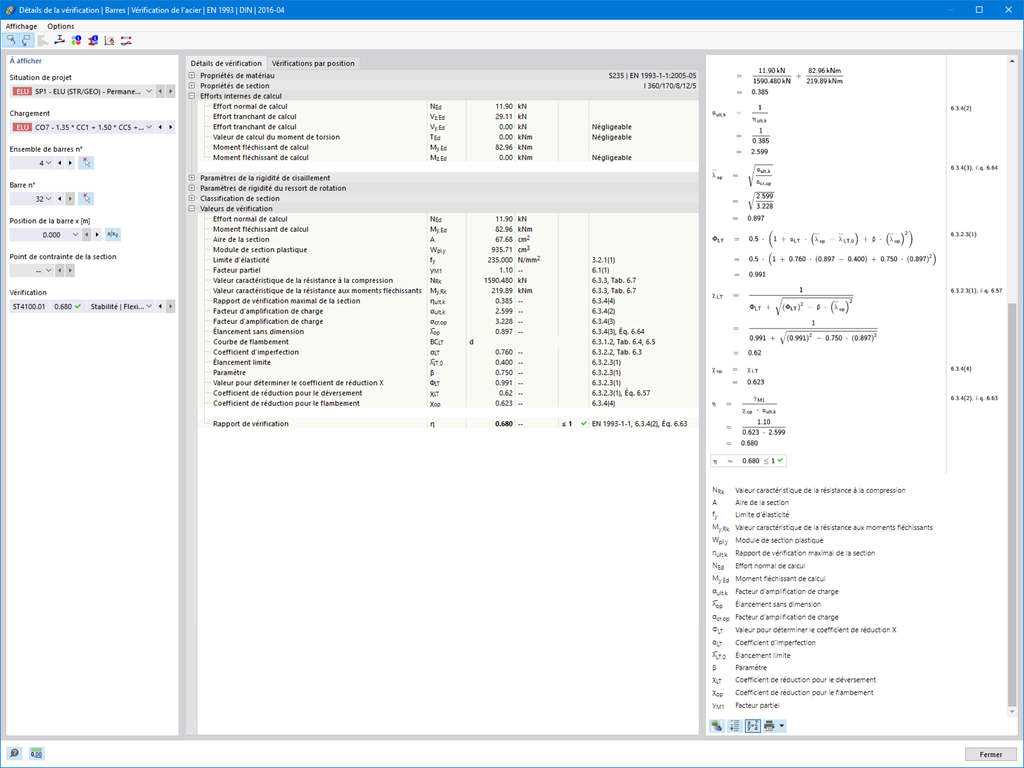
    Détails de vérification des barres avec des formules de calcul
    Détails de vérification des barres avec des formules de calcul
    • Général
    • RFEM 6
    • RSTAB 9
      • Vérification de l’acier pour RFEM 6
      • Vérification de l'acier pour RSTAB 9
      • Structures en acier

    Sortie des formules de calcul

    Avec Dlubal Software, vous avez toujours une vue d'ensemble, que vos projets soient liés au béton armé, à l'acier, au bois, à l'aluminium ou à d'autres branches d'activité. Le programme affiche clairement les formules de vérification utilisées dans votre vérification (avec une référence à l'équation utilisée de la norme). Ces formules de vérification peuvent également être affichées dans le rapport d'impression.

    Accéder à la vidéo explicative
    Diagrammes de calcul dans RFEM
    • Général
    • RFEM 6
    • RSTAB 9

    Création de diagrammes de calcul

    Vous souhaitez créer des diagrammes de calcul ? Cela fonctionne de manière globale et sans problème avec RFEM et RSTAB. Créez et organisez vos diagrammes de calcul directement dans le Navigateur - Données ou via le menu Insérer → Diagrammes de calcul.
    Les diagrammes de calcul vous permettent d'enregistrer et d'afficher les relations entre les différents résultats du calcul.
    Il est également possible de superposer des diagrammes identiques.

    Impression multiple des résultats
    • Rapport d'impression
    • RFEM 6
    • RSTAB 9

    Impression multiple des graphiques

    Utilisez la fonction d'impression en série pour vos données de modèle, vos charges et vos résultats. Vous pouvez créer les graphiques à partir de différentes directions que vous définissez vous-même. Vous pouvez par exemple imprimer tous les efforts internes sous forme de vue isométrique d'un simple clic.

    Fonctionnalité 002035 | Sortie de rapport multilingue
    • Rapport d'impression
    • RFEM 6
    • RSTAB 9

    Sortie de rapport multilingue

    Bien entendu, RFEM 6 propose de nombreux paramètres linguistiques pour nos clients du monde entier. La sortie de votre rapport d'impression peut être effectuée dans différentes langues : allemand, anglais, français, espagnol, portugais, italien, tchèque, polonais, russe et chinois. Vous pouvez vous-même créer d'autres langues.
    Vous pouvez facilement importer des textes supplémentaires. Vous avez la possibilité de paramétrer la numérotation des pages en utilisant des préfixes, par exemple. Vous pouvez également exporter le rapport sous forme de fichier PDF.

    Accéder à la vidéo explicative
    Illustration des options d’export d’un rapport d’impression aux formats RTF, PDF et HTML
    • Général
    • RFEM 6
    • RSTAB 9
      • Modélisation des informations du bâtiment (BIM)

    Export du rapport d’impression au format RTF, PDF ou HTML

    Vous pouvez exporter le rapport d'impression au format RTF, PDF ou HTML. Les fichiers RTF peuvent par exemple être importés dans le logiciel de traitement de texte MS Word.

    • Voir la vidéo explicative
    Fonctionnalité 002036 | Sélection des contenus du rapport d’impression
    • Rapport d'impression
    • RFEM 6
    • RSTAB 9

    Sélection des contenus du rapport d’impression

    Décidez vous-même de la longueur de votre rapport d'impression et ajustez-le individuellement à l'aide des critères de sélection. Créez simplement des modèles-types de rapport d'impression à partir de projets existants. Vous pouvez les réutiliser dans tous vos projets.

    Boutique en ligne

    Configurez votre propre package de logiciels et trouvez les prix en ligne !

    • Famille de programmes RFEM 6
    • Famille de programmes RSTAB 9
    • Services Web
    Vers la boutique en ligne

    Calculez votre prix

    5 320,00 USD
    +900,00 USD
    Halle avec toit en arc
    Montant total 6 220,00 USD
    Logiciels de calcul de structures
    Dlubal Software SARL

    32, rue de Cambrai
    75019 Paris
    France

    +33 9 80 40 58 20 [email protected]
    Dlubal Software GmbH

    Am Zellweg 2
    93464 Tiefenbach
    Allemagne

    +49 9673 9203-0 [email protected]
    Solutions
    • Structures en béton armé
    • Structures acier
    • Structures en bois
    • Assemblages acier
    Produits
    • RFEM 6
    • RSTAB 9
    • RSECTION 1
    • RWIND 3
    Support technique
    • Foire aux Questions (FAQ)
    • Poser une question
    • Carte des charges de neige, des vitesses de vent et des charges sismiques
    • Contacter notre équipe commerciale
    Actualités
    • S’abonner à la newsletter
    • Actualités
    • Vue d'ensemble des événements Dlubal
    • Formations en ligne
    Ressources
    • Télécharger la version d’essai complète
    • Soumettre un projet client
    • Projets clients
    • Manuels en ligne
    Rejoindre l'équipe Dlubal
    Communauté Dlubal YouTube Facebook Pinterest TikTok Instagram
    © 2001-2026 Dlubal Software GmbH | Tous droits réservés
    Mentions légales
    À propos
    Plan du site
    Langue
    • Deutsch
    • English
    • Français
    • Español
    • Português
    • Italiano
    • Česky
    • Polski
    • Pусский
    • 中文(简体)