Community
    Bei Ihrem Konto anmelden

    Registrieren Sie sich für das Dlubal-Extranet, um die Software optimal zu nutzen und exklusiven Zugang zu Ihren persönlichen Daten zu erhalten.

    Konto erstellen
    Mit der Anmeldung erklären Sie sich mit den Nutzungs- und Kaufbestimmungen von Dlubal einverstanden. Bitte beachten Sie unsere Datenschutzerklärung und unseren Cookie-Hinweis.
    0
    Webshop
    Vertriebsteam kontaktieren
    Sprache
    • Deutsch
    • English
    • Français
    • Español
    • Português
    • Italiano
    • Česky
    • Polski
    • Pусский
    • 中文(简体)
    • Branchen
      • Stahlbetonbau
      • Spannbetonbau
      • Stahlbau
      • Holzbau
      • Mauerwerksbau
      • Aluminium- und Leichtbau
      • Gebäude
      • Industriebauten und Anlagenbau
      • Rohrleitungen
      • Brückenbau
      • Krane und Kranbahnen
      • Türme und Masten
      • Glasbau
      • Membranbau und Textilbau
      • Seil- und Seilnetzstrukturen
      • Laminat- und Sandwichtragwerke
      • Fliegende Bauten
      • Gerüst- und Regalbau
      • Offshore-Strukturen
      • Silos und Speicherbehälter
      • Erneuerbare-Energien-Anlagen
      • Solaranlagen & Montagesysteme
      • Schiffbau und Schwimmkörper
      • Fördertechnik
      • Bohrtechnik
      • Schwimmbäder, Spaßbäder und Freibäder
      • Containerbau
      • Bohrpfahlgründungen
      • Treppenkonstruktionen
      • Kraftwerksanlagen
      • Stahlwasserbau
      • Maschinenbau
      • Pneumatische Tragwerke
      Anwendungsbereiche
      • Tragwerksplanung
      • Finite-Elemente-Berechnungen (FEM)
      • Windsimulation & Windlastgenerierung
      • Spannungsberechnungen
      • Nichtlineare Berechnungen
      • Stabilitätsanalysen
      • Nichtlineare Beulanalysen
      • Wölbkrafttorsionsanalysen
      • Dynamische und seismische Analysen
      • Nichtlineare Dynamik
      • Pushover-Analysen
      • Formfindung und Zuschnitt
      • Stahlanschlüsse
      • BIM-orientierte Planung
      • Kaltgeformte Profile
      • Boden-Bauwerk-Interaktion
      • Fassadenstatik
      • Fundamente und Grundbau
      • Bauzustände
      • Brandschutz
      Normen
      • Eurocodes (EC)
      • Deutsche Normen (DIN)
      • Britische Normen (BS EN, BS)
      • Italienische Normen (NTC)
      • US-Normen
      • Kanadische Normen (CSA)
      • Australische Normen (AS)
      • Schweizer Normen (SIA)
      • Chinesische Normen (GB, HK)
      • Indische Normen (IS)
      • Mexikanische Normen (RCDF, CFE Sismo 15)
      • Russische Normen (SP)
      • Südafrikanische Normen (SANS)
      • Brasilianische Normen (NBR)
      Online-Dienste
      • Symbol für das Geo-Zonen-Tool im oberen Menü Schneelastzonen, Windzonen und Erdbebenzonen
      • Symbol für Cloud-Berechnung Cloud-Berechnungen
      • Symbol für Statik-Wiki Statik-Wiki
      • Symbol für Querschnittswerte von Stahl- und Holzprofilen Querschnittswerte von Stahlprofilen und Querschnitten
      Tragwerksplanung für Solaranlagen

      Dlubal Software unterstützt Sie bei der Erstellung und Überprüfung beliebiger Solar-Montagesysteme. Arbeiten Sie effizient mit Stahl-, Aluminium- und Betonkonstruktionen in einer einzigen Umgebung.

      Tools erkunden
      Solaranlagen Solaranlagen | Mobile Version
      Dlubal API

      Der neue Dlubal API-Dienst (gRPC) bietet Ihnen eine flexible Schnittstelle zur Statiksoftware auf Basis von Python und C# mit direktem Zugriff auf die gesamte Dlubal-Produktpalette.

      Einstieg mit API
      Hintergrund für die Hauptmenü-Banner-API Hintergrund für die Hauptmenü-Banner-API
    • Symbol für RFEM 6, eine Softwareanwendung zur Finite-Elemente-Analyse. RFEM 6 Die einzige FEA-Software, die Sie für Ihre Projekte brauchen

      RFEM 6 bildet die Basis der modularen Programmfamilie und dient zur Definition von Strukturen, Materialien und Einwirkungen für Platten-, Scheiben-, Schalen- und Stabtragwerke sowie für Volumen- und Kontaktelemente.

      Weitere Infos
      Add-On-Schaltersymbol Add-Ons
      • Zusätzliche Analysen
      • Dynamische Analysen
      • Sonderlösungen
      • Bemessung
      • Anschlüsse
      RSTAB 9-Symbol ohne Ränder RSTAB 9 Das ikonische Stabwerksprogramm

      Mit RSTAB 9 steht dem anspruchsvollen Tragwerksplaner eine 3D-Stabwerkssoftware zur Verfügung, die den Anforderungen im modernen Ingenieurbau gerecht wird und die den aktuellen Stand der Technik widerspiegelt.

      Weitere Infos
      Add-On-Schaltersymbol Add-Ons
      • Zusätzliche Analysen
      • Dynamische Analysen
      • Sonderlösungen
      • Bemessung
      RSECTION 1-Symbol ohne Ränder RSECTION 1 Benutzerdefinierte Querschnittsberechnungen

      RSECTION unterstützt Tragwerksplaner, indem es Profilkennwerte für unterschiedlichste Querschnitte ermittelt und eine anschließende Spannungsanalyse ermöglicht.

      Weitere Infos
      RWIND 3-Symbol ohne Ränder RWIND 3 CFD-Software für digitale Windkanäle

      RWIND 3 ist ein digitaler Windkanal zur Simulation von Windströmungen um beliebige Gebäudegeometrien und zur Berechnung der Windlasten auf deren Oberflächen.

      Weitere Infos
      API-Symbol Dlubal API Ihr Tor zur parametrischen Modellierung und Automatisierung

      Der neue Dlubal API-Service (gRPC) bietet Ihnen eine flexible Schnittstelle zur Statiksoftware auf Basis von Python und C#, mit direktem Zugriff auf die gesamte Dlubal-Produktpalette. Profitieren Sie von einer nahtlosen und leistungsstarken Integration in Ihre Dlubal-Software – ideal für parametrische Modellierung und komplexe Optimierungsaufgaben.

      API entdecken
      API-Dokumentation API Dokumentation
      • Index
      • Erste Schritte
      • Anwendungen
      • Modellobjekte
      • Abos & Preise
      • Beispiele
      FEM für Stahlverbindungen

      Entwerfen und analysieren Sie Stahlverbindungen mit CBFEM gemäß EN 1993-1-8 und AISC 360, vollständig integriert in RFEM 6 für schnellere und genauere Arbeitsabläufe in der Tragwerksplanung.

      Mehr erfahren
      Stahlverbindungen Stahlverbindungen
      Geo-Zonen-Tool

      Der Dlubal-Online-Dienst stellt Zonenpläne für die schnelle Ermittlung von Schneelasten, Windgeschwindigkeiten und seismischen Daten bereit.

      Lastzonen prüfen
      Geo-Zonen-Tool mit visueller Darstellung von Schnee-, Wind- und Erdbebenkarten mit Illustrationen für Umweltlastbewertungen. Illustration von Schnee-, Wind- und seismischen Geo-Zonen-Karten in einer mobilen Version, die verschiedene Regionen und Daten zeigt.
      Überholte Produkte
    • Support
      • Häufig gestellte Fragen (FAQs)
      • Knowledge Base
      • Produkt-Features
      • Lizenzierung
      • Individuelle Frage stellen
      • Unser Team für den Support
      • Gewünschte Funktion oder Idee einreichen
      • Problemlösungen zur Lizenzierung & Autorisierung
      • Problem oder Fehler melden
      • Programmaktualisierungen
      • Programmprobleme
      • Formeln | Mathematik macht Spaß!
      Schulungen
      • Erste Schritte mit RFEM
      • Erste Schritte mit RSTAB
      • Online Schulungen
      • Ausbildung in Dlubal
      • Individualschulungen
      • Videos
      • E-Learning-Videos
      • Webinare - online informieren und lernen
      • Online Kurse
      Service
      • Kostenloser Support / Service
      • Extranet | Mein Konto
      • Projektsupport
      • Servicevertrag
      • Geo-Zonen-Tool für Lastermittlung
      • Updates und Upgrades
      • Ältere Programmversionen
      Verkauf
      • Webshop
      • Unser Team für den Verkauf
      • Vertriebsteam kontaktieren
      • Online-Produktdemo vereinbaren
      • Warum Dlubal software
      KI Support Assistentin
      • Mia – Ihre KI-Assistentin rund um die Uhr
      • Entdecken Sie Ihre persönliche KI-Assistentin
      Kostenloser Support und Service

      Brauchen Sie Hilfe? Nutzen Sie unsere kostenlosen Support-Optionen, darunter KI-Unterstützung rund um die Uhr, E-Mail-Support und Webinare.

      Mehr erfahren
      Kostenloser Support und Service Kostenloser Support und Service
      Schnell Antworten finden

      Finden Sie schnelle Antworten auf häufig gestellte Fragen zu Dlubal Software. Durchsuchen oder filtern Sie Hunderte von FAQs, um Probleme im Handumdrehen zu lösen.

      FAQ anzeigen
      Häufig gestellte Fragen (FAQ) FAQ | Mobile Version
    • Neuigkeiten
      • Aktuelle Nachrichten
      • Neue Produkt-Features
      • Newsletter abonnieren
      • Neue Programme
      • Dlubal Blog
      Schulungen
      • Online-Schulungen
      • Individualschulungen
      Events
      • Veranstaltungsübersicht
      • Messen/Seminare
      • Webinare
      Meistern Sie das Ingenieurwesen mit Webinaren

      Schließen Sie sich Branchenführern an und entdecken Sie Lösungen im Bereich Tragwerksplanung und Software. Erweitern Sie Ihre Kenntnisse mit unseren Live-Veranstaltungen!

      Nächste Webinare anzeigen
      3D FEA Software RFEM 6 | First Steps Banner-Bild in Menü | News-Webinare | Mobile Version
      Entfesseln Sie die Kraft der Innovation

      Entdecken Sie innovative Tools und Verbesserungen, die Ihren technischen Arbeitsablauf optimieren.

      Neue Features entdecken
      Neue Features entdecken Menü-Bannerbild | News_ProductFeatures | Mobile Version
    • Vollversion herunterladen

      Möchtest du die Leistungsfähigkeit der Dlubal Software Programme ausprobieren? Du hast die Möglichkeit! Mit der kostenlosen 90-Tage-Vollversion kannst du alle unsere Programme vollständig testen.

      Jetzt Testversion starten
      Dlubal Gratisbereich

      Im Dlubal-Gratisbereich erhältst du Zugang zu Webinaren, Artikeln und Testmöglichkeiten der Software – alles kostenfrei und übersichtlich an einem Ort vereint.

      Weitere Infos
      Beispiele
      • Statikmodelle zum Herunterladen
      • Statikmodell einreichen
      • Einführungs- und Übungsbeispiele
      • Verifikationsbeispiele
      • Bilderübersicht
      Dokumente
      • Online-Handbücher
      • Handbücher
      • Prospekte, Broschüren und Zertifikate
      Referenzen
      • Kundenprojekte
      • Warum Kundenprojekt einreichen?
      • Wie Kundenprojekt einreichen?
      • Kundenprojekt einreichen
      Kostenlose Modelle zum Download

      Entdecken Sie Tausende gebrauchsfertige Strukturmodelle. Um Ihren Bemessungsprozess zu beschleunigen, können Sie diese herunterladen, anpassen und als Vorlagen verwenden.

      Modelle entdecken
      Statikmodelle zum Herunterladen Kostenlose Modelle zum Download - Mobile Version
      Kostenfreie Zone von Dlubal Software

      Sie können sich jederzeit fachkundig helfen lassen. Als Benutzer von Service Contract Pro profitieren Sie von kostenloser KI-Unterstützung, E-Mail-Support, Live-Webinaren und Premium-Diensten.

      Support erhalten
      Kostenloser Support & Service Kostenloser Support & Service | Mobile Version
    • E-Learning
      • RFEM 6 für Einsteiger
      • RFEM 6 für Studenten
      • Programmieren mit RFEM 6 und Python
      • RFEM 6 mit Rhino & Grasshopper
      • RFEM 5 für Einsteiger
      • Modellieren mit RFEM 5
      • Statik-Lernvideos für Studenten
      • Schnelle Tutorials für die Dlubal-Programme
      • Die besten Tipps und Tricks in RFEM
      • Aufzeichnungnen zu Dlubal-Online-Schulungen
      • Aufgezeichnete Dlubal-Webinare
      Studenten und Schulen
      • Statiksoftware für Studenten kostenlos
      • Kostenlose Studentenversion anfordern bzw. verlängern
      • Antrag auf kostenlose Version für Lehrkräfte
      • Abschlussarbeit einreichen
      • Warum Abschlussarbeit einreichen?
      • Abschlussarbeiten mit Dlubal-Statiksoftware
      • Statiksoftware für Hochschulen kostenlos
      • Schulpaket anfordern
      • Gratis-Einführungsschulung für Hochschulen
      • Schulungstermin anfordern
      Knowledge Platform
      • Erste Schritte mit RFEM
      • Videos
      • Online-Handbücher
      • Statik-Wiki
      • Knowledge Base
      • Häufig gestellte Fragen (FAQs)
      Infotainment
      • Podcast
      • Dlubal Blog
      • Einführung in die Tragwerksplanung
      Erste Schritte mit RFEM 6

      Machen Sie Ihre ersten Schritte mit RFEM 6 und entdecken Sie, wie schnell Sie Modelle erstellen und Berechnungen durchführen können. Passen Sie das Programm mit Add-Ons an, um noch mehr Funktionen zu nutzen.

      Erste Schritte
      3D FEA Software RFEM 6 | First Steps Banner-Bild in Menü | News-Webinare | Mobile Version
      Statiksoftware für Studenten gratis

      Tausende Studenten weltweit profitieren bereits von Dlubal Software. Genießen Sie während Ihres gesamten Studiums kostenlosen Zugang, Schulungen und kompetenten Support.

      Kostenlose Lizenz erhalten
      Statiksoftware für Studenten gratis Statiksoftware für Studenten gratis
    • Über uns
      • Historie und Zahlen
      • Firmenphilosophie
      • Warum Dlubal Software?
      • Produktvergleich
      • Qualitätspolitik
      • Unser Team
      Kontakt
      • Dlubal-Standorte weltweit
      • Autorisierte Dlubal-Reseller
      Referenzen
      • Kundenrezensionen
      • Kundenprojekte
      • Erfolgsgeschichten
      • Warum Kundenprojekt einreichen?
      • Verifikationsbeispiele
      • Ihre Rezension
      • Beteiligung an Forschungsprojekten
      Unsere Kunden

      Wir präsentieren unsere Kunden, die ihre Projekte mit Dlubal Software realisieren. Erfahren Sie, wie unsere Kunden weltweit innovative Lösungen im Bauwesen und Ingenieurwesen mithilfe fortschrittlicher Werkzeuge für statische und dynamische Analysen umsetzen.

      Unsere Kunden ansehen
      Gemeinsam Erfolg schaffen

      Entdecken Sie, wie führende Ingenieure weltweit auf unsere Lösungen vertrauen, um ihre Projekte gemeinsam mit uns voranzubringen.

      Unsere Kunden
      Unsere Kunden Menü-Bannerbild | Company_OurCustomers_Mobile
      Treffen Sie die Experten

      Unsere engagierten Ingenieure stehen Ihnen jederzeit und überall bei der Modellierung, Bemessung und bei technischen Herausforderungen zur Seite.

      Mit dem Support in Verbindung treten
      Unser Team Menü-Bannerbild | Unternehmen_Über-uns | Mobile Version
    • Karriere
      • Jobs
      • Teams
      • Mitarbeiter-Blog
      • Einblicke
      Jobs
      • Alle Offene Stellen
      • Produktentwicklung
      • Kundensupport
      • Vertrieb
      • Marketing
      • Softwareentwicklung
      • Administration
      • Praktikanten
      • Andere
      Teams
      • Produktentwicklung
      • Kundenservice
      • Vertrieb
      • Marketing
      • Softwareentwicklung
      • Administration
      Warum zu Dlubal?
      • Unternehmenskultur
      • Mitarbeitervorteile
      Gestalten Sie Ihre Zukunft mit uns

      Entdecken Sie, wie unser Team die Zukunft des Ingenieurwesens gestaltet. Erleben Sie Innovation, Wachstum und spannende Herausforderungen.

      Karriere bei Dlubal Menü-Bannerbild | Karriere bei Dlubal - Mobilversion
      Finden Sie Ihren Traumjob

      Werden Sie Teil eines weltweit führenden Anbieters von Ingenieursoftware und bringen Sie Ihre Karriere auf ein neues Niveau.

      Offene Stellen entdecken
      Alle offenen Stellen Menü-Bannerbild | Offene Stellen - Mobilversion
    • Webshop
    Hauptprodukte
    Symbol für RFEM 6, eine Softwareanwendung zur Finite-Elemente-Analyse.
    RFEM 6
    RSTAB 9-Symbol ohne Ränder
    RSTAB 9
    RWIND 3-Symbol ohne Ränder
    RWIND 3
    RSECTION 1-Symbol ohne Ränder
    RSECTION
    Online-Dienste
    Symbol für Geo-Zonen-Tool
    Geo-Zonen-Tool
    Querschnittswerte
    Querschnittswerte
    API-Symbol
    API
    Symbol für Cloud-Berechnung
    Cloud-Berechnung
    Herunterladbare Modelle
    Herunterladbare Modelle
    Symbol für Dlubal Community
    Dlubal Community
    Symbol für Knowledge Base-Artikel
    Knowledge Base
    Online-Webinare
    Webinare
    Bei Ihrem Konto anmelden

    Registrieren Sie sich für das Dlubal-Extranet, um die Software optimal zu nutzen und exklusiven Zugang zu Ihren persönlichen Daten zu erhalten.

    Anmelden Konto erstellen
    90 Tage kostenlos testen
    Bei Ihrem Konto anmelden

    Registrieren Sie sich für das Dlubal-Extranet, um die Software optimal zu nutzen und exklusiven Zugang zu Ihren persönlichen Daten zu erhalten.

    Anmelden Konto erstellen
    • Produkte
    • Finite-Element-Analyse (FEA)
    • RFEM 6
    • Berechnung und Ergebnisausgabe
    RFEM 6-Symbol | Dlubal Software RFEM 6
    Online-Handbücher
    • Handbuch RFEM 6
    • Übungsbeispiel für RFEM 6
    • RFEM 6 / RSTAB 9 | Erste Schritte
    }
    calculator icon
    Preise
    3D-FEM-Programm RFEM 6 | Berechnung und Ergebnisausgabe

    3D-FEM-Programm RFEM 6 | Berechnung und Ergebnisausgabe

    Ihre Berechnungen geraten regelmäßig ins Stocken? Dann probieren Sie das FEM-Programm RFEM 6 aus! Es ermöglicht Ihnen die schnelle und einfache Modellierung, statische und dynamische Berechnung sowie Bemessung von Modellen mit Stab-, Platten-, Scheiben-, Faltwerk-, Schalen- und Volumen-Elementen.

    Dank des modularen Softwarekonzepts können Sie RFEM mit diversen Add-Ons ausstatten und es in den verschiedensten Bereichen einsetzen.

    Stahlanschluss
    Subnavigation
    01
    Überblick
    02
    Features
    03
    Oberfläche
    04
    Modellierung
    05
    Lasten und Kombinationen
    06
    Berechnung und Ergebnisausgabe
    07
    Schnittstellen
    08
    Dlubal Center
    09
    Erste Schritte

    Lineare und nichtlineare Tragwerksanalysen und Ergebnisauswertung und Ausdruckprotokoll

    Gesamtanzahl: 14
    Feature 002027 | Individuelle Einstellung der Berechnungsparameter
    • Berechnung
    • RFEM 6
    • RSTAB 9

    Individuelle Einstellung der Berechnungsparameter

    Wählen Sie die individuell passenden Berechnungsparameter für Ihr Projekt aus: Sie können die Berechnung für alle Stabtypen nach Theorie I., II. oder III. Ordnung durchführen. Diese Wahl haben Sie sowohl für Lastfälle als auch für Lastkombinationen. Weitere Berechnungsparameter können Sie spezifisch für die Lastfälle, Last- und Ergebniskombinationen einstellen, wodurch eine hohe Flexibilität in Bezug auf das Berechnungsverfahren und die Detailvorgaben gewährleistet ist.

    Feature 002028 | Optionale inkrementelle Lastaufbringung
    • Modellierung | Belastung
    • RFEM 6
    • RSTAB 9

    Optionale inkrementelle Lastaufbringung

    Bei der Lastaufbringung hilft Ihnen dieses Feature weiter. Sie können die benötigte Belastung inkrementell aufbringen lassen. Diese Möglichkeit eignet sich insbesondere für Ihre Berechnungen nach der Theorie großer Verschiebungen (III. Ordnung). In RFEM ist es für Sie zudem möglich, damit die Durchschlagprobleme unkompliziert zu bewältigen.

    Feature 002029 | Rechenkern mit Mehrprozessortechnik
    • Berechnung
    • RFEM 6
    • Finite-Elemente-Berechnung

    Rechenkern mit Mehrprozessortechnik

    Lassen Sie sich vom Rechenkern, seiner optimierten Vernetzung und der uneingeschränkten Unterstützung von Mehrprozessortechnik überzeugen. Dadurch bieten sich Ihnen Vorteile wie die parallele Berechnung linearer Lastfälle und Lastkombinationen durch mehrere Prozessoren ohne zusätzliche Beanspruchung des Arbeitsspeichers. Die Steifigkeitsmatrix muss nur einmal aufgebaut werden. So können Sie selbst große Systeme mit dem schnellen und direkten Gleichungslöser berechnen.
    Müssen bei Ihren Modellen viele Lastkombinationen berechnet werden, so startet das Programm mehrere Solver parallel (einen pro Kern). Jeder Solver rechnet dann eine Lastkombination, wodurch der Prozessor besser ausgelastet wird.
    Sie können die Entwicklung der Verformung bei Ihrer Berechnung in einem Diagramm gezielt verfolgen und dadurch das Konvergenzverhalten genau beurteilen.

    Feature 002030 | Farbliche Darstellung der Schnittgrößen
    • Ergebnisse
    • RFEM 6

    Farbliche Darstellung der Schnittgrößen

    Anschaulichkeit ist ein großer Vorteil von RFEM 6. In Ihren Ergebnistabellen wird farblich dargestellt, ob positive oder negative Schnittgrößen vorliegen und welche Relation zu den Extremwerten besteht. Auch in der Grafik können Sie die positiven oder negativen Schnittgrößen anhand der unterschiedlichen Färbung erkennen. Die Farben lassen sich bei Bedarf ändern.

    Feature 002031 | Ergebnisverläufe in Diagrammform
    • Ergebnisse
    • RFEM 6
    • RSTAB 9

    Ergebnisverläufe in Diagrammform

    Passen Sie die Darstellung Ihrer Daten Ihren individuellen Präferenzen an. Die Ergebnisverläufe von Stäben, Flächen (RFEM) und Lagern sind frei konfigurierbar. Sie können Glättungsbereiche mit Durchschnittswerten definieren oder Ergebnisverläufe je nach Bedarf ein- oder ausblenden. Dadurch ist die gezielte Auswertung Ihrer Ergebnisse sichergestellt. Zudem können alle Diagramme problemlos in das Ausdruckprotokoll übernommen werden.

    Visualisierung der Ergebnisse
    • 3D-Viewer
    • 3D Viewer | Babylon
    • Virtuelle Realität
    Lastverteilung
    • 3D-Viewer
    • 3D Viewer | Babylon
    • Virtuelle Realität
    Darstellung der Lastverteilung
    • 3D-Viewer
    • 3D Viewer | Babylon
    • Virtuelle Realität
    Stahlbetongebäude
    • 3D-Viewer
    • 3D Viewer | Babylon
    • Virtuelle Realität
    • Ergebnisse
    • RFEM 6

    Visualisierung der Ergebnisse

    Auch am gerenderten Modell sehen Sie Ihre Ergebnisse in einer klaren farblichen Darstellung. Dadurch können Sie zum Beispiel die Verdrehung eines Stabes oder die Spannungsverteilung in einer Fläche genau erkennen. Wenn Sie Farben und Wertebereiche einstellen möchten, ist dies im Steuerpanel problemlos möglich.

    Feature 002416 | Ergebnissdarstellung mittels Clippingebene
    • Allgemeines
    • RFEM 6
    • Statik und Tragwerksplanung

    Ergebnissdarstellung mittels Clippingebene

    Zur anschaulichen Ausgabe Ihrer Ergebnisse trägt auch dieses Feature bei. Clippingebenen sind Schnittebenen, die Sie frei durch das Modell legen können. Der Bereich vor bzw. hinter der entsprechenden Ebene wird in der Ansicht ausgeblendet. So können Sie beispielsweise die Ergebnisse in einer Durchdringung oder in einem Volumenkörper klar und übersichtlich darstellen lassen.

    Feature 002033 | Umfassende Ergebnistabellen
    • Ergebnisse
    • RFEM 6
    • RSTAB 9

    Umfassende Ergebnistabellen

    Durch klar strukturierte Tabellen behalten Sie Ihre Ergebnisse immer genau im Blick. Die erste Ergebnistabelle stellt eine zusammenfassende Übersicht dar, die das Kräftegleichgewicht am System und die maximalen Verformungen bilanziert. Sie erhalten außerdem Informationen zum Berechnungsverlauf an sich. Die weiteren Ergebnistabellen können Sie für einen besseren Überblick nach bestimmten Kriterien wie z.B. Extremwerten oder Ausgabestellen filtern.

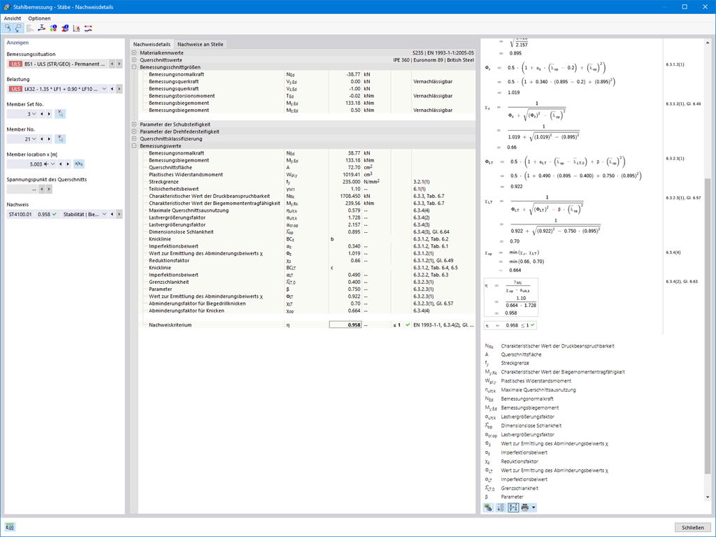
    Nachweisdetails Stäbe mit Nachweisformeln
    Nachweisdetails Stäbe mit Nachweisformeln
    • Allgemeines
    • RFEM 6
    • RSTAB 9
      • Stahlbemessung für RFEM 6
      • Stahlbemessung für RSTAB 9
      • Stahlbau

    Ausgabe Nachweisformeln

    Mit Dlubal Software behalten Sie immer den Überblick, egal ob sich Ihre Projekte in der Branche Stahlbeton, Stahl, Holz, Aluminium usw. bewegen. Bei Ihrer Bemessung verwendete Nachweisformeln (inklusive Hinweis auf verwendete Gleichung aus der Norm) gibt das Programm detailliert und übersichtlich aus. Auch im Ausdrucksprotokoll können Sie sich diese Nachweisformeln ausgeben lassen.

    Zum Erklärvideo
    Berechnungsdiagramme in RFEM
    • Allgemeines
    • RFEM 6
    • RSTAB 9

    Erstellung von Berechnungsdiagrammen

    Wollen Sie Berechnungsdiagramme erstellen? Mit RFEM und RSTAB funktioniert das global und ohne Probleme. Erstellen und organisieren Sie Ihre Berechnungsdiagramme direkt im Navigator - Daten oder über das Menü Einfügen ► Berechnungsdiagramme.
    Nutzen Sie Berechnungsdiagramme, um Beziehungen zwischen verschiedenen Ergebnissen der Berechnung zu erfassen und darzustellen.
    Es besteht dabei die Möglichkeit, ähnliche Diagramme zu überlagern.

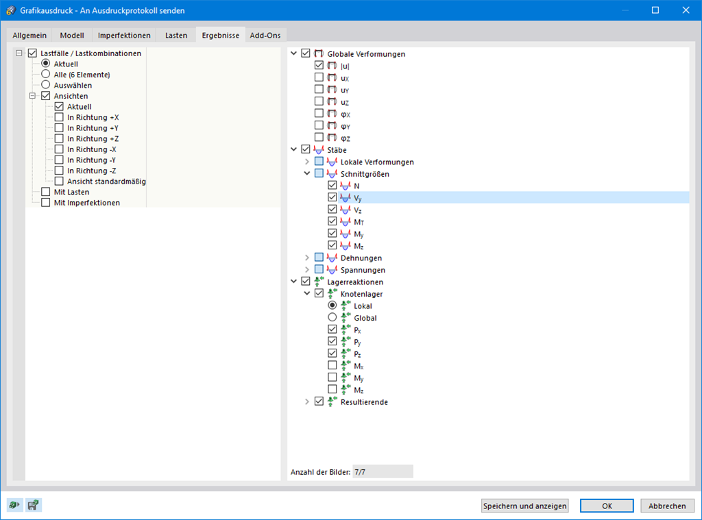
    Mehrfachdruck der Ergebnisse
    • Ausdruckprotokoll
    • RFEM 6
    • RSTAB 9

    Mehrfachdruck von Grafiken

    Drucken Sie Ihr Modell, die Belastungen und die Ergebnisse problemlos als Serie. Dabei können Sie die Grafiken aus verschiedenen Richtungen erzeugen, die Sie selbst definieren. Beispielsweise ist es Ihnen möglich, mit nur einem Klick alle Schnittgrößen als isometrische Ansicht zu drucken.

    Feature 002035 | Mehrsprachige Protokollausgabe
    • Ausdruckprotokoll
    • RFEM 6
    • RSTAB 9

    Mehrsprachige Protokollausgabe

    Für unseren Kundenkreis aus aller Welt bietet RFEM 6 natürlich auch umfangreiche Spracheinstellungen. Die Ausgabe in Ihrem Ausdruckprotokoll kann in verschiedenen Sprachen erfolgen: Deutsch, Englisch, Französisch, Spanisch, Portugiesisch, Italienisch, Tschechisch, Polnisch, Russisch und Chinesisch. Weitere Sprachen können Sie selbst anlegen.
    Zusatztexte lassen sich einfach importieren. Konfigurieren Sie die Seitennummerierung, um zum Beispiel Präfixe zu nutzen. Zudem können Sie das Protokoll als PDF-Datei exportieren.

    Zum Erklärvideo
    Illustration der Exportmöglichkeiten eines Ausdruckprotokolls in RTF-, PDF- und HTML-Format.
    • Allgemeines
    • RFEM 6
    • RSTAB 9
      • Gebäudedatenmodellierung (BIM)

    Export Ausdruckprotokoll in RTF-, PDF- oder HTML-Format

    Das Ausdruckprotokoll können Sie in die Formate RTF, PDF oder HTML exportieren. RTF-Dateien lassen sich zum Beispiel in das Textverarbeitungsprogramm MS Word einlesen.

    • Zum Erklärvideo
    Feature 002036 | Steuerung des Ausdruckprotokoll-Umfangs
    • Ausdruckprotokoll
    • RFEM 6
    • RSTAB 9

    Steuerung des Ausdruckprotokoll-Umfangs

    Entscheiden Sie selbst, wie umfangreich Ihr Ausdruck sein soll und passen Sie ihn über Selektionskriterien individuell an. Erstellen Sie einfach Druckvorlagen aus bestehenden Projekten. Diese können Sie projektübergreifend wiederverwenden.

    Webshop

    Konfigurieren Sie Ihr individuelles Programmpaket und erfahren Sie alle Preise online!

    • RFEM-6-Familie
    • RSTAB-9-Familie
    • Webservices
    Zum Webshop

    Berechnen Sie Ihren Preis

    5.320,00 USD
    +900,00 USD
    Halle mit Bogendach
    Gesamtbetrag 6.220,00 USD
    Statik-Software für Statiker und Tragwerksplaner
    Dlubal Software GmbH

    Am Zellweg 2
    93464 Tiefenbach
    Deutschland

    Dlubal-Standorte
    Kontakt
    +49 9673 9203-0 [email protected]
    Lösungen
    • Stahlbetonbau
    • Stahlbau
    • Holzbau
    • Stahlanschlüsse
    Produkte
    • RFEM 6
    • RSTAB 9
    • RSECTION 1
    • RWIND 3
    Support
    • Häufig gestellte Fragen (FAQs)
    • Individuelle Frage stellen
    • Schneelastzonen, Windzonen und Erdbebenzonen
    • Vertriebsteam kontaktieren
    News
    • Newsletter abonnieren
    • Aktuelle Nachrichten
    • Veranstaltungsübersicht
    • Online-Schulungen
    Ressourcen
    • Vollversion zum Testen herunterladen
    • Kundenprojekt einreichen
    • Kundenprojekte
    • Online-Handbücher
    Werde auch Du Teil des Dlubal-Teams
    Dlubal Community YouTube Facebook Twitter LinkedIn Pinterest TikTok Instagram
    © 2001-2026 Dlubal Software GmbH | Alle Rechte vorbehalten
    Rechtliche Hinweise
    Über uns
    Sitemap
    Sprache
    • Deutsch
    • English
    • Français
    • Español
    • Português
    • Italiano
    • Česky
    • Polski
    • Pусский
    • 中文(简体)