Community
    Zaloguj się na swoje konto

    Zarejestruj się w Extranecie Dlubal, aby maksymalnie wykorzystać możliwości oprogramowania oraz mieć ekskluzywny dostęp do swoich danych osobowych.

    Utwórz konto
    Logując się, wyrażasz zgodę na Warunki użytkowania firmy Dlubal. Zapoznaj się z naszą Polityką prywatności, naszą Informacją o plikach cookie.
    0
    Sklep internetowy
    Kontakt z zespołem sprzedaży
    Język
    • Deutsch
    • English
    • Français
    • Español
    • Português
    • Italiano
    • Česky
    • Polski
    • Pусский
    • 中文(简体)
    • Branże
      • Konstrukcje żelbetowe
      • Konstrukcje z betonu sprężonego
      • Konstrukcje stalowe
      • Konstrukcje drewniane
      • Konstrukcje murowe
      • Lekkie konstrukcje aluminiowe
      • Budynki
      • Konstrukcje przemysłowe
      • Rurociągi
      • Konstrukcje mostów
      • Suwnice i belki podsuwnicowe
      • Kratowe konstrukcje wsporcze
      • Konstrukcje szklane
      • Rozciągane konstrukcje membranowe
      • Konstrukcje linowe i kablowe
      • Konstrukcje warstwowe i typu sandwich
      • Konstrukcje tymczasowe
      • Rusztowania i konstrukcje stelażowe
      • Konstrukcje offshore
      • Silosy i zbiorniki
      • Konstrukcje dla energii odnawialnej
      • Konstrukcje pod panele fotowoltaiczne i systemy montażowe
      • Przemysł stoczniowy
      • Przenośniki taśmowe
      • Konstrukcje wiertnicze
      • Baseny i parki wodne
      • Konstrukcje kontenerowe
      • Fundamenty z pali wierconych
      • Konstrukcje schodów
      • Elektrownie
      • Inżynieria hydrotechniczna
      • Inżynieria mechaniczna
      • Konstrukcje Pneu
      Obszary zastosowania
      • Inżynieria konstrukcyjna
      • Analiza metodą elementów skończonych (MES)
      • Symulacja przepływu wiatru i generowanie obciążenia wiatrem
      • Analiza naprężeń
      • Analiza nieliniowa
      • Analiza stateczności
      • Nieliniowa analiza wyboczenia
      • Analiza skręcania skrępowanego
      • Analiza sejsmiczna i dynamiczna
      • Nieliniowa analiza dynamiczna
      • Analiza pushover
      • Form-Finding i szablony cięcia
      • Połączenia stalowe
      • Modelowanie Informacji o Budynku (BIM)
      • Profile formowane na zimno
      • Interakcja grunt-konstrukcja
      • Analiza konstrukcji fasadowych
      • Fundamenty i ich projektowanie
      • Etapy budowy
      • Odporność ogniowa
      Normy
      • Eurokody (EC)
      • Normy niemieckie (DIN)
      • Normy brytyjskie (BS EN, BS)
      • Normy włoskie (NTC)
      • Normy amerykańskie
      • Normy kanadyjskie (CSA)
      • Normy australijskie (AS)
      • Normy szwajcarskie (SIA)
      • Normy chińskie (GB, HK)
      • Normy indyjskie (IS)
      • Normy meksykańskie (RCDF, CFE Sismo 15)
      • Normy rosyjskie (SP)
      • Normy południowoafrykańskie (SANS)
      • Normy brazylijskie (NBR)
      Usługi online
      • Ikona menu głównego narzędzia do lokalizacji stref Mapa obciążeń śniegiem, prędkości wiatru i obciążeń sejsmicznych
      • Ikona obliczeń w chmurze Obliczenia w chmurze
      • Ikona Wiki analizy statyczno-wytrzymałościowej Wiki dotyczące statyki
      • Przekrój icon Właściwości przekrojów stalowych
      Projektowanie konstrukcji dla instalacji fotowoltaicznych

      Dlubal Software pomaga w tworzeniu i weryfikacji dowolnego systemu montażu solarnego. Pracuj wydajnie z konstrukcjami stalowymi, aluminiowymi i betonowymi w jednym środowisku.

      Poznaj narzędzia
      Konstrukcje pod instalacje solarne Konstrukcje wsporcze paneli słonecznych | Wersja mobilna
      API Dlubal

      Nowa usługa API Dlubal (gRPC) oferuje elastyczny interfejs do oprogramowania do analizy statycznej bazujący na językach Python i C#, z bezpośrednim dostępem do całego asortymentu produktów Dlubal.

      Rozpocznij z API
      Tło dla banera głównego menu API Tło dla banera głównego menu API
    • Ikona przedstawiająca RFEM 6, aplikację do analizy metodą elementów skończonych RFEM 6 Jedyny program do analizy konstrukcji, jakiego potrzebujesz do swoich projektów

      RFEM 6 stanowi podstawę modułowej rodziny programów i służy do definiowania konstrukcji, materiałów i oddziaływań dla układów składających się z płyt, ścian, powłok i prętów, a także dla brył i elementów kontaktowych.

      Więcej informacji
      Ikona przełącznika rozszerzenia Rozszerzenia
      • Dodatkowe analizy
      • Obliczenia dynamiczne
      • Rozwiązanie specjalne
      • Obliczenia
      • Połączenia
      Ikona programu RSTAB 9 bez obramowania RSTAB 9 Kultowy program do obliczania konstrukcji szkieletowych

      RSTAB 9 to wydajne oprogramowanie do obliczeń konstrukcji szkieletowych 3D, odzwierciedlające aktualny stan wiedzy i pomagające inżynierom sprostać wymaganiom współczesnej inżynierii lądowej.

      Więcej informacji
      Ikona przełącznika rozszerzenia Rozszerzenia
      • Dodatkowa analiza
      • Obliczenia dynamiczne
      • Rozwiązania specjalne
      • Obliczenia
      Symbol RSECTION 1 bez obramowania RSECTION 1 Właściwości przekrojów zdefiniowanych przez użytkownika

      RSECTION wspiera projektantów konstrukcji poprzez określanie właściwości przekrojów dla szerokiej gamy profili oraz możliwość przeprowadzenia analizy naprężeń.

      Więcej informacji
      Ikona RWIND 3 bez obramowania RWIND 3 Oprogramowanie CFD do cyfrowych tuneli aerodynamicznych

      RWIND 3 to cyfrowy tunel aerodynamiczny do symulacji przepływów wiatru wokół budynków o dowolnej geometrii i do obliczania obciążeń wiatrem na ich powierzchniach.

      Więcej informacji
      Ikona API API Dlubal Twoja brama do modelowania parametrycznego i automatyzacji

      Nowa usługa Dlubal API (gRPC) oferuje elastyczny interfejs do oprogramowania statycznego na bazie Pythona i C#, z bezpośrednim dostępem do całego asortymentu produktów Dlubal. Skorzystaj z bezproblemowej i wydajnej integracji z oprogramowaniem Dlubal – idealnej do modelowania parametrycznego i zadań złożonej optymalizacji.

      Odkryj API
      Dokumentacja API Dokumentacja API
      • Indeks
      • Pierwsze kroki
      • Zastosowania
      • Obiekty modelu
      • Abonamenty i ceny
      • Przykłady
      MES dla połączeń stalowych

      Projektuj i analizuj połączenia stalowe za pomocą CBFEM, zgodnie z EN 1993‑1‑8 i AISC 360, w pełni zintegrowane z RFEM 6 dla szybszych, dokładniejszych przepływów pracy w inżynierii konstrukcyjnej.

      Dowiedz się więcej
      Połączenia stalowe Połączenia stalowe
      Narzędzie stref geologicznych

      Usługa online Dlubal zapewnia mapy stref do szybkiego określania obciążeń śniegiem, prędkości wiatru i danych sejsmicznych.

      Sprawdź strefy obciążeń
      Narzędzie do wizualizacji stref geograficznych wyświetlające mapy śniegu, wiatru i sejsmiczne z ilustracjami do ocen obciążeń środowiskowych. Ilustracja map stref geograficznych śniegu, wiatru i sejsmiczności w wersji mobilnej pokazująca różne regiony i dane.
      Przestarzałe produkty
    • Wsparcie techniczne
      • Często zadawane pytania (FAQ)
      • Baza informacji
      • Funkcje produktu
      • Licencjonowanie
      • Zadaj indywidualne pytanie
      • Nasz zespół wsparcia technicznego
      • Prześlij propozycję funkcji lub pomysł
      • Najczęściej zadawane pytania dotyczące licencji i autoryzacji
      • Zgłoś problem lub błąd w programie
      • Aktualizacje programu
      • Problemy z programem
      • Wzory | Matematyka jest fajna!
      Szkolenie
      • Pierwsze kroki z RFEM
      • Pierwsze kroki z RSTAB
      • Szkolenia online
      • Szkolenie w firmie Dlubal
      • Szkolenie indywidualne
      • Filmy wideo
      • Filmy do e-learningu
      • Webinaria - ucz się online
      • Szkolenia online
      Serwis
      • Bezpłatne wsparcie / Obsługa
      • Ekstranet | Moje konto
      • Umowa serwisowa
      • Geo-Zone Tool do definiowania obciążenia
      • Aktualizacje i upgrade'y
      • Poprzednie wersje programów
      Sprzedaż
      • Sklep internetowy
      • Nasz dział sprzedaży
      • Skontaktuj się z działem sprzedaży
      • Umów się na prezentację online
      • Dlaczego Dlubal Software
      Asystentka ds. wsparcia oparta na sztucznej inteligencji
      • Mia – Twoja asystentka AI 24/7
      • Poznaj swoją osobistą asystentkę AI
      Bezpłatne wsparcie i serwis

      Potrzebujesz pomocy? Skorzystaj z bezpłatnych opcji wsparcia, w tym 24/7 pomocy AI, wsparcia e-mail i webinariów.

      Dowiedz się więcej
      Bezplatne wsparcie i serwis Bezpłatne wsparcie techniczne i obsługa
      Znajdź odpowiedzi szybko

      Znajdź szybkie odpowiedzi na typowe pytania dotyczące oprogramowania Dlubal. Przeszukaj lub filtruj setki FAQ, aby błyskawicznie rozwiązać problemy.

      Zobacz FAQ
      Najczęściej zadawane pytania (FAQ) FAQ | Wersja mobilna
    • Aktualności
      • Aktualności
      • Nowe funkcje produktu
      • Subskrybuj newsletter
      • Nowe produkty
      • Blog Dlubal
      Szkolenie
      • Szkolenie online
      • Szkolenie indywidualne
      Wydarzenia
      • Przegląd wydarzeń
      • Targi i konferencje
      • Webinaria
      Opanuj inżynierię dzięki webinariom

      Dołącz do liderów branży i odkrywaj rozwiązania w inżynierii budowlanej i oprogramowaniu. Zwiększ swoje umiejętności dzięki naszym sesjom na żywo!

      Zobacz kolejne webinaria
      3D FEA Software RFEM 6 | First Steps Obraz menu baneru | Aktualności webinaria | Wersja mobilna
      Odkryj siłę innowacji

      Odkryj nowoczesne narzędzia i ulepszenia zaprojektowane, aby zwiększyć wydajność Twojego przepływu pracy w inżynierii.

      Poznaj nowe funkcje
      Explore New Features Obraz banera z menu | News_ProductFeatures | Wersja mobilna
    • Pobierz pełną wersję

      Chcesz wypróbować możliwości programów Dlubal Software? To Twoja szansa! Dzięki 90-dniowej pełnej wersji, możesz w pełni przetestować wszystkie nasze programy.

      Uruchom teraz wersję trial
      Bezpłatna strefa Dlubal

      W bezpłatnym obszarze Dlubal otrzymasz dostęp do webinariów, artykułów i możliwości testowania oprogramowania – wszystko bezpłatnie i przejrzyście w jednym miejscu.

      Więcej informacji
      Przykłady
      • Modele analityczne do pobrania
      • Wyślij model konstrukcyjny
      • Przykłady wprowadzające i tutoriale
      • Przykłady obliczeniowe
      • Przegląd obrazów
      Dokumenty
      • Instrukcje online
      • Instrukcje obsługi
      • Ulotki, broszury i certyfikaty
      Odniesienia
      • Projekty klientów
      • Dlaczego warto przesłać swój projekt?
      • W jaki sposób mogę przesłać swój projekt?
      • Prześlij projekt klienta
      Bezpłatne modele do pobrania

      Odkryj tysiące gotowych do użycia modeli konstrukcyjnych. Pobierz, dostosuj i użyj ich jako szablonów, aby przyspieszyć swój proces projektowania.

      Poznaj modele
      Modele do analizy konstrukcji do pobrania Bezpłatne modele do pobrania | Wersja mobilna
      Strefa bezpłatnych materiałów Dlubal

      Uzyskaj fachową pomoc, gdy tylko jej potrzebujesz. Ciesz się darmową pomocą AI, wsparciem e-mailowym, webinarami na żywo i usługami premium dla użytkowników umowy serwisowej Pro.

      Skontaktuj się z działem pomocy technicznej
      Bezpłatne wsparcie i obsługa Bezpłatne wsparcie i obsługa techniczna | Wersja mobilna
    • E-learning
      • RFEM 6 dla początkujących
      • RFEM 6 dla studentów
      • Programowanie w RFEM 6 i Python
      • RFEM 6 z programem Rhino & Grasshopper
      • RFEM 5 dla początkujących
      • Modelowanie w RFEM 5
      • Wykłady dla studentów
      • Krótkie tutoriale wideo dla programów Dlubal
      • Najlepsze porady i wskazówki dotyczące RFEM
      • Nagrania ze szkoleń online
      • Zrealizowane i nagrane webinaria
      Studenci i uczelnie
      • Bezpłatne oprogramowanie do analizy statyczno-wytrzymałościowej dla studentów
      • Złóż wniosek o bezpłatną wersję studencką lub przedłużenie
      • Prośba o bezpłatną licencję dla nauczycieli
      • Przyślij pracę dyplomową
      • Dlaczego warto przysłać pracę dyplomową?
      • Prace dyplomowe wykorzystujące oprogramowanie Dlubal
      • Bezpłatne oprogramowanie do analizy statyczno-wytrzymałościowej dla uczelni
      • Poproś o pakiet dla uczelni
      • Bezpłatne szkolenie wprowadzające dla Twojej uczelni
      • Zapytaj o termin szkolenia
      Platforma wiedzy
      • Pierwsze kroki z RFEM
      • Filmy wideo
      • Instrukcje online
      • Wiki dla analizy konstrukcyjnej
      • Baza informacji
      • Często zadawane pytania (FAQs)
      Infotainment
      • Podcast
      • Blog Dlubal
      • Wprowadzenie do analizy statyczno-wytrzymałościowej
      Pierwsze kroki z programem RFEM 6

      Zrób swoje pierwsze kroki z RFEM 6 i odkryj, jak szybko możesz modelować i obliczać. Dostosuj za pomocą dodatków, aby uzyskać jeszcze więcej możliwości.

      Zacznij teraz
      3D FEA Software RFEM 6 | First Steps Obraz menu baneru | Aktualności webinaria | Wersja mobilna
      Bezpłatne oprogramowanie do analizy statyczno-wytrzymałościowej dla studentów

      Tysiące studentów na całym świecie czerpią już korzyści z oprogramowania Dlubal. Ciesz się darmowym dostępem, szkoleniami i wsparciem ekspertów przez cały okres studiów.

      Uzyskaj bezpłatną licencję
      Darmowe oprogramowanie do analizy konstrukcyjnej dla studentów Bezpłatne oprogramowanie do analizy konstrukcji dla studentów
    • O nas
      • Historia i fakty
      • Filozofia firmy
      • Dlaczego Dlubal Software?
      • Porównanie produktów
      • Polityka zapewnienia jakości
      • Nasz zespół
      Kontakt
      • Lokalizacje firmy Dlubal na świecie
      • Autoryzowani dystrybutorzy Dlubal
      Odniesienia
      • Opinie klientów
      • Projekty klientów
      • Projekty klientów
      • Dlaczego warto przesłać swój projekt?
      • Przykłady obliczeniowe
      • Twoja opinia
      • Udział w projektach badawczych
      Nasi klienci

      Przedstawiamy naszych klientów, którzy realizują swoje projekty za pomocą oprogramowania Dlubal. Dowiedz się, jak nasi klienci na całym świecie wdrażają innowacyjne rozwiązania w budownictwie i inżynierii dzięki zaawansowanym narzędziom do analiz statycznych i dynamicznych.

      Zobacz naszych klientów
      Razem budujemy sukces

      Odkryj, jak wiodący inżynierowie na całym świecie ufają naszym rozwiązaniom, aby podnosić swoje projekty z nami.

      Zobacz naszych klientów
      See Our Customers Obraz w pasku menu | Firma_NasiKlienci_Mobile
      Poznaj ekspertów

      Nasi dedykowani inżynierowie są tutaj, aby pomóc Ci w modelowaniu, projektowaniu i wyzwaniach technicznych—zawsze i wszędzie.

      Skontaktuj się z wsparciem technicznym
      Our Team Baner Menu Image | Firma_NaszZespół | Wersja mobilna
    • Kariera
      • Praca
      • Zespoły
      • Blog pracowników
      • Informacje
      Oferty pracy
      • Wszystkie oferty pracy
      • Rozwój produktu
      • Wsparcie klienta
      • Sprzedaż
      • Marketing
      • Rozwój oprogramowania
      • Administracja
      • Stażyści
      • Inne
      Zespoły
      • Rozwój produktów
      • Obsługa klienta
      • Sprzedaż
      • Marketing
      • Rozwój oprogramowania
      • Administracja
      Dlaczego Dlubal?
      • Kultura firmy
      • Korzyści dla pracowników
      Zbuduj z nami swoją przyszłość

      Ujawniamy, jak nasz zespół kształtuje przyszłość inżynierii. Doświadcz innowacji, rozwoju i ekscytujących wyzwań.

      Kariera w Dlubal Obraz banera menu | Kariera mobilna w Dlubal
      Znajdź swoją wymarzoną pracę

      Dołącz do globalnego lidera w dziedzinie oprogramowania inżynierskiego i wynieś swoją karierę na nowe wyżyny.

      Sprawdź oferty pracy
      All Open Positions Obraz Menu Baner | Oferty pracy
    • Sklep internetowy
    Główne produkty
    Ikona przedstawiająca RFEM 6, aplikację do analizy metodą elementów skończonych
    RFEM 6
    Ikona programu RSTAB 9 bez obramowania
    RSTAB 9
    Ikona RWIND 3 bez obramowania
    RWIND 3
    Symbol RSECTION 1 bez obramowania
    RSECTION
    Usługi online
    Ikona narzędzia Geo-Zone
    Geo-Zone Tool
    Właściwości przekroju
    Właściwości przekroju
    Ikona API
    Interfejs API
    Ikona obliczeń w chmurze
    Obliczenia w chmurze
    Modele do pobrania
    Modele do pobrania
    Dlubal Community – ikona
    Społeczność Dlubal
    Ikona artykułów technicznych
    Baza wiedzy
    Webinary online
    Webinaria
    Zaloguj się na swoje konto

    Zarejestruj się w Extranecie Dlubal, aby maksymalnie wykorzystać możliwości oprogramowania oraz mieć ekskluzywny dostęp do swoich danych osobowych.

    Login Utwórz konto
    90-dniowa bezpłatna wersja trial
    Zaloguj się na swoje konto

    Zarejestruj się w Extranecie Dlubal, aby maksymalnie wykorzystać możliwości oprogramowania oraz mieć ekskluzywny dostęp do swoich danych osobowych.

    Login Utwórz konto
    • Produkty
    • Analiza metodą elementów skończonych (MES)
    • RFEM 6
    • Obliczenia i wyniki
    Ikona RFEM 6 | Dlubal Software RFEM 6
    Instrukcje online
    • Instrukcja RFEM 6
    • Tutorial dla programu RFEM 6
    • RFEM 6 / RSTAB 9 | Pierwsze kroki
    }
    calculator icon
    Cennik
    Program RFEM 6 oparty na MES | Obliczanie i wyświetlanie wyników

    Program RFEM 6 oparty na MES | Obliczanie i wyświetlanie wyników

    Twoje obliczenia regularnie się zatrzymują? Wypróbuj oprogramowanie MES RFEM 6! Umożliwia szybkie i łatwe modelowanie oraz przeprowadzanie analizy statyczno-wytrzymałościowej i dynamicznej modeli zawierających elementy prętowe, płytowe, ścienne, powłokowe i bryłowe.

    Dzięki modułowej koncepcji oprogramowania, program RFEM można rozszerzać o różne rozszerzenia, dzięki czemu można go wykorzystać w wielu różnych obszarach.

    Połączenie stalowe
    Subnavigation
    01
    Przegląd
    02
    Funkcje
    03
    Interfejs
    04
    Modelowanie
    05
    Obciążenia i kombinacje
    06
    Obliczenia i wyniki
    07
    Interfejsy
    08
    Centrum Dlubal
    09
    Pierwsze kroki

    Liniowa i nieliniowa analiza konstrukcyjna, ocena wyników i raport

    Ogółem: 14
    Funkcja 002027 | Indywidualne ustawienia parametrów obliczeniowych
    • Obliczenia
    • RFEM 6
    • RSTAB 9

    Indywidualne ustawienia parametrów obliczeniowych

    Wybierz parametry obliczeniowe pasujące do Twojego projektu: Obliczenia można przeprowadzić dla wszystkich typów prętów według analizy liniowej, drugiego rzędu, analizy dużych odkształceń. Ta opcja dostępna jest dla przypadków obciążeń i kombinacji obciążeń. Dodatkowe parametry obliczeniowe można ustawić specjalnie dla przypadków obciążeń oraz kombinacji obciążeń i wyników, co gwarantuje dużą elastyczność w zakresie metody obliczeniowej i szczegółowych specyfikacji.

    Funkcja 002028 | Opcjonalna aplikacja obciążenia za pomocą przyrostów
    • Modelowanie | Ładowanie
    • RFEM 6
    • RSTAB 9

    Opcjonalna aplikacja obciążenia za pomocą przyrostów

    Ta funkcja pomoże Ci w przyłożeniu obciążenia. Wymagane obciążenie może być przyłożone z wykorzystaniem przyrostów. Opcja ta jest szczególnie przydatna w przypadku obliczeń zgodnie z teorią dużych odkształceń. W programie RFEM można również łatwo przeprowadzać analizy postkrytyczne.

    Funkcja 002029 | Jądro obliczeniowe z technologią obsługującą procesory wielordzeniowe
    • Obliczenia
    • RFEM 6
    • Analiza metodą elementów skończonych

    Jądro obliczeniowe z technologią obsługującą procesory wielordzeniowe

    Przekonaj się do jądra obliczeń, zoptymalizowanej sieci i nieograniczonej obsłudze systemów wieloprocesorowych. Możliwe są równoległe obliczenia liniowych przypadków obciążeń i kombinacji obciążeń przez kilka procesorów jednocześnie bez dodatkowych wymagań dotyczących pamięci RAM. Macierz sztywności tworzona jest tylko raz. Dzięki temu nawet duże układy konstrukcyjne mogą być obliczane za pomocą szybkiego solwera bezpośredniego.
    Jeżeli konieczne jest obliczenie wielu kombinacji obciążeń dla modeli, program uruchamia równolegle kilka solwerów (po jednym na każdy rdzeń). Wówczas każdy solwer oblicza kombinację obciążeń, dzięki czemu można lepiej wykorzystać rdzenie.
    Podczas obliczeń można dokładnie śledzić rozwój odkształcenia na wykresie, a tym samym dokładnie ocenić zachowanie zbieżności.

    Funkcja 002030 | Kolorowe przedstawienie sił i momentów wewnętrznych
    • Wyniki
    • RFEM 6

    Przedstawienie sił wewnętrznych za pomocą kolorów

    Przejrzystość jest wielką zaletą programu RFEM 6. Tabele wyników obrazują za pomocą kolorów dodatnie i ujemne siły wewnętrzne oraz jaki jest ich stosunek do wartości ekstremalnych. Grafika także przedstawia dodatnie i ujemne siły wewnętrzne w różnych kolorach. W razie potrzeby kolory można modyfikować.

    Funkcja 002031 | Wykresy wyników
    • Wyniki
    • RFEM 6
    • RSTAB 9

    Wykresy wyników

    Dostosuj wyświetlanie danych do indywidualnych preferencji. Wykresy wyników dla prętów, powierzchni (RFEM) i podpór można dowolnie konfigurować. Można zdefiniować wygładzenie wykresów z podaniem wartości średnich lub, w razie potrzeby, wyświetlić i ukryć rozkłady wyników. Opcja ta pozwala na właściwą ocenę wyników. Ponadto wszystkie wykresy można łatwo przenieść do raportu.

    Wizualizacja wyników
    • 3D Viewer
    • 3D Viewer | Babylon
    • Wirtualna rzeczywistość
    Rozkład obciążenia
    • 3D Viewer
    • 3D Viewer | Babylon
    • Wirtualna rzeczywistość
    Wyświetlanie rozkładu obciążenia
    • 3D Viewer
    • 3D Viewer | Babylon
    • Wirtualna rzeczywistość
    Budynek z betonu zbrojonego
    • 3D Viewer
    • 3D Viewer | Babylon
    • Wirtualna rzeczywistość
    • Wyniki
    • RFEM 6

    Wizualizacja wyników

    Również na wyrenderowanym modelu wyniki są widoczne na wyraźnym, kolorowym wyświetlaczu. W ten sposób można na przykład precyzyjnie określić skręcenie pręta lub rozkład naprężeń w powierzchni. Jeśli chcesz ustawić kolory i zakresy wartości, można to zrobić w panelu sterowania.

    Cecha 002416 | Prezentacja wyników przy użyciu płaszczyzny tnącej
    • Ogólne informacje
    • RFEM 6
    • Analiza statyczno-wytrzymałościowa

    Wyświetlanie wyników za pomocą płaszczyzny przycinania

    Funkcja ta przyczynia się również do przejrzystego wyświetlania wyników. Płaszczyzny przycinania to płaszczyzny, które można umieszczać w dowolnym miejscu w modelu. Wskutek tego strefa przed lub za płaszczyzną jest ukrywana na ekranie. W ten sposób można w przejrzysty i prosty sposób wyświetlić wyniki, na przykład na przecięciu lub bryle.

    Funkcja 002033 | Szczegółowe tabele wyników
    • Wyniki
    • RFEM 6
    • RSTAB 9

    Szczegółowe tabele wyników

    Dzięki przejrzyście ułożonym tabelom zawsze masz kontrolę nad swoimi wynikami. Pierwsza tabela wyników jest streszczonym podsumowaniem zawierającym bilans równowagi sił w układzie konstrukcyjnym i maksymalnych deformacji. Ponadto otrzymujesz informacje o procesie obliczeń. W celu zapewnienia lepszego przeglądu tabele wyników można filtrować według określonych kryteriów, takich jak wartości ekstremalne lub miejsca obliczeniowe.

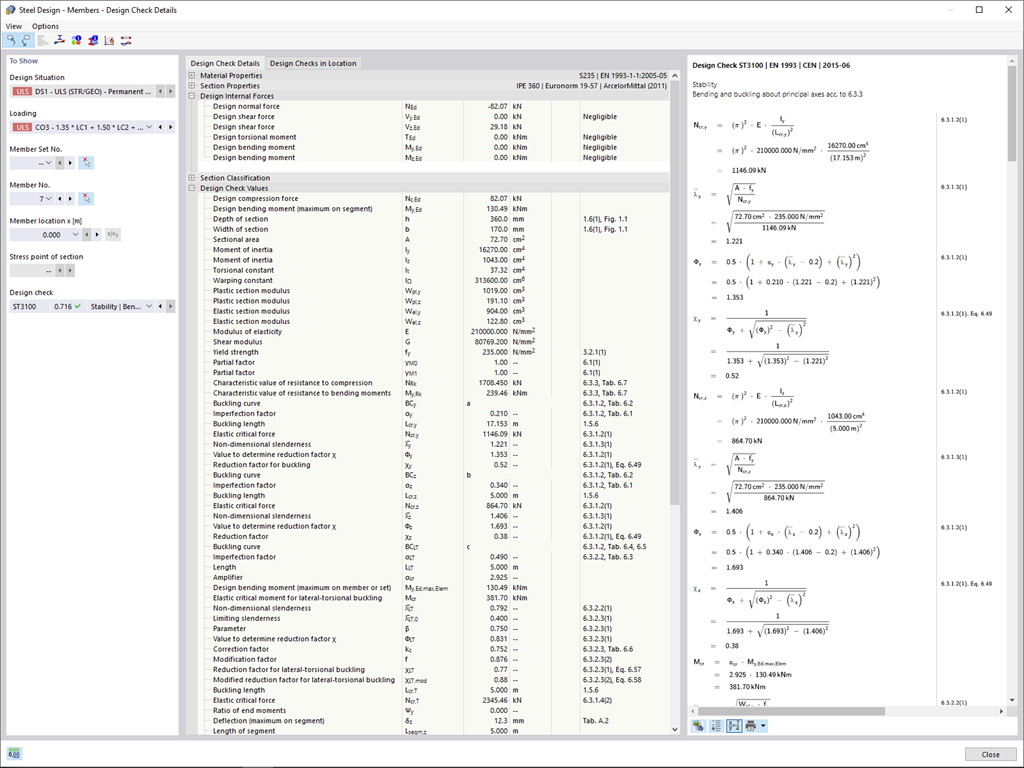
    Projektowanie szczegółów prętów za pomocą wzorów obliczeniowych
    Projektowanie szczegółów prętów za pomocą wzorów obliczeniowych
    • Ogólne informacje
    • RFEM 6
    • RSTAB 9
      • Projektowanie konstrukcji stalowych dla RFEM 6
      • Projektowanie konstrukcji stalowych RSTAB 9
      • Konstrukcje stalowe

    Generowanie wzorów do kontroli obliczeń

    Dzięki oprogramowaniu Dlubal zawsze masz podgląd, niezależnie od tego, czy masz projekty z branży żelbetowej, stalowej, drewnianej, aluminiowej czy innej. Wzory do kontroli warunków projektowych zastosowane w obliczeniach są wyświetlane w przejrzysty sposób (wraz z odniesieniem do zastosowanego równania z normy). Te wzory do kontroli obliczeń można również uwzględnić w raporcie.

    Przejdź do filmu
    Wykresy obliczeń w RFEM
    • Ogólne informacje
    • RFEM 6
    • RSTAB 9

    Tworzenie wykresów obliczeń

    Czy chcesz tworzyć wykresy obliczeniowe? W programach RFEM i RSTAB działa to globalnie i bezproblemowo. Twórz i organizuj wykresy obliczeń bezpośrednio w Nawigatorze - Dane lub za pomocą menu Wstaw ► Wykresy.
    Wykresy obliczeń służą do rejestrowania i wyświetlania zależności między różnymi wynikami obliczeń.
    Możliwe jest również nakładanie na siebie podobnych wykresów.

    Wielokrotne drukowanie wyników
    • Raport
    • RFEM 6
    • RSTAB 9

    Wydruk wielu grafik

    Dostępna jest funkcja wydruku zbiorowego dla danych modelu, obciążeń i wyników. Możesz tworzyć grafiki z różnych kierunków, które sam określasz. Na przykład, za pomocą jednego kliknięcia myszą można wydrukować wszystkie siły wewnętrzne w widoku izometrycznym.

    Funkcja 002035 | Wielojęzyczny raport z obliczeń
    • Raport
    • RFEM 6
    • RSTAB 9

    Wielojęzyczny raport z obliczeń

    Oczywiście program RFEM 6 oferuje również rozbudowane ustawienia językowe dla naszych klientów z całego świata. Raport z wyników można wygenerować w różnych językach: niemieckim, angielskim, francuskim, hiszpańskim, portugalskim, włoskim, czeskim, polskim, rosyjskim i chińskim. Użytkownik może utworzyć dodatkowe języki.
    Możesz łatwo importować dodatkowe teksty. Skonfiguruj numerację stron, na przykład tak, aby używała przedrostków. Ponadto można wyeksportować raport do pliku PDF.

    Przejdź do filmu
    Ilustracja możliwości eksportu protokołu wyników w formatach RTF, PDF i HTML.
    • Ogólne informacje
    • RFEM 6
    • RSTAB 9
      • Modelowanie informacji o budynku (BIM)

    Eksport raportu w formacie RTF, PDF lub HTML

    Możesz eksportować protokół wydruku do formatów RTF, PDF lub HTML. Pliki RTF można na przykład wczytać do programu do edycji tekstu MS Word.

    • Do wyszukiwania
    Funkcja 002036 | Ustawienia zakresu protokołu wydruku
    • Raport
    • RFEM 6
    • RSTAB 9

    Ustawienia zakresu protokołu wydruku

    Sam zdecyduj, jak obszerny powinien być wydruk i dostosuj go indywidualnie, korzystając z kryteriów wyboru. Po prostu utwórz szablony wydruku z istniejących projektów. Można ich używać wielokrotnie w swoich projektach.

    Sklep internetowy

    Skonfiguruj swój indywidualny pakiet programów i sprawdź ceny online!

    • Rodzina programu RFEM 6
    • Rodzina programu RSTAB 9
    • Web Services
    Do sklepu internetowego

    Oblicz swoją cenę

    5 320,00 USD
    +900,00 USD
    Hala z dachem łukowym
    Całkowita kwota netto 6 220,00 USD
    Oprogramowanie do statycznych obliczeń i projektowania konstrukcji
    Dlubal Software Sp. z o.o.

    Jesionowa 22
    40-158 Katowice
    Polska

    +48 884 794 700 [email protected]
    Dlubal Software GmbH

    Am Zellweg 2
    93464 Tiefenbach
    Niemcy

    +49 9673 9203-0 [email protected]
    Rozwiązania
    • Konstrukcje żelbetowe
    • Konstrukcje stalowe
    • Konstrukcje drewniane
    • Połączenia stalowe
    Produkty
    • RFEM 6
    • RSTAB 9
    • RSECTION 1
    • RWIND 3
    Wsparcie
    • Często zadawane pytania (FAQ)
    • Zadaj indywidualne pytanie
    • Mapa obciążeń śniegiem, prędkości wiatru i obciążeń sejsmicznych
    • Skontaktuj się z działem sprzedaży
    Nowości
    • Subskrybuj newsletter
    • Aktualności
    • Przegląd wydarzeń
    • Szkolenie online
    Zasoby
    • Bezpłatna pełna wersja trial
    • Prześlij projekt klienta
    • Projekty klientów
    • Instrukcje online
    Dołącz do Dlubal
    Społeczność Dlubal YouTube Facebook Pinterest TikTok Instagram
    © 2001-2026 Dlubal Software GmbH | Wszelkie prawa zastrzeżone
    Nota prawna
    O nas
    Mapa strony
    Język
    • Deutsch
    • English
    • Français
    • Español
    • Português
    • Italiano
    • Česky
    • Polski
    • Pусский
    • 中文(简体)