11776x
001727
17.12.2021

Détermination des longueurs efficaces dans RFEM 6

Les vérifications de stabilité pour la vérification de barre équivalente selon l'EN 1993-1-1, l'AISC 360, la CSA S16 et d'autres normes internationales nécessitent de prendre en compte la longueur de calcul (c'est-à-dire la longueur efficace des barres). Dans RFEM 6, il est possible de déterminer manuellement la longueur efficace en lui attribuant des appuis nodaux et des facteurs de longueur efficace ou alors par importation à partir de l'analyse de stabilité. Ces deux options sont illustrées dans cet article par la détermination de la longueur efficace du poteau à ossature sur la Figure 1.

Longueurs efficaces dans RFEM 6

Pour que les vérifications de stabilité soient incluses dans les résultats de la vérification de l'acier, il est essentiel d'assigner des longueurs efficaces aux barres avant d'effectuer le calcul. Dans RFEM 6, la longueur efficace n'est pas un paramètre local d'une barre seulement. Ainsi, chaque longueur efficace définie dans le logiciel peut être affectée à plusieurs barres ou ensembles de barres à la fois.

Si le module complémentaire Vérification de l'acier est activé dans les Données de base du modèle, de nouvelles longueurs efficaces peuvent être définies via l'onglet Données du navigateur (Figure 1). Il est également possible de définir les longueurs efficaces via l'onglet Types de calcul de la fenêtre de barre (Figure 2).


Quelle que soit la méthode utilisée pour déterminer la longueur efficace, il est possible de la prendre en compte pour le flambement par flexion autour des axes principaux et secondaires ainsi que pour le flambement par torsion et le déversement (Figure 3).

1. Définition de la longueur efficace via les appuis nodaux et les facteurs de longueur efficace

Tout d'abord, nous montrerons comment définir la longueur efficace en considérant les appuis nodaux et les facteurs de longueur efficace par rapport aux conditions d'appui de la barre (Figure 4).

Étant donné les conditions d'appui du poteau 1, les appuis nodaux du type d'appui fixé dans les deux directions principales z/v et y/u ainsi que la torsion (maintien autour de x) ne doivent être définis qu'au début et à la fin de cette barre. Comme il n'y a pas d'appuis intermédiaires divisant la barre en segments de longueurs différentes, les facteurs de longueur efficace doivent être calculés manuellement et ajustés pour la longueur totale de la barre en tant que segment unique.

Dans cet exemple, le poteau considéré est connecté à une poutre horizontale sous forme de portique et la longueur de flambement souhaitée pour l'axe principal y est estimée à 3,5, tandis que le facteur de longueur efficace pour le flambement hors plan est de 1.

2. Importation d’une longueur efficace à partir de l’analyse de stabilité

Cependant, RFEM 6 offre une autre option pour définir les longueurs efficaces des barres : par importation directe à partir de l'analyse de stabilité. Pour effectuer cette opération, il est nécessaire d'activer le module complémentaire Stabilité de la structure (Figure 5).

Dans ce cas, l'analyse de stabilité doit être effectuée afin d'obtenir les modes propres adaptés et les longueurs efficaces correspondantes des barres séparées. Les longueurs efficaces peuvent ensuite être assignées aux barres concernées et peuvent être considérées pour la vérification de l'acier.

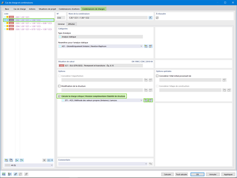
Dans RFEM 6, l'analyse de stabilité est effectuée dans les cas de charge et de combinaisons de charges distincts, comme montré sur la Figure 6. Dans cet exemple, l'analyse de stabilité sera considérée pour la combinaison de charges 2 (poids propre et neige) en raison de la compression qui lui est associée.

Les paramètres de l'analyse de stabilité peuvent être facilement définis dans la fenêtre de la Figure 7. Par exemple, le type d'analyse de stabilité (méthode des valeurs propres, méthode par incréments avec analyse des valeurs propres, méthode par incréments sans analyse des valeurs propres), le nombre de valeurs propres les plus faibles et la possibilité de considérer les effets favorables dus à la traction doivent être ajustés si l'une des méthodes des valeurs propres est préférée (Lanczos, racines du polynôme caractéristique, itération de sous-espace ou itération ICG).

De la même manière, les paramètres pour le chargement augmenté par incréments doivent être définis lorsqu'une méthode par incréments est favorisée.

Une fois le calcul effectué, les résultats sont affichés graphiquement et dans le tableau des résultats de l' analyse de stabilité. La longueur de flambement pour laquelle le poteau flambe dans le plan du portique est la longueur correcte pour le calcul de la situation de charge correspondante. Dans cet exemple, la forme propre qui représente le flambement dans la direction X globale est le mode propre 8 (Figure 8).

Il est maintenant possible d'importer la longueur efficace à partir de l'analyse de stabilité. Lorsque l'option est sélectionnée dans la fenêtre Longueur efficace (Figure 9), le cas/la combinaison de charge, le mode propre et la barre à partir de laquelle la longueur efficace doit être importée peuvent être définis dans un onglet associé. La longueur efficace étant assignée au poteau 1, il s'agit respectivement de la combinaison de charges 2, du mode 8 et de la barre 1 (Figure 10).


Dans RFEM 6, il est également possible d'afficher graphiquement la longueur assignée, comme montré dans la Figure 11.

En définissant les paramètres de longueur efficace, un équilibre est effectué entre les longueurs de flambement et les paramètres des propriétés de flambement par torsion. Avec les vérifications d'appui, l'élément est divisé en segments pour les processus de flambement. Les vérifications des appuis servent également à décrire les conditions aux limites pour le calcul du moment critique de déversement (Mcr ) en fonction des valeurs propres.

Contrôles de stabilité en lien avec la vérification de l'acier

Une fois que la longueur efficace a été assignée à la barre ciblée, la vérification de l'acier peut être effectuée. Comme illustré sur la Figure 12, les analyses de stabilité font partie des résultats affichés dans le tableau de résultats. La longueur de flambement est incluse dans les détails de vérification (Figure 13). Comme prévu, la vérification de stabilité est effectuée à partir de la longueur efficace calculée par l'analyse de stabilité.


Remarques finales

La longueur efficace pour la vérification de barre équivalente dans RFEM 6 peut donc être déterminée manuellement ou importée à partir d'une analyse de stabilité. Dans la première démarche, la longueur efficace est déterminée grâce à l'attribution d'appuis nodaux et à l'ajustement manuel des facteurs de longueur efficace en fonction des conditions d'appui de la barre.

Dans la seconde approche, la longueur efficace s'apparente à une sortie de l'analyse de stabilité et peut donc être directement assignée à la barre à des fins de calcul. L'avantage de cette approche est que les facteurs de longueur efficace et la longueur efficace en elle-même sont calculés automatiquement. Cette méthode est très pratique pour certaines conditions d'appui qui auraient autrement nécessité un calcul manuel chronophage.

Cependant, il est important de considérer la longueur efficace appropriée en termes de mode de flambement et de situation de charge respective lors de son importation à partir de l'analyse de stabilité.


Auteur

Elle est responsable de la création d'articles techniques et fournit un support technique aux clients de Dlubal Software.



;