Réponse:
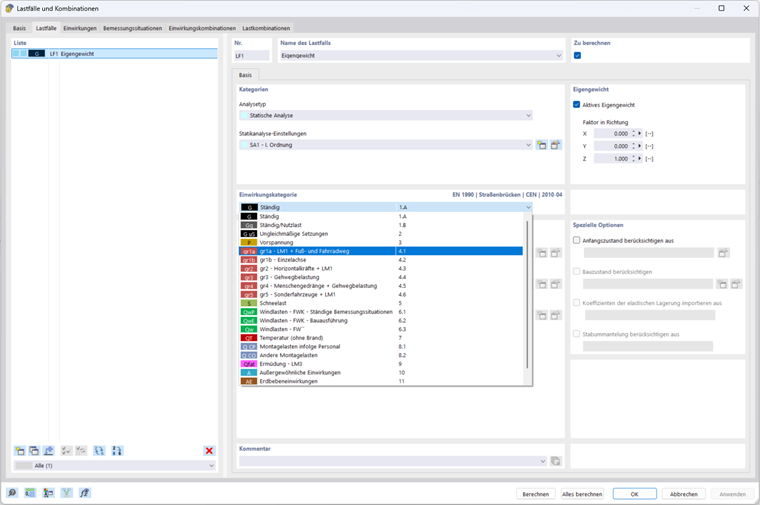
Oui, RFEM 6 permet cela. Sélectionnez le groupe de normes « EN 1990 | Ponts routiers » dans les données de base « Normes I ».
Inscrivez-vous à l’Extranet Dlubal pour tirer le meilleur parti du logiciel et avoir un accès exclusif à vos données personnelles.
Inscrivez-vous à l’Extranet Dlubal pour tirer le meilleur parti du logiciel et avoir un accès exclusif à vos données personnelles.
Inscrivez-vous à l’Extranet Dlubal pour tirer le meilleur parti du logiciel et avoir un accès exclusif à vos données personnelles.
RFEM 6 prend-il en charge la combinatoire pour les ponts routiers selon l’EN 1991-2 ?
Oui, RFEM 6 permet cela. Sélectionnez le groupe de normes « EN 1990 | Ponts routiers » dans les données de base « Normes I ».