528x
005501
23.04.2024

Paramètres de calcul

Où se trouvent les paramètres de calcul dans RFEM 6 ?


Réponse:

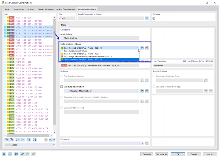
Les paramètres de calcul ne sont plus gérés dans une boîte de dialogue du même nom dans RFEM 6 et RSTAB 9, mais sous forme de Paramètres pour l’analyse statique dans la catégorie du navigateur Cas de charges et combinaisons.

Trois types d'analyse sont préconfigurés :

  • 1e ordre (ou analyse géométriquement linéaire)
  • 2nd ordre (P-Δ)
  • 3e ordre (ou analyse des grandes déformations)

Vous pouvez ajuster les paramètres de ces types d’analyse ou créer d’autres types.

Dans la boîte de dialogue « Cas de charges et combinaisons », assignez ensuite le paramètre pour l’analyse statique pertinent (AS) aux cas de charges et combinaisons de charges.


Auteur

Robert est responsable de la documentation technique. Il veille à ce que les contenus soient clairement structurés, présentés de manière compréhensible et transmis avec précision sur le plan technique.



;