4912x
000112
2024-01-16

Расчётные опоры и прогиб

Вкладка Опорные узлы и прогиб доступна в диалоге редактирования балки или набора балок, если для объекта активированы свойства проектирования (см. изображение Активация проектировочных свойств балки). Здесь вы можете задать параметры, связанные с объектом, которые касаются доказательства локального ввода нагрузки для холодногнутых профилей и доказательства пригодности использования для проектирования стали.

Настройки для проверки прогиба для поверхностей можно задать во вкладке Прогиб диалога редактирования поверхности.

Важный

Настройки вступят в силу только в том случае, если объекту присвоена Конфигурация пригодности использования и существуют соответствующие Проектировочные ситуации для доказательства пригодности использования.

Балки

Опорные узлы

Опорные узлы предоставляют возможность сегментировать балку или набор балок для проверки прогиба. Вы можете назначить эти опорные узлы не только началу и концу балки, но и внутренним узлам. В таблице автоматически настроены узлы типа 'узел на линии/балке', а также стандартные узлы между балками набора балок.

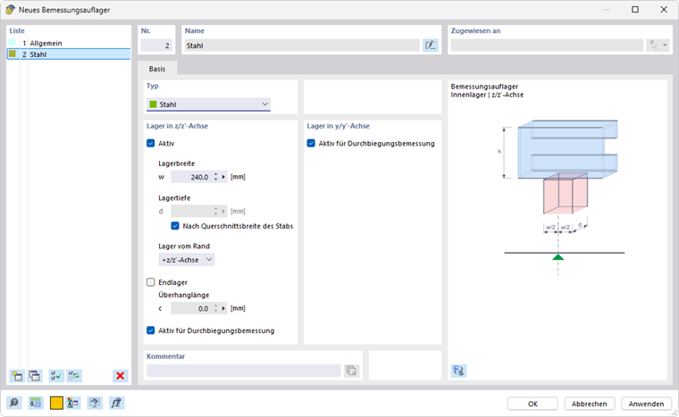
Выберите опорный узел из списка или создайте новый тип с помощью кнопки Новые (см. изображение Новый опорный узел). С помощью кнопки Изменить вы можете изменить выбранный тип, а с помощью кнопки Многократный выбор выбрать уже назначенный опорный узел в модели.

Для горячекатаных стальных профилей подходят как тип опорного узла 'Общий', так и тип 'Сталь'. Если вы используете опорный узел для балки с материалом сталь, по умолчанию выбран тип 'Сталь'. Параметры 'Ширина опоры' или 'Глубина опоры' не имеют значения для проверки прогиба. Если вы не хотите учитывать опорный узел для сегментации, отключите опцию 'Активно для проверки прогиба'.

Если вы хотите провести доказательство локального ввода нагрузки (локальное сжатие, краул стенки или локальное выпучивание в стенке) для холодногнутых профилей по EN 1993-1-3 [1] 6.1.7, AISI S100 [2] или CSA S136 [3], выберите тип опорного узла 'Сталь'.

Инфо

  • EN 1993-1-3: Доказательство локального ввода нагрузки возможно только для библиотечных сечений с неусиленными стенками согласно [1] 6.1.7.2 или 6.1.7.3. Стенки с продольными усилениями нельзя проектировать по [1] 6.1.7.4.
  • AISI S100: Доказательство против краула стенки по [2] возможно для всех сечений, указанных в таблицах G5-1 до G5-4, таких как составные I-профили, U-, C- и Z-профили с простой стенкой и простые шляпные профили.

С помощью 'Ширины опоры' w определите длину жесткого ввода нагрузки sS. Напротив, 'Глубина опоры' d не влияет на доказательство. Опора, таким образом, не является опорой в истинном смысле, а скорее служит для описания геометрических параметров для учета нагрузки.

Укажите действие опоры с помощью списка 'Опора от края'. Параметры +z и -z относятся к направлению локальной z-оси балки. Если нагрузка действует, например, на верхнем краю балки и локальная z-ось направлена вниз, выберите опцию '-z/z'-ось'. Это предполагает, что нагрузка воспринимается для профиля как давление. При опции '+z/z'-ось' это будет натяжение, так как нагрузка тогда действует на нижнем крае.

Если существует 'Концевая опора', установите соответствующий флажок и определите 'Длину свеса' c. При отключенном флажке длина свеса считается бесконечно большой, так что c > 1.5 hw.

Инфо

При комбинированной нагрузке из изгиба и локального ввода нагрузки также проверяется соблюдение условий, указанных в [1] 6.1.11.

Проверка прогиба

Сегменты и опорные длины

В правой части диалога вкладки Опорные узлы и прогиб перечисляются сегменты, которые получаются в результате назначения опорных узлов для соответствующих направлений проверки прогиба. Для каждой точки проверки в сегменте отображаемая длина Lc используется как опорная длина для определения предельного значения. Если вы хотите изменить автоматически определяемые опорные длины, установите флажок 'Пользовательские длины'. Значения будут доступны для редактирования, но не будут автоматически корректироваться, если вы измените длину балки позже в модели.

Предельные значения для балок и консолей

Предельные значения прогиба для двухсторонне опертых балок и консолей управляются в Конфигурациях пригодности использования. Соответствующее предельное значение устанавливается в зависимости от расположения опорных узлов при проверке каждого сегмента: сегмент с опорными узлами с обеих сторон или без опорных узлов считается балочным типом сегмента, сегмент с опорным узлом только с одной стороны - как консоль.

Показание направления

Установите 'Показание направления', чтобы определить, какие результаты прогиба должны проверяться. В списке доступны локальные оси y и z, результирующий прогиб, а также локальные вспомогательные оси y' и z'. Сегменты под этим адаптируются соответствующим образом.

Ссылка на перемещение

Опции списка 'Ссылка на перемещение' позволяют вам влиять на значения прогиба, которые будут проверяться:

  • Не деформированная система: локальные значения деформации uy и uz принимаются непосредственно из результатов.
  • Деформированные концевые сегменты: значения прогиба для проверки уменьшаются на значения деформации начальных или конечных узлов, так что проверяются только локальные прогибы.

Предварительный прогиб

Вы можете учитывать предварительное напряжение как 'предварительный прогиб' при проверке для каждого сегмента, чтобы уменьшить значение прогиба. Прогиб для сегментов балки задан в одношаговой форме, для сегментов консолей - линейно. Введите предварительный прогиб wc,z или wc,y как положительное значение, если он присутствует в противоположности локальной оси балки z или y. Для вычисления в направленности результирующего направления интерпретируется величина прогиба в результирующее направление.

Инфо

При проверке согласно EN 1993‑1‑1 предварительный прогиб учитывается только для квазипостоянных проектировочных ситуаций.

Поверхности

При проектировании поверхностей в предельном состоянии несущей способности проверяются эквивалентные напряжения. Проверки основаны на свойствах материала и толщине поверхности. Однако для проверки пригодности использования требуются специфические для поверхности параметры. Эти параметры можно задать во вкладке Прогиб диалога 'Редактирование поверхности'.

Важный

Если в диалоге Глобальные настройки отключена пригодность использования, то во вкладке выше вносить изменения невозможно.

Тип поверхности

Определите тип поверхности для установки предельных значений прогиба при проверке. В списке доступны два варианта:

  • Два раза опорная
  • Консоль

Предельные значения устанавливаются в диалоге Конфигурации пригодности использования для различных проектировочных ситуаций поверхностей с одной или двумя опорами.

Ссылка на перемещение

Ссылка на перемещение управляет, какая модель используется для проверки деформаций. Список содержит три варианта:

  • Деформированная пользовательская референсная плоскость: Если опоры имеют разные перемещения, рекомендуется использовать наклонную референсную поверхность для проверяемого перемещения uz. Задайте плоскость в секции 'Пользовательская референсная плоскость' через три точки недеформированной системы. RFEM вычисляет деформацию трех контрольных точек, определяет референсную плоскость через эти перемещенные точки и использует соотнесенное максимальное перемещение uz для проверки.
  • Параллельная плоскость в точке минимально деформированного узла: Рекомендуется при гибких опорах поверхности. Максимальное перемещение uz рассчитывается относительно смещенной параллельной плоскости, которую RFEM определяет через узел с минимальным значением перемещения uz,min.
  • Недеформированная система: Локальные деформации uz принимаются непосредственно из результатов и используются для проверки.

Опорная длина и тип определения

Предельное значение прогиба зависит от опорной длины Lz. При выборе опций типа определения 'По максимальной ограничительной линии' и 'По минимальной ограничительной линии' (по умолчанию) RFEM определяет длину самой длинной или самой короткой границы из геометрии поверхности и автоматически устанавливает опорную длину. Если вы хотите самостоятельно задать опорную длину, выберите тип определения 'Вручную' в списке и введите значение.


Ссылки
Исходная глава