5039x
000112
2024-01-16

设计支座和挠度

在杆或杆组的编辑对话框中,如果激活对象的设计属性,则可以使用标签页设计支座和挠度(见图 激活杆的设计属性)。在此,您可以设置与冷卷材型钢局部荷载引入和钢结构使用极限状态验证有关的对象特定参数。

您可以在面积编辑对话框的挠度标签页中设置面积挠度验证的预设参数。

重要

只有在对象中分配了 使用极限状态配置 且存在相应的 设计状况 用于使用极限状态验证时,这些预设参数才会生效。

杆件

设计支座

设计支座提供了将杆或杆组分段以进行挠度验证的可能性。您不仅可以将这些设计支座分配给杆的起点和终点,还可以分配给内部节点。表格中自动设置了“线/杆上的节点”类型的节点以及杆组内的标准节点。

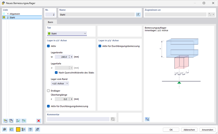
在列表中选择一个设计支座或使用按钮 新建 创建一个新类型(见图 新设计支座)。使用按钮 编辑 可以更改选定的类型,使用按钮 多选 可以在模型中选择已分配的设计支座。

对于热轧钢型材,既可使用“通用”型设计支座,也可以使用“钢”型设计支座。当您使用带有钢材料的杆件设计支座时,“钢”型为默认设置。“支座宽度”或“支座深度”的数据对于挠度验证无关紧要。如果想不将设计支座用于分段,则取消选中“用于挠度设计”选项。

如果要对冷卷材型钢进行局部荷载引入(局部压溃、腹板局部屈曲或腹板局部弯曲)的验证,根据EN 1993-1-3 [1] 6.1.7, AISI S100 [2] 或 CSA S136 [3],选择“钢”型设计支座。

信息

  • EN 1993-1-3: 局部荷载引入的验证仅适用于库中没有加固腹板的截面类型,依据 [1] 6.1.7.2 或 6.1.7.3。具有纵向加固的腹板截面不能依据 [1] 6.1.7.4进行设计。
  • AISI S100: 根据 [2] 的腹板局部屈曲验证适用于表G5-1到G5-4中列出的所有截面类型,如组合I型材、U型、C型和Z型截面以及简单的帽型截面。

通过“支座宽度”w定义刚性荷载引入长度sS。然而“支座深度”d对验证没有影响。由此,“支座”并不是一个真正的支座,而是用于描述考虑荷载的几何参数。

根据“从边缘的支座”列表中的选项说明支座的影响。参数+z和-z是指杆的局部z轴的方向。例如,如果荷载作用在梁的上边缘,而局部z轴向下,则选择“-z/z-轴”选项。这将假定荷载对轮廓为压力作用。选择“+z/z-轴”选项则为张力作用,因为此时荷载作用在下部边缘。

如有“端支座”情况,请勾选相关的控制框并定义“悬臂长度”c。如果取消选中控制框,则悬臂长度将被视为无限大,因此c > 1.5 hw

信息

在组合的弯曲和局部荷载引入作用下,还将检验是否满足 [1] 6.1.11中列出的条件。

挠度验证

段和参考长度

在标签页 设计支座和挠度 的右侧对话框部分中列出了通过分配设计支座为各方向挠度验证而产生的段。对于每个段中的验证点,显示的长度Lc用于确定限值的参考长度。如果您想更改自动确定的参考长度,请勾选“自定义长度”控制框。此时可以编辑这些值。但是,如果稍后在模型中更改杆件长度,这些自定义长度将不会自动调整。

梁和悬臂的限值

对称支撑的梁和悬臂的挠度限值在 使用极限状态配置 中管理。根据每个段的设计支座安排,设置相应的限值:两侧或没有支座的段被视为'梁'类型,单侧有设计支座的段被视为'悬臂'。

验证方向

通过“验证方向”确定要检查的挠度结果。在列表中可以选择局部y和z轴、结果挠度以及局部辅助轴y'和z'。下面的段会相应调整。

偏移参考

列表中的“偏移参考”选项可用来影响待验证的挠度值:

  • 未变形系统: 局部变形值uy和uz直接从结果中获得。
  • 变形段端点: 挠度值用于验证时会减少开始节点或结束节点的变形值,仅检查局部挠度。

预弯

您可以在每个段的验证中考虑一个'预弯'升高值,以减少挠度值。梁段的预弯被视为单波形,悬臂段则为线性分布。当预弯相对于局部杆轴z或y时,输入预弯wc,z或wc,y为正值。对于结果方向的验证,预弯的成分将转换为结果方向。

信息

根据EN 1993‑1‑1标准进行验证时,预弯仅在准长期设计状况中考虑。

面积

在承载力极限状态下设计面积时,将检验对比应力。验证基于材料特性和面积厚度。然而,使用极限状态的验证则需要特定的面积参数。可以在“编辑面积”对话框的挠度标签页中输入这些信息。

重要

全局设置 中如果取消选中 '使用极限状态',则此标签页中无法进行输入。

面类型

通过面类型决定在验证时要应用的挠度限值。可在列表中选择两种选项:

  • 双侧支撑
  • 悬臂

在对话框 使用极限状态配置 中,各种情况下的单侧或双侧支撑面积的限值设定。

偏移参考

偏移参考控制用于变形验证的基准模型。列表中包含三种选项:

  • 变形的用户定义参考平面: 如果支撑的位移差异较大,应提供一个倾斜的参考平面用于待验证的移位uz。通过未变形系统的三个点定义该平面。RFEM计算这三个定义点的变形,通过这些移动点设置参考平面,并使用相关的最大变形uz进行验证。
  • 最小变形节点处的平行面: 对于面积的柔性支撑,推荐此选项。最大变形uz相对于未变形系统的平行移动参考平面,该平面通过位移值最小的节点uz,min设置。
  • 未变形系统: 直接从结果中获取局部变形uz用于验证。

参考长度和定义类型

挠度的限值取决于参考长度Lz。在'最大边界线'和'最小边界线'(默认)定义类型选项中,RFEM根据面积几何形状自动设定最长或最短边的长度。如果需要定义参考长度,则在列表中选择定义类型'手动'并输入相应值。


参考
上级章节