4912x
000112
2024-01-16

Vincoli esterni di progetto e inflessione

Il registro Supporti di progettazione e deformazione è disponibile nella finestra di dialogo di modifica di un'asta o di un set di aste, quando le proprietà di progettazione dell'oggetto sono attivate (vedi immagine Abilitare le proprietà di progettazione di un'asta). Qui puoi impostare i parametri riferiti all'oggetto, che riguardano la verifica dell'introduzione locale dei carichi nei profili formati a freddo e la verifica dello stato di servizio della progettazione in acciaio.

Le impostazioni per la verifica della deformazione delle superfici possono essere effettuate nel registro Deformazione della finestra di dialogo di modifica delle superfici.

Importante

Le impostazioni sono efficaci solo se un oggetto è associato a una Configurazione dello stato di servizio e esistono situazioni di progettazione corrispondenti per le verifiche dello stato di servizio.

Aste

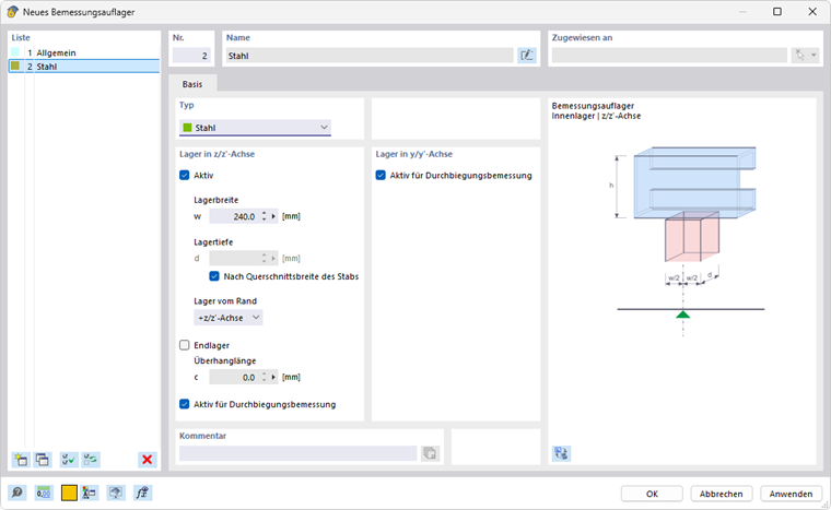
Supporti di progettazione

I supporti di progettazione offrono la possibilità di suddividere l'asta o il set di aste per la verifica della deformazione. Puoi assegnare i supporti di progettazione non solo all'inizio e alla fine dell'asta, ma anche ai nodi interni. Nella tabella, sono automaticamente impostati sia i nodi del tipo 'Nodo su linea/asta' sia i nodi standard tra le aste di un set di aste.

Seleziona un supporto di progettazione dalla lista o crea un nuovo tipo con il pulsante Nuovo (vedi immagine Nuovo supporto di progettazione). Con il pulsante Modifica puoi modificare il tipo selezionato, con il pulsante Selezione multipla puoi selezionare un supporto di progettazione già assegnato nel modello.

Per i profili di acciaio laminati a caldo, sia il tipo di supporto di progettazione 'Generale' che il tipo 'Acciaio' sono appropriati. Se utilizzi un supporto di progettazione per un'asta con un materiale in acciaio, il tipo 'Acciaio' è impostato come predefinito. Le informazioni sulla 'Larghezza del supporto' o 'Profondità del supporto' non sono rilevanti per la verifica delle deformazioni. Se un supporto di progettazione non deve essere considerato per la suddivisione, disabilita l'opzione 'Attivo per la progettazione delle deformazioni'.

Se per i profili formati a freddo desideri effettuare la verifica dell'introduzione locale dei carichi (compressione locale, instabilità dell'anima o punzonamento locale nell'anima) secondo EN 1993-1-3 [1] 6.1.7, AISI S100 [2] o CSA S136 [3], seleziona il tipo di supporto di progettazione 'Acciaio'.

Informazione

  • EN 1993-1-3: La verifica dell'introduzione locale dei carichi è possibile solo per le sezioni di libreria con anime non irrigidite secondo [1] 6.1.7.2 o 6.1.7.3. Le sezioni dell'anima con irrigidimenti longitudinali non possono essere progettate secondo [1] 6.1.7.4.
  • AISI S100: La verifica contro l'instabilità dell'anima secondo [2] è possibile per tutte le sezioni indicate nelle tabelle G5-1 fino G5-4, come I composti, U, C e Z con anima semplice e profili a cappello semplici.

Con la 'Larghezza del supporto' w definisci la lunghezza dell'introduzione rigida del carico sS. La 'Profondità del supporto' d invece non influenza la verifica. Il "supporto" non rappresenta quindi un supporto nel senso proprio, ma serve piuttosto a descrivere i parametri geometrici per considerare il carico.

Indica l'effetto del supporto tramite la lista 'Supporto dal bordo'. I parametri +z e -z si riferiscono all'orientamento dell'asse z locale dell'asta. Se il carico agisce, per esempio, sul bordo superiore del trave e l'asse z locale punta verso il basso, seleziona l'opzione '-z/asse z'. Il carico sarà considerato come pressione per il profilo. Con l'opzione '+z/asse z', sarebbe una trazione, poiché il carico agisce sul bordo inferiore.

Se c'è un 'Supporto finale', seleziona il campo di controllo corrispondente e definisci la 'Lunghezza della sporgenza' c. Se il campo di controllo è disabilitato, la lunghezza della sporgenza è considerata infinita, quindi c > 1.5 hw.

Informazione

In caso di sollecitazione combinata di flessione e introduzione locale dei carichi, viene verificato anche se sono soddisfatte le condizioni citate in [1] 6.1.11.

Verifica delle deformazioni

Segmenti e lunghezze di riferimento

Nella parte destra del dialogo del registro Supporti di progettazione e deformazione sono elencati i segmenti risultanti dall'assegnazione dei supporti di progettazione per le direzioni rilevanti nella verifica delle deformazioni. Per ogni punto di verifica in un segmento, la lunghezza Lc visualizzata è utilizzata come lunghezza di riferimento per determinare il limite. Se desideri modificare le lunghezze di riferimento determinate automaticamente, seleziona il campo di controllo 'Lunghezze personalizzate'. I valori diventeranno modificabili. Tuttavia, queste lunghezze personalizzate non verranno aggiornate automaticamente se modifichi successivamente la lunghezza dell'asta nel modello.

Limiti per travi e cantilever

I limiti di deformazione per travi appoggiate bilateralmente e cantilever sono gestiti nelle Configurazioni di servizio. A seconda della disposizione dei supporti di progettazione, viene applicato il limite corrispondente durante la verifica per ogni segmento: un segmento con supporti di progettazione su entrambi i lati o senza supporti è considerato di tipo Trave, un segmento con un supporto di progettazione su un lato è considerato Cantilever.

Direzione di verifica

Imposta la 'Direzione di verifica' per determinare quali valori di risultato della deformazione devono essere verificati. Nella lista sono disponibili gli assi locali y e z, la deformazione risultante e gli assi ausiliari locali y' e z'. I segmenti sotto si adatteranno di conseguenza.

Riferimento dello spostamento

Con le opzioni della lista 'Riferimento dello spostamento' puoi influenzare i valori di deformazione da verificare:

  • Sistema non deformato: I valori di deformazione locali uy e uz vengono presi direttamente dai risultati.
  • Estremità dei segmenti deformate: I valori di deformazione sono ridotti per la verifica dai valori di deformazione dei nodi iniziali o finali, in modo che vengano verificate solo le deformazioni locali.

Cambering

Durante la verifica, puoi considerare un incremento del cambering come 'Preimpiego' per ogni segmento, riducendo così il valore della deformazione. Il cambering sarà considerato come forma monocatenaria per i segmenti a trave e come andamento lineare per i segmenti a cantilever. Immetti il preimpiego wc,z o wc,y come valore positivo se si manifesta in direzione opposta all'asse d'asta locale z o y. Per la verifica della direzione risultante, i componenti del preimpiego vengono convertiti nella direzione risultante.

Informazione

Nella verifica secondo EN 1993‑1‑1, il preimpiego è considerato solo per le situazioni di carico quasi-permanenti.

Superfici

Nella progettazione delle superfici nello stato limite ultimo vengono esaminati gli sforzi comparativi. Le verifiche si basano sulle proprietà del materiale e sugli spessori delle superfici. Per la verifica dello stato di servizio, invece, sono necessarie informazioni specifiche per la superficie. Queste possono essere definite nel registro Deformazione della finestra di dialogo 'Modifica superficie'.

Importante

Se nel dialogo Impostazioni globali lo stato Gebrauchstauglichkeit è disabilitato, non è possibile inserire input in questo registro.

Tipo di superficie

Imposta il tipo di superficie per determinare quali limiti di deformazione devono essere applicati durante la verifica. Nella lista sono disponibili due opzioni:

  • Appoggiato bilaterale
  • Cantilever

I limiti sono memorizzati nel dialogo Configurazioni dello stato di servizio per diverse situazioni di carico di superfici con supporto su uno o entrambi i lati.

Riferimento dello spostamento

Il riferimento dello spostamento determina quale modello di riferimento deve essere utilizzato per la verifica delle deformazioni. La lista offre tre opzioni:

  • Superficie di riferimento deformata definita dall'utente: Se i supporti presentano spostamenti molto diversi, si dovrebbe definire un piano di riferimento inclinato per il valore dello spostamento da verificare uz. Definisci il piano nella sezione 'Superficie di riferimento definita dall'utente' utilizzando tre punti del sistema non deformato. RFEM calcola la deformazione dei tre punti di definizione, stabilisce il piano di riferimento attraverso questi punti spostati e usa la deformazione massima correlata uz per la verifica.
  • Superficie parallela al nodo con il minimo spostamento: Questa opzione è consigliata per un supporto elastico della superficie. La deformazione massima uz è riferita a una superficie parallela al sistema non deformato, spostata da RFEM attraverso il nodo con il valore di spostamento più basso uz,min.
  • Sistema non deformato: Le deformazioni locali uz vengono prese direttamente dai risultati e utilizzate per la verifica.

Lunghezza di riferimento e tipo di definizione

Il limite di deformazione dipende dalla lunghezza di riferimento Lz. Con le opzioni del tipo di definizione 'In base alla linea di delimitazione massima' e 'In base alla linea di delimitazione minima' (impostazione predefinita), RFEM calcola automaticamente la lunghezza del lato più lungo o più corto dalla geometria della superficie e imposta la lunghezza di riferimento. Se desideri definire la lunghezza di riferimento, seleziona il tipo di definizione 'Manuale' nella lista e inserisci il valore.


Bibliografia
Capitolo principale