4912x
000112
2024-01-16

Podpora obliczeniowa i ugięcie

Rejestr Podpory projektowe i ugięcie jest dostępny w oknie dialogowym edycji pręta lub zestawu prętów, gdy właściwości projektowe obiektu są aktywowane (zobacz obraz Aktywacja właściwości projektowych pręta). Tutaj można określić parametry związane z obiektem, które dotyczą dowodu wprowadzenia obciążenia lokalnego przy profilach formowanych na zimno oraz dowodu użytkowalności w obliczeniach stali.

Wymagania dotyczące dowodu ugięcia dla powierzchni można ustawić w rejestrze Ugięcie w oknie dialogowym edycji powierzchni.

Ważne

Wymagania działają tylko wtedy, gdy obiektowi przypisana jest Konfiguracja użytkowalności i istnieją odpowiednie Sytuacje projektowe dla dowodów użytkowalności.

Pręty

Podpory projektowe

Podpory projektowe oferują możliwość segmentacji pręta lub zestawu prętów dla dowodu ugięcia. Podpory te mogą być przypisane nie tylko do początku i końca pręta, ale także do wewnętrznych węzłów. W tabeli automatycznie ustawiane są zarówno węzły typu 'Węzeł na linii/pręcie', jak i standardowe węzły pomiędzy prętami zestawu prętów.

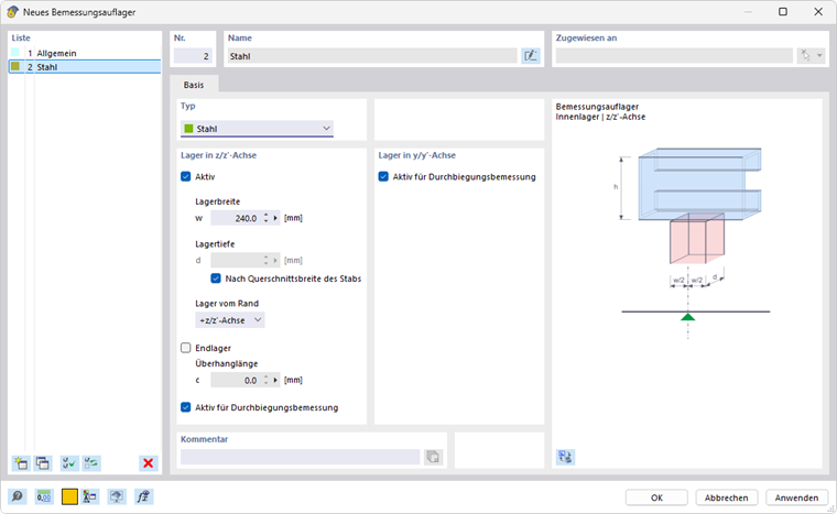
Wybierz podporę projektową z listy lub utwórz nowy typ za pomocą przycisku Nowy (zobacz obraz Nowa podpora projektowa). Przycisk Edytuj pozwala na modyfikację wybranego typu, a przycisk Wielokrotny wybór umożliwia wybór już przypisanej podpory projektowej w modelu.

Dla profili stalowych walcowanych na gorąco, zarówno typ podpor 'Ogólny', jak i 'Stal', są odpowiednie. Gdy używa się podpory projektowej dla pręta z materiału stalowego, typ 'Stal' jest domyślnie ustawiany. Parametry 'Szerokość podpory' lub 'Głębokość podpory' nie mają znaczenia dla dowodu ugięcia. Jeśli podporę projektową nie należy uwzględniać przy segmentacji, należy wyłączyć opcję 'Aktywne do dowodu ugięcia'.

Do dowodu wprowadzenia obciążenia lokalnego (lokalne zduszenie, zgniecenie dźwigara lub lokalne wyboczenie w dźwigarze) dla profili formowanych na zimno według norm EN 1993-1-3 [1] 6.1.7, AISI S100 [2] lub CSA S136 [3], wybierz typ podpor projektowych 'Stal'.

Informacje

  • EN 1993-1-3: Dowód dla wprowadzenia obciążenia lokalnego możliwy jest tylko dla przekrojów bibliotecznych z nieusztywnionymi dźwigarami według [1] 6.1.7.2 lub 6.1.7.3. Przekroje dźwigarów z usztywnieniami wzdłużnymi nie mogą być projektowane według [1] 6.1.7.4.
  • AISI S100: Dowód przeciwko zgniecenie dźwigara według [2] jest możliwy dla wszystkich przekrojów podanych w tabelach G5-1 do G5-4, takich jak złożone profile I, profile U, C i Z z prostym dźwigarem oraz proste profile kapeluszowe.

Parametrem 'Szerokość podpory' w definiujesz długość sztywnego wprowadzenia obciążenia sS. Z kolei 'Głębokość podpory' d nie wpływa na dowód. "Podpora" nie stanowi w rzeczywistości oparcia, ale służy do opisania parametrów geometrycznych dla uwzględnienia obciążenia.

Określ działanie podpory za pomocą listy 'Podpora od krawędzi'. Parametry +z i -z odnoszą się do orientacji lokalnej osi z pręta. Jeśli obciążenie działa np. na górnej krawędzi dźwigara, a lokalna oś z skierowana jest w dół, wybierz opcję '-z/oś z'. Oznacza to, że obciążenie uznaje się za ściskające profil. Opcja '+z/oś z' oznaczałaby, że obciążenie jest rozciągające, ponieważ działa wtedy na dolnej krawędzi.

Jeśli występuje 'Podpora końcowa', zaznacz odpowiednie pole kontrolne i określ 'Długość przewisu' c. Przy wyłączonym polu kontrolnym długość przewisu jest traktowana jako nieskończenie duża, więc c > 1.5 hw.

Informacje

W przypadku kombinowanego działania zgięcia i wprowadzenia obciążenia lokalnego analizuje się również, czy spełnione są warunki podane w [1] 6.1.11.

Dowód ugięcia

Segmenty i długości odniesienia

W prawym obszarze dialogu w rejestrze Podpory projektowe i ugięcie znajdują się segmenty powstałe przez przypisanie podpór projektowych dla odpowiednich kierunków dowodu ugięcia. Dla każdej pozycji dowodu w segmencie wyświetlana długość Lc używana jest jako długość odniesienia dla obliczenia wartości granicznej. Jeśli chcesz zmienić automatycznie ustalone długości odniesienia, zaznacz pole kontrolne 'Długości zdefiniowane przez użytkownika'. Wartości te będą wtedy edytowalne. Jednak te długości zdefiniowane przez użytkownika nie będą się automatycznie dostosowywać, jeśli zmienisz długość pręta w modelu.

Wartości graniczne dla belek i wsporników

Wartości graniczne ugięcia dla belek podpartych dwustronnie i wsporników są zarządzane w Konfiguracjach użytkowalności. Odpowiednie wartości graniczne są ustalane dla każdej pozycji dowodu w segmencie w zależności od rozmieszczenia podpór projektowych: Segment z podporami projektowymi po obu stronach lub bez podpór projektowych jest uznawany za typu Belka, natomiast segment z podporą projektowych po jednej stronie jako Wspornik.

Kierunek dowodu

Zdecyduj, które wartości wyników ugięcia mają być sprawdzane, ustawiając 'Kierunek dowodu'. Na liście dostępne są lokalne osie y i z, wynikowe ugięcie oraz lokalne osie pomocnicze y' i z'. Segmenty poniżej dostosowują się odpowiednio.

Odniesienie przemieszczenia

Za pomocą opcji listy 'Odniesienie przemieszczenia' można kontrolować, które wartości ugięcia są sprawdzane:

  • System nieodkształcony: Lokalne wartości deformacji uy i uz są bezpośrednio pobierane z wyników.
  • Odkształcone końce segmentów: Wartości ugięcia są redukowane o wartości deformacji początkowych lub końcowych węzłów, tak że tylko lokalne ugięcia są sprawdzane.

Wstępne wygięcie

Możesz uwzględnić przewyższenie jako 'Wstępne wygięcie' w dowodzie dla każdego segmentu, aby zmniejszyć wartość ugięcia. Przewyższenie jest traktowane jako jednoboczna forma w segmentach belkowych i jako przebieg liniowy w segmentach wspornikowych. Wprowadź wstępne wygięcie wc,z lub wc,y jako wartość dodatnią, jeśli występuje w przeciwnym kierunku do lokalnej osi pręta z lub y. Dla dowodu w kierunku wynikowym następuje przeliczenie części przewyższenia na kierunek wynikowy.

Informacje

Przy dowodzie według EN 1993‑1‑1 wstępne wygięcie jest uwzględniane tylko dla sytuacji projektowych quasi-stałych.

Powierzchnie

W obliczeniach powierzchni w granicznym stanie nośności analizowane są naprężenia porównawcze. Dowody opierają się na właściwościach materiałowych i grubościach powierzchni. Jednak do dowodu użytkowalności wymagane są specyficzne dla powierzchni dane. Można je ustawić w rejestrze Ugięcie w oknie dialogowym 'Edycja powierzchni'.

Ważne

Jeśli w oknie dialogowym Ustawienia globalne użytkowalność jest zdezaktywowana, w tym rejestrze nie są dostępne żadne wpisy.

Typ powierzchni

Ustaw typ powierzchni, aby określić jakie wartości graniczne ugięcia będą stosowane w dowodzie. Na liście dostępne są dwa warianty:

  • Podparta dwustronnie
  • Wspornik

Wartości graniczne są zdefiniowane w dialogu Konfiguracje użytkowalności dla różnych sytuacji projektowych powierzchni z jedno- lub dwu stronnie podpartą.

Odniesienie przemieszczenia

Odniesienie przemieszczenia kontroluje, który model odniesienia służy do dowodu deformacji. Lista zawiera trzy opcje wyboru:

  • Odkształcona płaszczyzna odniesienia użytkownika: Jeśli podpory mają znaczne różnice w przemieszczeniach, należy określić nachyloną płaszczyznę odniesienia dla uziz przepustowości. Zdefiniuj płaszczyznę w sekcji 'Płaszczyzna odniesienia użytkownika' przez trzy punkty nieodkształconego systemu. RFEM oblicza deformacje dla trzech punktów definicyjnych, umieszcza płaszczyznę odniesienia przez te przesunięte punkty i wykorzystuje odniesioną maksymalną deformację uz dla dowodu.
  • Płaszczyzna równoległa w miejscu najmniej odkształconego węzła: Ta opcja jest zalecana przy podatnym podparciu powierzchni. Maksymalna deformacja uz jest odniesiona do równoległej do nieodkształconego systemu przesuniętej płaszczyzny odniesienia, którą RFEM umieszcza przez węzeł z najmniejszą wartością przemieszczenia uz,min.
  • System nieodkształcony: Lokalne deformacje uz są bezpośrednio pobierane z wyników i wykorzystywane w dowodzie.

Długość odniesienia i typ definicji

Wartość graniczna ugięcia zależy od długości odniesienia Lz. Dla opcji typu definicji 'Według maksymalnej krawędzi' i 'Według minimalnej krawędzi' (domyślna) RFEM oblicza długość najdłuższej lub najkrótszej krawędzi na podstawie geometrii powierzchni i automatycznie ustawia długość odniesienia. Jeśli chcesz samodzielnie ustawić długość odniesienia, wybierz w liście typ definicji 'Ręczny' i wpisz wartość.


Odniesienia
Rozdział nadrzędny