4420x
000112
16.01.2024

Appui de calcul et flèche

Le registre Appuis de calcul et flèche est disponible dans la boîte de dialogue d'édition d'une barre ou d'un ensemble de barres lorsque les propriétés de calcul de l'objet sont activées (voir l'image Activer les propriétés de calcul d'une barre). Ici, vous pouvez définir les paramètres liés à l'objet concernant la vérification de l'introduction de charge locale des profils formés à froid et la vérification de l'état limite de service de la conception en acier.

Les paramètres pour la vérification de la flèche des surfaces peuvent être définis dans l'onglet Flèche de la boîte de dialogue d'édition des surfaces.

Important

Les paramètres ne prennent effet que si l'objet est associé à une Configuration de serviceabilité et que des Situations de calcul appropriées pour les vérifications de serviceabilité existent.

Barres

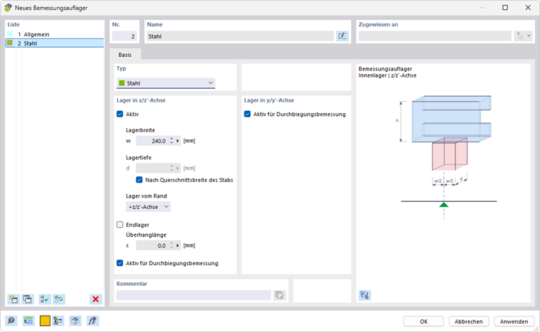
Appuis de calcul

Les appuis de calcul offrent la possibilité de segmenter la barre ou l'ensemble de barres pour la vérification de la flèche. Vous pouvez attribuer ces appuis de calcul non seulement au début et à la fin de la barre, mais aussi aux nœuds intérieurs. Dans le tableau, les nœuds du type 'Nœud sur ligne/barre' ainsi que les nœuds standards entre les barres d'un ensemble de barres sont automatiquement définis.

Sélectionnez un appui de calcul dans la liste ou créez un nouveau type avec le bouton Nouveau (voir image Nouvel appui de calcul). Avec le bouton Modifier , vous pouvez modifier le type sélectionné, et avec le bouton Sélection multiple , sélectionner un appui de calcul déjà attribué dans le modèle.

Pour les profils en acier laminé à chaud, le type d'appui de calcul 'Général' et le type 'Acier' sont appropriés. Si vous utilisez un appui de calcul pour une barre avec un matériau en acier, le type 'Acier' est préréglé. Les données concernant la 'largeur d'appui' ou la 'profondeur d'appui' ne sont pas pertinentes pour la vérification de la flèche. Si un appui de calcul ne doit pas être pris en compte pour la segmentation, désactivez l'option 'Actif pour le calcul de la flèche'.

Si pour les profils formés à froid, vous souhaitez réaliser la vérification de l'introduction de charges locales (écrasement local, flambement des ailes ou flambement local de l'âme) selon EN 1993-1-3 [1] 6.1.7, AISI S100 [2] ou CSA S136 [3], choisissez le type d'appui de calcul 'Acier'.

Informations

  • EN 1993-1-3: La vérification pour l'introduction de charges locales est possible uniquement avec des sections non raidies d'après [1] 6.1.7.2 ou 6.1.7.3. Les profilés avec raidisseurs longitudinaux ne peuvent pas être dimensionnés selon [1] 6.1.7.4.
  • AISI S100: La vérification contre le flambement des âmes selon [2] est possible pour toutes les sections données dans les tableaux G5-1 à G5-4, telles que les profils I composés, U, C et Z avec une âme simple et les profils en chapeau simples.

Avec la 'largeur d'appui' w, vous définissez la longueur de l'introduction de charges rigide sS. La 'profondeur d'appui' d, en revanche, n'a pas d'influence sur la vérification. L'appui ne représente donc pas un appui au sens propre mais sert à décrire les paramètres géométriques pour la prise en compte des charges.

Indiquez l'effet de l'appui à l'aide de la liste 'Appui par rapport au bord'. Les paramètres +z et -z se réfèrent à l'orientation de l'axe z local de la barre. Si la charge agit, par exemple, sur le bord supérieur de la poutre et que l'axe z local est orienté vers le bas, choisissez l'option '-z/axe z'. La charge est alors considérée comme une compression pour le profil. Avec l'option '+z/axe z', ce serait une traction, puisque la charge agit alors sur le bord inférieur.

Si un 'appui d'extrémité' est présent, cochez la case correspondante et définissez la 'longueur de débordement' c. Si la case n’est pas cochée, la longueur de débordement est considérée comme infinie, de sorte que c > 1.5 hw.

Informations

Pour une sollicitation combinée de flexion et d'introduction de charge locale, il est également vérifié si les conditions mentionnées dans [1] 6.1.11 sont remplies.

Vérification de flexion

Segments et longueurs de référence

Dans la partie droite de la boîte de dialogue de l'onglet Appuis de calcul et flèche, les segments sont listés, résultant de l'attribution des appuis de calcul pour les différentes directions de la vérification de la flèche. Pour chaque point de vérification dans un segment, la longueur affichée Lc est utilisée comme longueur de référence pour déterminer la valeur limite. Si vous souhaitez modifier les longueurs de référence calculées automatiquement, cochez la case 'Longueurs personnalisées'. Les valeurs sont alors éditables. Ces longueurs personnalisées ne sont pas ajustées automatiquement si vous modifiez ultérieurement la longueur de la barre dans le modèle.

Limites pour les poutres et les porte-à-faux

Les limites de la flèche pour les poutres appuyées des deux côtés et les porte-à-faux sont gérées dans les Configurations de serviceabilité. La valeur limite correspondante est appliquée en fonction des appuis de calcul lors de la vérification pour chaque segment : un segment avec des appuis de calcul des deux côtés ou sans appuis de calcul est considéré comme un type de segment Poutre, un segment avec un appui de calcul d'un côté est considéré comme un Porte-à-faux.

Direction de la vérification

Avec la 'direction de la vérification', spécifiez les valeurs de résultats de la flèche à vérifier. Les axes locaux y et z, la flèche résultante ainsi que les axes auxiliaires locaux y' et z' sont disponibles dans la liste. Les segments ci-dessous s'adaptent en conséquence.

Référence de déplacement

Avec les options de la liste 'Référence de déplacement', vous pouvez influencer les valeurs de flèche à vérifier pour l'analyse:

  • Système non déformé: Les valeurs de déformation locales uy et uz sont directement prises des résultats.
  • Extrémités de segment déformées: Les valeurs de flèche sont réduites pour la vérification par les valeurs de déformation des nœuds de début et de fin, de sorte que seules les flèches locales sont vérifiées.

Pré-fléchissement

Vous pouvez, lors de la vérification pour chaque segment, tenir compte d'une cambrure comme 'pré-fléchissement' et ainsi réduire la valeur de la flèche. La cambrure est considérée pour les segments de poutre comme une forme à une onde, pour les segments de porte-à-faux comme une distribution linéaire. Indiquez la pré-fléchissement wc,z ou wc,y comme une valeur positive si elle est opposée à l'axe local d'une barre z ou y. Pour la vérification de la direction résultante, une conversion des composants de la cambrure en direction résultante est effectuée.

Informations

Lors de la vérification selon EN 1993-1-1, le pré-fléchissement n'est pris en compte que pour les situations de calcul quasi-permanentes.

Surfaces

Lors de la vérification de Surfaces à l'état limite ultime, les contraintes équivalentes sont examinées. Les vérifications sont basées sur les propriétés des matériaux et les épaisseurs de surface. En revanche, pour la vérification de la serviceabilité, des informations spécifiques à la surface sont requises. Vous pouvez définir celles-ci dans l'onglet Flèche de la boîte de dialogue 'Éditer la surface'.

Important

Si dans la boîte de dialogue Réglages globaux la serviceabilité est désactivée, aucune information ne peut être saisie dans cet onglet.

Type de surface

Déterminez le type de surface pour appliquer les valeurs limites de la flèche lors de la vérification. Deux options sont disponibles dans la liste :

  • Doublement supporté
  • Porte-à-faux

Les limites sont définies dans le dialogue Configurations de serviceabilité pour différentes situations de calcul de surfaces soutenues d'un côté ou des deux côtés.

Référence de déplacement

La référence de déplacement contrôle quel modèle de référence est utilisé pour la vérification des déformations. La liste propose trois choix :

  • Plan de référence déformé par l'utilisateur: Lorsque les supports présentent des déplacements très différents, une surface de référence inclinée pour le déplacement à vérifier uz doit être définie. Définissez le plan dans la section 'Plan de référence personnalisé' à l'aide de trois points du système non déformé. RFEM calcule la déformation des trois points de définition, place le plan de référence à travers ces points déplacés et utilise le déplacement maximal pour la vérification.
  • Surface parallèle à l'emplacement du nœud le moins déformé: Cette option est recommandée si le support de la surface est élastique. Le déplacement maximal uz est comparé à une surface économique déplacée parallèlement au système non déformé, que RFEM place à travers le nœud avec le plus petit déplacement uz,min.
  • Système non déformé: Les déformations locales uz sont directement prises à partir des résultats pour la vérification.

Longueur de référence et type de définition

La largeur de la flèche dépend de la longueur de référence Lz. Avec les options du type de définition 'Selon le bord limité maximum' et 'Selon le bord limité minimum' (préréglage), RFEM calcule la longueur de la plus grande ou la plus courte limite à partir de la géométrie de la surface et définit automatiquement la longueur de référence. Si vous souhaitez définir la longueur de référence, choisissez dans la liste le type de définition 'Manuellement' et entrez la valeur.


Références
Chapitre parent