4713x
000112
16.1.2024

Návrhové podpory a průhyb

Záložka Návrhové podpory a průhyb je k dispozici v dialogu pro úpravy prutu nebo sady prutů, pokud jsou aktivovány vlastnosti posouzení objektu (viz obrázek Aktivace vlastností posouzení prutu). Zde můžete nastavit parametry týkající se objektu, které se vztahují k posouzení lokálních příčných sil u profilů tvarovaných za studena a k posouzení mezního stavu použitelnosti při výpočtu ocelových konstrukcí.

Nastavení pro posouzení průhybu ploch můžete provést v záložce Průhyb dialogu pro úpravu ploch.

Důležité

Nastavení se projeví pouze v případě, že je objektu přiřazena konfigurace mezního stavu použitelnosti a existují odpovídající návrhové situace pro posouzení mezního stavu použitelnosti.

Pruty

Návrhové podpory

Návrhové podpory umožňují rozdělit prut nebo sadu prutů na segmenty pro posouzení průhybu. Tyto návrhové podpory můžete přiřadit nejen k počátku prutu a ke konci prutu, ale také k vnitřním uzlům. V tabulce jsou automaticky nastaveny jak uzly typu „Uzly na linii/prutu“, tak standardní uzly mezi pruty v sadách prutů.

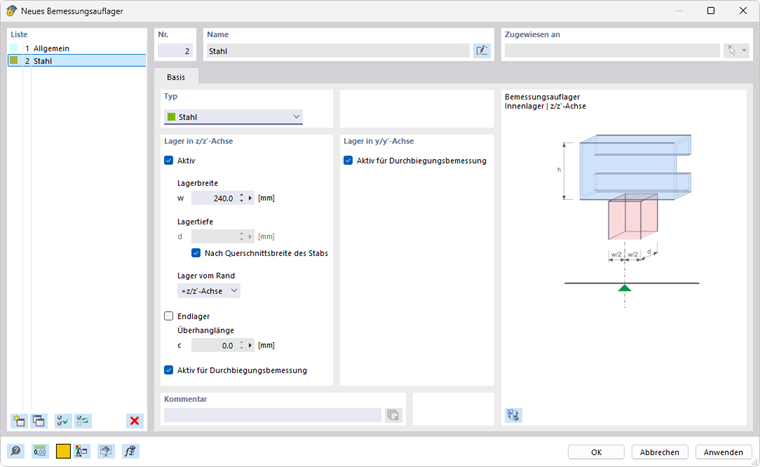
Vyberte v seznamu návrhové podpory nebo vytvořte pomocí tlačítka Nový nový typ (viz obrázek Nová návrhová podpora). Tlačítkem Úpravy můžete změnit vybraný typ a tlačítkem Vícenásobný výběr vybrat již přiřazenou návrhovou podporu v modelu.

Pro ocelové profily válcované za tepla jsou vhodné jak navrhové podpory „Obecné“, tak typ „Ocel“. Pokud používáte navrhové podpory pro prut z ocelového materiálu, je přednastaven typ „Ocel“. Údaje o „šířce podpory“ nebo „výšce podpory“ nejsou pro posouzení průhybu relevantní. Pokud se návrhová podpora nemá pro segmentaci zohlednit, deaktivujte možnost „Aktivní pro posouzení průhybu“.

Pokud chcete u profilů tvarovaných za studena provést posouzení lokálních příčných sil (lokální stlačení, borcení stojiny nebo lokální vyboulení ve stojině) podle EN 1993-1-3 [1] 6.1.7, AISI S100 [2] nebo CSA S136 [3], vyberte typ návrhových podpor „Ocel“.

Informace

  • EN 1993-1-3: Posouzení lokálních příčných sil je možné pouze u průřezů z databáze s nevyztuženými stojinami podle [1], čl. 6.1.7.2 nebo 6.1.7.3. V programu nelze posuzovat stojiny s podélnými výztuhami podle [1], čl. 6.1.7.4.
  • AISI S100: Posouzení proti borcení stojiny podle [2] je možné pro všechny průřezy uvedené v tabulkách G5-1 až G5-4, jako jsou složené I-profily, U-, C- a Z-profily s jednoduchou stojinou a jednoduché kloboukové profily.

Pomocí „šířky podpory“ w definujete délku tuhého roznášení sS. „Výška podpory“ d naopak nemá na posouzení žádný vliv. „Podpora“ tedy nepředstavuje podepření v pravém slova smyslu, ale slouží spíše k popisu geometrických parametrů pro zohlednění zatížení.

Zadejte působení podpory pomocí seznamu „Podpora od okraje“. Parametry +z a -z se vztahují k orientaci lokální osy z prutu. Působí-li například zatížení na horní okraj nosníku a směřuje-li lokální osa z dolů, vyberte možnost „osa -z/z“. Zatížení se tak považuje za namáhání tlakem. U možnosti „osa +z/z“ by se pak jednalo o namáhání tahem, protože zatížení by působilo na spodní okraj.

Pokud má nosník „koncovou podporu“, zaškrtněte příslušné políčko a zadejte „délku přesahu“ c. Není-li políčko zaškrtnuté, délka přesahu se považuje za nekonečnou, takže c > 1,5 hw.

Informace

V případě kombinovaného namáhání ohybem a lokálním působením zatížení se také zkoumá, zda jsou splněny podmínky uvedené v [1], čl. 6.1.11.

Posouzení průhybu

Segmenty a referenční délky

V pravé části dialogu záložky Návrhové podpory a průhyb jsou uvedeny segmenty, které vznikly přiřazením návrhových podpor příslušným směrům posouzení průhybu. Pro každé místo posouzení v segmentu se jako referenční délka pro stanovení mezní hodnoty použije zobrazená délka Lc. Pokud chcete automaticky stanovené referenční délky změnit, zaškrtněte políčko „Uživatelské zadání“. Hodnoty pak můžete upravit. Tato uživatelské zadání se však automaticky neupraví, pokud dodatečně změníte délku prutu v modelu.

Mezní hodnoty pro nosníky a konzoly

Mezní hodnoty průhybu pro oboustranně podepřené nosníky a konzoly se spravují v konfiguracích mezního stavu použitelnosti. Při posouzení se pro každý segment stanoví příslušná mezní hodnota v závislosti na uspořádání návrhových podpor: Segment s návrhovými podporami na obou stranách nebo bez návrhových podpor se považuje za segment typu nosník, segment s jednou návrhovou podporou na jedné straně za konzolu.

Směr posouzení

Pomocí „Směru posouzení“ určíte, které hodnoty průhybu mají být ověřeny. V seznamu jsou k výběru lokální osy y a z, výslednice průhybu a také lokální pomocné osy y' a z'. Segmenty níže se podle toho přizpůsobí.

Reference pro posun

Pomocí možností v seznamu „Reference pro posun“ můžete ovlivnit hodnoty průhybu, které se mají při ověření zohlednit:

  • Nedeformovaný systém: Lokální hodnoty průhybu uy a uz se převezmou přímo z výsledků.
  • Deformované konce segmentů: Hodnoty průhybu se pro účely posouzení sníží o hodnoty deformace počátečních a koncových uzlů, takže se ověřují pouze lokální průhyby.

Počáteční prohnutí

Při posouzení můžete u každého segmentu zohlednit nadvýšení jako „počáteční prohnutí“ a tím snížit hodnotu průhybu. U segmentů nosníků se nadvýšení zadává jako jednovlnný tvar, u segmentů konzolových nosníků jako lineární průběh. Zadejte počáteční prohnutí wc,z resp. wc,y jako kladnou hodnotu, pokud je v protisměru k místní ose prutu z resp. y. Pro výpočet výslednice se provede přepočet podílů nadvýšení na výslednici.

Informace

Při posouzení podle EN 1993-1-1 se počáteční prohnutí zohledňuje pouze pro kvazistálé návrhové situace.

Plochy

Při posouzení ploch na mezní stav únosnosti se zkoumají srovnávací napětí. Posouzení vychází z materiálových charakteristik a tlouštěk ploch. Pro kontrolu použitelnosti jsou však potřeba údaje specifické pro danou plochu. Ty můžete zadat v záložce Průhyb dialogu „Upravit plochu“.

Důležité

Pokud je v dialogu Globální nastavení deaktivována možnost „Použitelnost“, nelze v této záložce zadávat žádné údaje.

Typ plochy

Pomocí typu plochy určíte, jaké mezní hodnoty průhybu se při posouzení použijí. V seznamu jsou k dispozici dvě možnosti:

  • Dvojitě podepřená
  • Konzolový nosník

Mezní hodnoty jsou uloženy v dialogu Konfigurace mezního stavu použitelnosti pro různé návrhové situace ploch s jednostranným nebo oboustranným podepřením.

Reference pro posun

Reference pro posun určuje, jaký referenční model se použije pro posouzení deformací. Seznam obsahuje tři možnosti:

  • Zdeformovaná uživatelsky definovaná referenční rovina: Pokud mají podpory velmi odlišné posuny, měli byste zadat nakloněnou referenční rovinu pro posun uz, který má být posouzen. Zadejte rovinu v části „Uživatelské zadání pro referenční rovinu“ pomocí tří bodů nedeformovaného systému. RFEM vypočítá deformaci těchto tří definičních bodů, určí referenční rovinu procházející těmito posunutými body a pro výpočet použije relativní maximální deformaci uz.
  • Rovnoběžná plocha v bodě minimální uzlové deformace: Tuto možnost doporučujeme použít v případě pružného podepření plochy. Maximální deformace uz se vztahuje k referenční rovině posunuté rovnoběžně s nedeformovaným systémem, kterou RFEM určí na základě uzlu s nejmenší hodnotou posunutí uz,min.
  • Nedeformovaný systém: Lokální deformace uz se přebírají přímo z výsledků a použijí se pro posouzení.

Referenční délka a typ zadání

Mezní hodnota průhybu závisí na referenční délce Lz. U možností typu zadání „Podle minimální hraniční linie“ a „Podle maximální hraniční linie“ (výchozí nastavení) určí RFEM délku nejdelšího, resp. nejkratšího okraje z geometrie plochy a nastaví referenční délku automaticky. Pokud chcete referenční délku zadat sami, vyberte v seznamu typ zadání „Ručně“ a zadejte hodnotu.


Reference
Nadřazená kapitola