1128x
000121
2023-12-05

Печать графики

Дополнение по проектированию стальных конструкций полностью интегрировано в RFEM или RSTAB. Поэтому вы можете использовать все известные возможности из основной программы для документирования графических результатов использования и проверок. Общий метод подготовки графики для печати описан в разделе Графика руководства RFEM.

Графика рабочего окна

В разделе Графика для проектирования стальных конструкций представлены различные типы результатов, которые доступны в графическом виде для стержней и плоскостей. Вы можете напрямую распечатать текущий вид с помощью функции печати или передать его в протокол печати.

Настройте параметры печати для изображения в диалоге 'Графическая печать' как обычно.

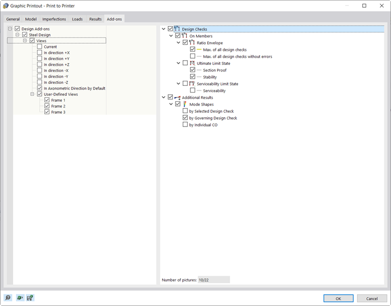
Если вы активируете опцию Множественная печать в категории 'Какие окна', в закладке 'Дополнения' вы можете задать параметры для печати нескольких окон или серийной печати графики (см. раздел Использование множественной печати руководства RFEM). Графика будет размещена в протоколе печати в разделе с результатами проектирования стальных конструкций.

Детали проверки и распределения результатов

Также в диалогах деталей проверки и распределениях результатов имеются доступные функции печати. Следующие графики вы можете непосредственно распечатать, сохранить в формате PDF или передать в протокол печати:

Важный

Графика деталей проверки и распределения результатов в сечении, а также диаграммы температуры-времени не обновляются после пересчета; они представляют собой моментальные снимки.

Исходная глава