4713x
000112
2024-01-16

Apoios de cálculo e flecha

O separador Apoios de dimensionamento e flecha está disponível na caixa de diálogo de edição de uma barra ou conjunto de barras quando as propriedades de dimensionamento do objeto estão ativadas (veja a imagem Ativar propriedades de dimensionamento de uma barra). Aqui, você pode definir os parâmetros relacionados ao objeto que dizem respeito à introdução de carga local para perfis formados a frio e à verificação de serviço da dimensionamento de aço.

Você pode definir os requisitos para a verificação de flecha de superfícies no separador Flecha na caixa de diálogo de edição de superfície.

Importante

Os requisitos só serão efetivos se uma Configuração de serviço estiver atribuída ao objeto e existirem Situações de dimensionamento adequadas para verificações de serviço.

Barras

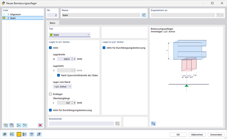
Apoios de dimensionamento

Os apoios de dimensionamento oferecem a possibilidade de segmentar a barra ou conjunto de barras para a verificação de flecha. Você pode atribuí-los não apenas ao início e ao fim da barra, mas também aos nós internos. Na tabela, tanto os nós do tipo 'Nó em linha/barra' quanto os nós padrão entre as barras de um conjunto de barras são definidos automaticamente.

Selecione um apoio de dimensionamento na lista ou crie um novo tipo com o botão Novo (veja a figura Novo apoio de dimensionamento). Com o botão Editar , você pode alterar o tipo selecionado, e com o botão Seleção múltipla , selecionar no modelo um apoio de dimensionamento já atribuído.

Para perfis de aço laminados a quente, tanto o tipo de apoio de dimensionamento 'Geral' quanto o tipo 'Aço' são adequados. Se você usar um apoio de dimensionamento para uma barra com material de aço, o tipo 'Aço' será predefinido. As especificações de 'largura do apoio' ou 'profundidade do apoio' não são relevantes para a verificação de flecha. Se um apoio de dimensionamento não deva ser considerado para a segmentação, desative a opção 'Ativo para dimensionamento de flecha'.

Se em perfis formados a frio você deseja realizar a verificação da introdução de carga local (esmagamento local, enrrugamento do banzo ou flambagem local do banzo) de acordo com EN 1993-1-3 [1] 6.1.7, AISI S100 [2] ou CSA S136 [3], selecione o tipo de apoio de dimensionamento 'Aço'.

Informação

  • EN 1993-1-3: A verificação para introdução de carga local é possível apenas para seções de biblioteca com banzo não reforçado segundo [1] 6.1.7.2 ou 6.1.7.3. Seções de banzo com reforços longitudinais não podem ser dimensionadas de acordo com [1] 6.1.7.4.
  • AISI S100: A verificação contra enrrugamento do banzo segundo [2] é possível para todas as seções especificadas nas tabelas G5-1 a G5-4, como perfis I compostos, perfis em U, C e Z com banzo simples e perfis chapéu simples.

Com a 'largura do apoio' w, você define o comprimento da introdução de carga rígida sS. A 'profundidade do apoio' d, por outro lado, não afeta a verificação. O "apoio" assim não representa um suporte no sentido estrito, mas serve para a descrição dos parâmetros geométricos para a consideração da carga.

Indique o efeito do apoio usando a lista 'Apoio a partir da borda'. Os parâmetros +z e -z referem-se à orientação do eixo z local da barra. Se a carga atuar, por exemplo, na borda superior da viga e o eixo z local apontar para baixo, selecione a opção '-z/eixo z'. Assim, a carga será considerada como compressão para o perfil. Na opção '+z/eixo z', seria um carregamento de tração, pois a carga então atua na borda inferior.

Se houver um 'apoio final', marque a caixa de seleção correspondente e defina o 'comprimento da consola' c. Se a caixa de seleção estiver desativada, o comprimento da consola será considerado infinitamente grande, de modo que c > 1.5 hw.

Informação

Para uma combinação de flexão e introdução de carga local, também é verificado se as condições especificadas em [1] 6.1.11 são atendidas.

Verificação de flecha

Segmentos e comprimentos de referência

Na seção direita do diálogo do separador Apoios de dimensionamento e flecha, são listados os segmentos resultantes da atribuição de apoios de dimensionamento para cada direção de verificação de flecha. Para cada localização de verificação em um segmento, o comprimento Lc mostrado é usado como comprimento de referência para a determinação do limite. Se desejar alterar os comprimentos de referência determinados automaticamente, marque a caixa 'Comprimentos personalizados'. Os valores então se tornam editáveis. Esses comprimentos personalizados, no entanto, não são ajustados automaticamente se você alterar o comprimento da barra no modelo posteriormente.

Limites para viga e console

Os limites de flecha para vigas sustentadas em ambas as extremidades e vigas em console são geridos nas Configurações de serviço. O limite correspondente é aplicado no dimensionamento de cada segmento dependendo da disposição dos apoios de dimensionamento: Um segmento com apoios de dimensionamento em ambos os lados ou sem apoio de dimensionamento é considerado do tipo viga, e um segmento com um apoio de dimensionamento em um lado como console.

Direção de verificação

Defina a 'direção de verificação' para especificar quais valores de resultado de flecha devem ser verificados. A lista oferece as opções dos eixos locais y e z, a flecha resultante, bem como os eixos auxiliares locais y' e z'. Os segmentos abaixo se ajustam de acordo.

Referência de deslocamento

As opções da lista 'Referência de deslocamento' permitem influenciar os valores de flecha a serem verificados:

  • Sistema não deformado: Os valores de deformação locais uy e uz são usados diretamente dos resultados.
  • Extremidades de segmento deformada: Os valores de flecha para dimensionamento são reduzidos pelos valores de deformação dos nós de início ou fim, verificando apenas as flechas locais.

Pré-encurvadura

Você pode considerar uma sobrecarga como 'pré-encurvadura' em cada segmento na verificação reduzindo o valor de flecha. A sobrecarga é assumida em forma de onda para segmentos de viga e como um gradiente linear para segmentos de console. Insira a pré-encurvadura wc,z ou wc,y como um valor positivo se oposta ao eixo local da barra z ou y. Para a verificação na direção resultante, a transformação das componentes da sobrecarga para a direção resultante é realizada.

Informação

Na verificação de acordo com EN 1993-1-1, a pré-encurvadura é considerada apenas para situações de dimensionamento quase-permanentes.

Superfícies

Na dimensionamento de superfícies no estado limite último, as tensões de comparação são verificadas. As verificações se baseiam nas propriedades do material e nas espessuras das superfícies. Já a verificação de serviço exige especificações específicas de superfícies, que você pode definir no separador Flecha na caixa de diálogo 'Editar superfície'.

Importante

Se a Serviço estiver desativada no diálogo Configurações globais, não são possíveis entradas neste separador.

Tipo de superfície

Defina o tipo de superfície para especificar quais limites de flecha serão usados na verificação. Duas opções estão disponíveis na lista:

  • Dupla sustentação
  • Console

Os limites são geridos no diálogo Configurações de serviço para diferentes situações de dimensionamento de superfícies com sustentação em um lado ou em ambos.

Referência de deslocamento

A referência de deslocamento controla qual modelo de referência será usado na verificação de deformações. A lista inclui três opções de seleção:

  • Plano de referência deformado personalizado: Se os suportes tiverem deslocamentos muito distintos, você deve especificar um plano de referência inclinado para o deslocamento a ser verificado uz. Defina o plano na seção 'Plano de referência personalizado' através de três pontos do sistema não deformado. O RFEM determina a deformação dos três pontos de definição, estabelece o plano de referência através desses pontos deslocados e usa a deformação máxima relacionada uz para a verificação.
  • Plano paralelo no nó menos deformado: Esta opção é recomendada para um suporte flexível da superfície. A deformação máxima uz é referida a um plano de referência deslocado paralelo ao sistema não deformado, que o RFEM estabelece pelo nó com o menor deslocamento uz,min.
  • Sistema não deformado: As deformações locais uz são utilizadas diretamente dos resultados para a verificação.

Comprimento de referência e tipo de definição

O limite de flecha depende do comprimento de referência Lz. Nas opções de tipo de definição 'Pelo contorno máximo' e 'Pelo contorno mínimo' (predefinição), o RFEM determina o comprimento da borda mais longa ou mais curta a partir da geometria da superfície e define automaticamente o comprimento de referência. Se você desejar definir o comprimento de referência manualmente, escolha a opção de tipo de definição 'Manual' na lista e insira o valor.


Referências
Capítulo principal